Giachelle Fabio, Dosso Dennis, Silvello Gianmaria
Department of Information Engineering, University of Padua, Padova, Italy.
PeerJ Comput Sci. 2021 Feb 4;7:e335. doi: 10.7717/peerj-cs.335. eCollection 2021.
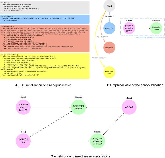
Nanopublications are Resource Description Framework (RDF) graphs encoding scientific facts extracted from the literature and enriched with provenance and attribution information. There are millions of nanopublications currently available on the Web, especially in the life science domain. Nanopublications are thought to facilitate the discovery, exploration, and re-use of scientific facts. Nevertheless, they are still not widely used by scientists outside specific circles; they are hard to find and rarely cited. We believe this is due to the lack of services to seek, find and understand nanopublications' content. To this end, we present the NanoWeb application to seamlessly search, access, explore, and re-use the nanopublications publicly available on the Web. For the time being, NanoWeb focuses on the life science domain where the vastest amount of nanopublications are available. It is a unified access point to the world of nanopublications enabling search over graph data, direct connections to evidence papers, and scientific curated databases, and visual and intuitive exploration of the relation network created by the encoded scientific facts.
纳米出版物是资源描述框架(RDF)图,它编码从文献中提取的科学事实,并丰富了来源和归属信息。目前在网络上有数以百万计的纳米出版物,尤其是在生命科学领域。纳米出版物被认为有助于科学事实的发现、探索和再利用。然而,它们仍然没有被特定圈子之外的科学家广泛使用;它们很难找到且很少被引用。我们认为这是由于缺乏用于查找、发现和理解纳米出版物内容的服务。为此,我们展示了NanoWeb应用程序,以无缝搜索、访问、探索和再利用网络上公开可用的纳米出版物。目前,NanoWeb专注于拥有大量纳米出版物的生命科学领域。它是纳米出版物世界的统一接入点,支持对图形数据进行搜索、直接连接到证据论文和经过科学策划的数据库,以及对由编码的科学事实创建的关系网络进行可视化和直观的探索。