• 文献检索
  • 文档翻译
  • 深度研究
  • 学术资讯
  • Suppr Zotero 插件Zotero 插件
  • 邀请有礼
  • 套餐&价格
  • 历史记录
应用&插件
Suppr Zotero 插件Zotero 插件浏览器插件Mac 客户端Windows 客户端微信小程序
定价
高级版会员购买积分包购买API积分包
服务
文献检索文档翻译深度研究API 文档MCP 服务
关于我们
关于 Suppr公司介绍联系我们用户协议隐私条款
关注我们

Suppr 超能文献

核心技术专利:CN118964589B侵权必究
粤ICP备2023148730 号-1Suppr @ 2026

文献检索

告别复杂PubMed语法,用中文像聊天一样搜索,搜遍4000万医学文献。AI智能推荐,让科研检索更轻松。

立即免费搜索

文件翻译

保留排版,准确专业,支持PDF/Word/PPT等文件格式,支持 12+语言互译。

免费翻译文档

深度研究

AI帮你快速写综述,25分钟生成高质量综述,智能提取关键信息,辅助科研写作。

立即免费体验

利用区块链技术实现具有层次内容标识符机制的信任链框架。

An Implementation of Trust Chain Framework with Hierarchical Content Identifier Mechanism by Using Blockchain Technology.

机构信息

Department of Computer Science and Information Engineering, Asia University, Taichung 413305, Taiwan.

Department of Medical Research, China Medical University Hospital, China Medical University, Taichung 404327, Taiwan.

出版信息

Sensors (Basel). 2022 Jun 26;22(13):4831. doi: 10.3390/s22134831.

DOI:10.3390/s22134831
PMID:35808328
原文链接:https://pmc.ncbi.nlm.nih.gov/articles/PMC9269561/
Abstract

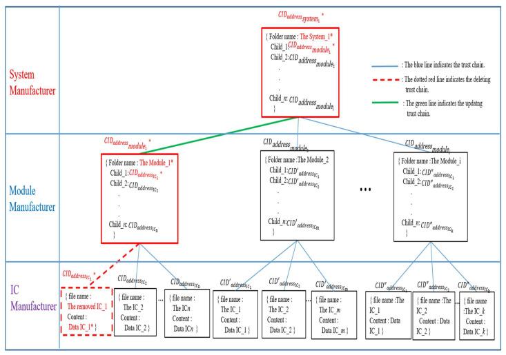
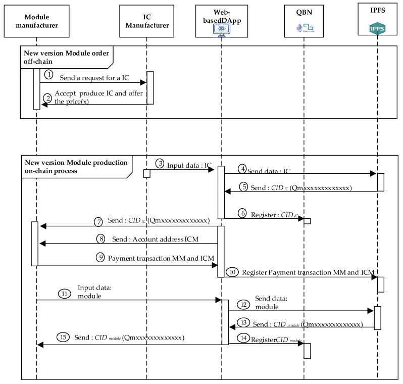
Advances in information technology (IT) and operation technology (OT) accelerate the development of manufacturing systems (MS) consisting of integrated circuits (ICs), modules, and systems, toward Industry 4.0. However, the existing MS does not support comprehensive identity forensics for the whole system, limiting its ability to adapt to equipment authentication difficulties. Furthermore, the development of trust imposed during their crosswise collaborations with suppliers and other manufacturers in the supply chain is poorly maintained. In this paper, a trust chain framework with a comprehensive identification mechanism is implemented for the designed MS system, which is based and created on the private blockchain in conjunction with decentralized database systems to boost the flexibility, traceability, and identification of the IC-module-system. Practical implementations are developed using a functional prototype. First, the decentralized application (DApp) and the smart contracts are proposed for constructing the new trust chain under the proposed comprehensive identification mechanism by using blockchain technology. In addition, the blockchain addresses of IC, module, and system are automatically registered to InterPlanetary File System (IPFS), individually. In addition, their corresponding hierarchical CID (content identifier) values are organized by using Merkle DAG (Directed Acyclic Graph), which is employed via the hierarchical content identifier mechanism (HCIDM) proposed in this paper. Based on insights obtained from this analysis, the trust chain based on HCIDM can be applied to any MS system, for example, this trust chain could be used to prevent the counterfeit modules and ICs employed in the monitoring system of a semiconductor factory environment. The evaluation results show that the proposed scheme could work in practice under the much lower costs, compared to the public blockchain, with a total cost of 0.002094 Ether. Finally, this research is developed an innovation trust chain mechanism that could be provided the system-level security for any MS toward Industrial 4.0 in order to meet the requirements of both manufacturing innovation and product innovation in Sustainable Development Goals (SDGs).

摘要

信息技术 (IT) 和运营技术 (OT) 的进步加速了由集成电路 (IC)、模块和系统组成的制造系统 (MS) 向工业 4.0 的发展。然而,现有的 MS 不支持整个系统的全面身份取证,限制了其适应设备认证困难的能力。此外,在与供应链中的供应商和其他制造商进行横向协作时,信任的发展也得不到很好的维护。在本文中,针对设计的 MS 系统实现了具有全面识别机制的信任链框架,该框架基于私有区块链并结合去中心化数据库系统构建,以提高 IC-模块-系统的灵活性、可追溯性和识别能力。使用功能原型进行了实际实现。首先,提出了去中心化应用程序 (DApp) 和智能合约,以使用区块链技术在提出的全面识别机制下构建新的信任链。此外,IC、模块和系统的区块链地址分别自动注册到星际文件系统 (IPFS)。此外,使用本文提出的分层内容标识符机制 (HCIDM),通过 Merkle DAG (有向无环图) 对它们的相应分层 CID (内容标识符) 值进行组织。基于从该分析中获得的见解,基于 HCIDM 的信任链可应用于任何 MS 系统,例如,该信任链可用于防止在半导体工厂环境监控系统中使用假冒模块和 IC。评估结果表明,与公共区块链相比,该方案在实践中可以以更低的成本运行,总成本为 0.002094 以太币。最后,本研究开发了一种创新的信任链机制,可以为任何 MS 系统提供系统级安全,以满足可持续发展目标 (SDGs) 中制造创新和产品创新的要求。

https://cdn.ncbi.nlm.nih.gov/pmc/blobs/5327/9269561/8177c4de113c/sensors-22-04831-g013.jpg
https://cdn.ncbi.nlm.nih.gov/pmc/blobs/5327/9269561/0087ccbd53c7/sensors-22-04831-g001.jpg
https://cdn.ncbi.nlm.nih.gov/pmc/blobs/5327/9269561/e1a2fe48d9e0/sensors-22-04831-g002.jpg
https://cdn.ncbi.nlm.nih.gov/pmc/blobs/5327/9269561/04da648a7a42/sensors-22-04831-g003.jpg
https://cdn.ncbi.nlm.nih.gov/pmc/blobs/5327/9269561/c8eba6848fa7/sensors-22-04831-g004.jpg
https://cdn.ncbi.nlm.nih.gov/pmc/blobs/5327/9269561/f696acdb6e3a/sensors-22-04831-g005.jpg
https://cdn.ncbi.nlm.nih.gov/pmc/blobs/5327/9269561/24bbd36489c6/sensors-22-04831-g006.jpg
https://cdn.ncbi.nlm.nih.gov/pmc/blobs/5327/9269561/3d8045c72133/sensors-22-04831-g007.jpg
https://cdn.ncbi.nlm.nih.gov/pmc/blobs/5327/9269561/81bb8df5a969/sensors-22-04831-g008.jpg
https://cdn.ncbi.nlm.nih.gov/pmc/blobs/5327/9269561/2fcb3a2d92b7/sensors-22-04831-g009a.jpg
https://cdn.ncbi.nlm.nih.gov/pmc/blobs/5327/9269561/9699deb20823/sensors-22-04831-g010.jpg
https://cdn.ncbi.nlm.nih.gov/pmc/blobs/5327/9269561/de4e396c7169/sensors-22-04831-g011.jpg
https://cdn.ncbi.nlm.nih.gov/pmc/blobs/5327/9269561/c64b5768f102/sensors-22-04831-g012.jpg
https://cdn.ncbi.nlm.nih.gov/pmc/blobs/5327/9269561/8177c4de113c/sensors-22-04831-g013.jpg
https://cdn.ncbi.nlm.nih.gov/pmc/blobs/5327/9269561/0087ccbd53c7/sensors-22-04831-g001.jpg
https://cdn.ncbi.nlm.nih.gov/pmc/blobs/5327/9269561/e1a2fe48d9e0/sensors-22-04831-g002.jpg
https://cdn.ncbi.nlm.nih.gov/pmc/blobs/5327/9269561/04da648a7a42/sensors-22-04831-g003.jpg
https://cdn.ncbi.nlm.nih.gov/pmc/blobs/5327/9269561/c8eba6848fa7/sensors-22-04831-g004.jpg
https://cdn.ncbi.nlm.nih.gov/pmc/blobs/5327/9269561/f696acdb6e3a/sensors-22-04831-g005.jpg
https://cdn.ncbi.nlm.nih.gov/pmc/blobs/5327/9269561/24bbd36489c6/sensors-22-04831-g006.jpg
https://cdn.ncbi.nlm.nih.gov/pmc/blobs/5327/9269561/3d8045c72133/sensors-22-04831-g007.jpg
https://cdn.ncbi.nlm.nih.gov/pmc/blobs/5327/9269561/81bb8df5a969/sensors-22-04831-g008.jpg
https://cdn.ncbi.nlm.nih.gov/pmc/blobs/5327/9269561/2fcb3a2d92b7/sensors-22-04831-g009a.jpg
https://cdn.ncbi.nlm.nih.gov/pmc/blobs/5327/9269561/9699deb20823/sensors-22-04831-g010.jpg
https://cdn.ncbi.nlm.nih.gov/pmc/blobs/5327/9269561/de4e396c7169/sensors-22-04831-g011.jpg
https://cdn.ncbi.nlm.nih.gov/pmc/blobs/5327/9269561/c64b5768f102/sensors-22-04831-g012.jpg
https://cdn.ncbi.nlm.nih.gov/pmc/blobs/5327/9269561/8177c4de113c/sensors-22-04831-g013.jpg

相似文献

1
An Implementation of Trust Chain Framework with Hierarchical Content Identifier Mechanism by Using Blockchain Technology.利用区块链技术实现具有层次内容标识符机制的信任链框架。
Sensors (Basel). 2022 Jun 26;22(13):4831. doi: 10.3390/s22134831.
2
A Comprehensive Review of Blockchain Technology-Enabled Smart Manufacturing: A Framework, Challenges and Future Research Directions.区块链技术赋能智能制造的全面综述:框架、挑战与未来研究方向。
Sensors (Basel). 2022 Dec 23;23(1):155. doi: 10.3390/s23010155.
3
Improving Agricultural Product Traceability Using Blockchain.利用区块链提高农产品可追溯性。
Sensors (Basel). 2022 Apr 28;22(9):3388. doi: 10.3390/s22093388.
4
Blockchain for drug traceability: Architectures and open challenges.区块链在药品追溯中的应用:架构与开放性挑战
Health Informatics J. 2021 Apr-Jun;27(2):14604582211011228. doi: 10.1177/14604582211011228.
5
Improving Diagnosis Through Digital Pathology: Proof-of-Concept Implementation Using Smart Contracts and Decentralized File Storage.通过数字病理学改善诊断:使用智能合约和去中心化文件存储实现概念验证。
J Med Internet Res. 2022 Mar 28;24(3):e34207. doi: 10.2196/34207.
6
Blockchain-Based Decentralized Digital Manufacturing and Supply for COVID-19 Medical Devices and Supplies.基于区块链的新冠医疗设备及物资的去中心化数字制造与供应
IEEE Access. 2021 Oct 5;9:137923-137940. doi: 10.1109/ACCESS.2021.3118085. eCollection 2021.
7
Blockchain Medledger: Hyperledger fabric enabled drug traceability system for counterfeit drugs in pharmaceutical industry.区块链医药分类帐:在医药行业中,使用 Hyperledger fabric 的防伪药品可追溯系统。
Int J Pharm. 2021 Mar 15;597:120235. doi: 10.1016/j.ijpharm.2021.120235. Epub 2021 Feb 4.
8
Medical supply chain integrated with blockchain and IoT to track the logistics of medical products.与区块链和物联网集成的医疗供应链,用于跟踪医疗产品的物流。
Multimed Tools Appl. 2023 Mar 4:1-23. doi: 10.1007/s11042-023-14846-8.
9
Towards developing a secure medical image sharing system based on zero trust principles and blockchain technology.致力于开发基于零信任原则和区块链技术的安全医疗图像共享系统。
BMC Med Inform Decis Mak. 2020 Oct 7;20(1):256. doi: 10.1186/s12911-020-01275-y.
10
ChainAgile: A framework for the improvement of Scrum Agile distributed software development based on blockchain.链式敏捷:基于区块链的 Scrum 敏捷分布式软件开发改进框架。
PLoS One. 2024 Mar 21;19(3):e0299324. doi: 10.1371/journal.pone.0299324. eCollection 2024.

本文引用的文献

1
Deep Learning for the Industrial Internet of Things (IIoT): A Comprehensive Survey of Techniques, Implementation Frameworks, Potential Applications, and Future Directions.面向工业物联网(IIoT)的深度学习:技术、实施框架、潜在应用及未来方向的全面综述
Sensors (Basel). 2021 Nov 12;21(22):7518. doi: 10.3390/s21227518.
2
Federated Compressed Learning Edge Computing Framework with Ensuring Data Privacy for PM2.5 Prediction in Smart City Sensing Applications.联邦压缩学习边缘计算框架,用于保障智慧城市传感应用中 PM2.5 预测的数据隐私。
Sensors (Basel). 2021 Jul 4;21(13):4586. doi: 10.3390/s21134586.
3
Proof-of-PUF Enabled Blockchain: Concurrent Data and Device Security for Internet-of-Energy.
基于 PUF 验证的区块链:能源互联网中的并发数据和设备安全。
Sensors (Basel). 2020 Dec 23;21(1):28. doi: 10.3390/s21010028.