School of Computer and Communication, Lanzhou University of Technology, Lanzhou 730050, China.
Sensors (Basel). 2022 Sep 5;22(17):6713. doi: 10.3390/s22176713.
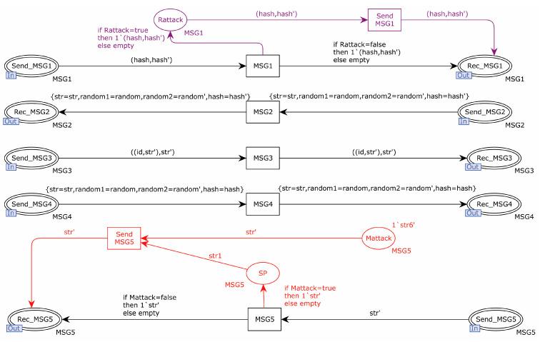
EnOcean, a commonly used control protocol in smart lighting systems, provides authentication, as well as message integrity verification services, and can resist replay attack and tamper attack. However, since the device identity information transmitted between sensors in smart lighting control systems is easily accessible by malicious attackers, attackers can analyze users' habits based on the intercepted information. This paper analyzed the security of the EnOcean protocol using a formal analysis method based on the colored Petri net (CPN) theory and the Dolev-Yao attacker model and found that the protocol did not anonymize the device identity information and did not have a communication key update mechanism, so an attacker could easily initiate a key compromise impersonation attack (KCIA) after breaking the pre-shared communication key. To address the above security issues, this paper proposed an EnOcean-A protocol with higher security based on the EnOcean protocol. The EnOcean-A protocol introduced a trusted third-party server to send communication keys to communication devices because devices must obtain different communication keys from the trusted third-party server each time they communicated. Thus, this protocol could resist a KCIA and achieve forward security. Meanwhile, the device identity information was anonymized using a homomorphic hash function in the EnOcean-A protocol, and the dynamic update mechanism of the device identity information was added so that an attacker could not obtain the real identity information of the device. Finally, the formal analysis of the EnOcean-A protocol showed that the new protocol could resist a KCIA and ensure the anonymity and untraceability of the communication device, which had higher security compared with the EnOcean protocol.
在智能照明系统中,通常使用 EnOcean 控制协议来提供身份验证以及消息完整性验证服务,并且可以抵抗重放攻击和篡改攻击。然而,由于智能照明控制系统中传感器之间传输的设备身份信息很容易被恶意攻击者获取,攻击者可以根据截获的信息分析用户的习惯。本文使用基于着色 Petri 网(CPN)理论和 Dolev-Yao 攻击者模型的形式化分析方法对 EnOcean 协议的安全性进行了分析,发现该协议没有对设备身份信息进行匿名化,也没有通信密钥更新机制,因此攻击者在攻破预共享通信密钥后很容易发起密钥妥协冒充攻击(KCIA)。针对上述安全问题,本文在 EnOcean 协议的基础上提出了一种具有更高安全性的 EnOcean-A 协议。EnOcean-A 协议引入了可信第三方服务器来向通信设备发送通信密钥,因为设备每次通信时都必须从可信第三方服务器获取不同的通信密钥。因此,该协议可以抵抗 KCIA 并实现前向安全性。同时,在 EnOcean-A 协议中使用同态哈希函数对设备身份信息进行匿名化,并添加了设备身份信息的动态更新机制,使得攻击者无法获取设备的真实身份信息。最后,对 EnOcean-A 协议的形式化分析表明,新协议可以抵抗 KCIA,并确保通信设备的匿名性和不可追踪性,与 EnOcean 协议相比具有更高的安全性。