Suppr超能文献

用于医学应用的电阻抗断层成像和肌成像的过去、现在与未来:一项范围综述

Past, present, and future of electrical impedance tomography and myography for medical applications: a scoping review.

作者信息

Youssef Baby Lea, Bedran Ryan Sam, Doumit Antonio, El Hassan Rima H, Maalouf Noel

机构信息

Electrical and Computer Engineering Department, Lebanese American University, Byblos, Lebanon.

Biomedial Engineering Department, SciNeurotech Lab, Polytechnique Montréal, Montréal, QC, Canada.

出版信息

Front Bioeng Biotechnol. 2024 Dec 11;12:1486789. doi: 10.3389/fbioe.2024.1486789. eCollection 2024.

Abstract

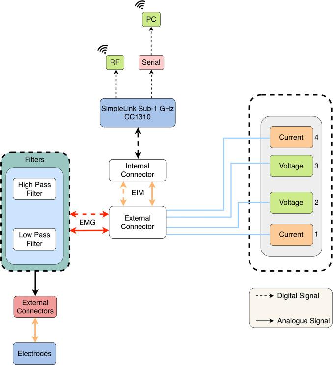
This scoping review summarizes two emerging electrical impedance technologies: electrical impedance myography (EIM) and electrical impedance tomography (EIT). These methods involve injecting a current into tissue and recording the response at different frequencies to understand tissue properties. The review discusses basic methods and trends, particularly the use of electrodes: EIM uses electrodes for either injection or recording, while EIT uses them for both. Ag/AgCl electrodes are prevalent, and current injection is preferred over voltage injection due to better resistance to electrode wear and impedance changes. Advances in digital processing and integrated circuits have shifted EIM and EIT toward digital acquisition, using voltage-controlled current sources (VCCSs) that support multiple frequencies. The review details powerful processing algorithms and reconstruction tools for EIT and EIM, examining their strengths and weaknesses. It also summarizes commercial devices and clinical applications: EIT is effective for detecting cancerous tissue and monitoring pulmonary issues, while EIM is used for neuromuscular disease detection and monitoring. The role of machine learning and deep learning in advancing diagnosis, treatment planning, and monitoring is highlighted. This review provides a roadmap for researchers on device evolution, algorithms, reconstruction tools, and datasets, offering clinicians and researchers information on commercial devices and clinical studies for effective use and innovative research.

摘要

本综述总结了两种新兴的电阻抗技术

电阻抗肌电图(EIM)和电阻抗断层成像(EIT)。这些方法包括向组织注入电流并记录不同频率下的响应,以了解组织特性。该综述讨论了基本方法和趋势,特别是电极的使用:EIM使用电极进行注入或记录,而EIT则同时用于两者。银/氯化银电极很普遍,由于对电极磨损和阻抗变化具有更好的抗性,电流注入优于电压注入。数字处理和集成电路的进步已使EIM和EIT转向数字采集,使用支持多个频率的压控电流源(VCCS)。该综述详细介绍了用于EIT和EIM的强大处理算法和重建工具,分析了它们的优缺点。它还总结了商业设备和临床应用:EIT在检测癌组织和监测肺部问题方面有效,而EIM则用于神经肌肉疾病的检测和监测。强调了机器学习和深度学习在推进诊断、治疗规划和监测中的作用。本综述为研究人员提供了设备演进、算法、重建工具和数据集方面的路线图,为临床医生和研究人员提供了有关商业设备和临床研究的信息,以实现有效应用和创新研究。

https://cdn.ncbi.nlm.nih.gov/pmc/blobs/3941/11670078/cd3b01f78cb4/fbioe-12-1486789-g001.jpg

文献检索

告别复杂PubMed语法,用中文像聊天一样搜索,搜遍4000万医学文献。AI智能推荐,让科研检索更轻松。

立即免费搜索

文件翻译

保留排版,准确专业,支持PDF/Word/PPT等文件格式,支持 12+语言互译。

免费翻译文档

深度研究

AI帮你快速写综述,25分钟生成高质量综述,智能提取关键信息,辅助科研写作。

立即免费体验