Suppr超能文献

面向资源受限无线网络的蝴蝶加密方案。

Butterfly Encryption Scheme for Resource-Constrained Wireless Networks.

作者信息

Sampangi Raghav V, Sampalli Srinivas

机构信息

Faculty of Computer Science, Dalhousie University, 6050 University Ave., PO Box 15000, Halifax, NS B3H 4R2, Canada.

出版信息

Sensors (Basel). 2015 Sep 15;15(9):23145-67. doi: 10.3390/s150923145.

Abstract

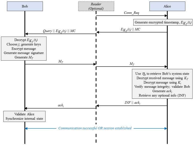
Resource-constrained wireless networks are emerging networks such as Radio Frequency Identification (RFID) and Wireless Body Area Networks (WBAN) that might have restrictions on the available resources and the computations that can be performed. These emerging technologies are increasing in popularity, particularly in defence, anti-counterfeiting, logistics and medical applications, and in consumer applications with growing popularity of the Internet of Things. With communication over wireless channels, it is essential to focus attention on securing data. In this paper, we present an encryption scheme called Butterfly encryption scheme. We first discuss a seed update mechanism for pseudorandom number generators (PRNG), and employ this technique to generate keys and authentication parameters for resource-constrained wireless networks. Our scheme is lightweight, as in it requires less resource when implemented and offers high security through increased unpredictability, owing to continuously changing parameters. Our work focuses on accomplishing high security through simplicity and reuse. We evaluate our encryption scheme using simulation, key similarity assessment, key sequence randomness assessment, protocol analysis and security analysis.

摘要

资源受限的无线网络是诸如射频识别(RFID)和无线体域网(WBAN)之类的新兴网络,这些网络可能在可用资源和可执行的计算方面存在限制。这些新兴技术越来越受欢迎,特别是在国防、防伪、物流和医疗应用以及随着物联网日益普及的消费应用中。由于通过无线信道进行通信,因此必须将注意力集中在数据安全上。在本文中,我们提出了一种名为蝴蝶加密方案的加密方案。我们首先讨论伪随机数生成器(PRNG)的种子更新机制,并采用该技术为资源受限的无线网络生成密钥和认证参数。我们的方案是轻量级的,因为它在实现时需要较少的资源,并且由于参数不断变化,通过增加不可预测性提供了高安全性。我们的工作专注于通过简单性和重用性来实现高安全性。我们使用模拟、密钥相似性评估、密钥序列随机性评估、协议分析和安全性分析来评估我们的加密方案。

https://cdn.ncbi.nlm.nih.gov/pmc/blobs/9c42/4610504/4b0cc0c254d2/sensors-15-23145-g001.jpg

文献AI研究员

20分钟写一篇综述,助力文献阅读效率提升50倍。

立即体验

用中文搜PubMed

大模型驱动的PubMed中文搜索引擎

马上搜索

文档翻译

学术文献翻译模型,支持多种主流文档格式。

立即体验