Suppr超能文献

从矩阵到知识:利用语义网络注释连接组

From Matrices to Knowledge: Using Semantic Networks to Annotate the Connectome.

作者信息

Kopetzky Sebastian J, Butz-Ostendorf Markus

机构信息

Biomax Informatics AG, Munich, Germany.

出版信息

Front Neuroanat. 2018 Dec 7;12:111. doi: 10.3389/fnana.2018.00111. eCollection 2018.

Abstract

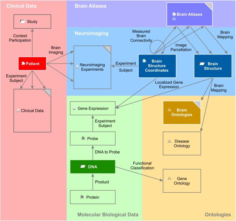
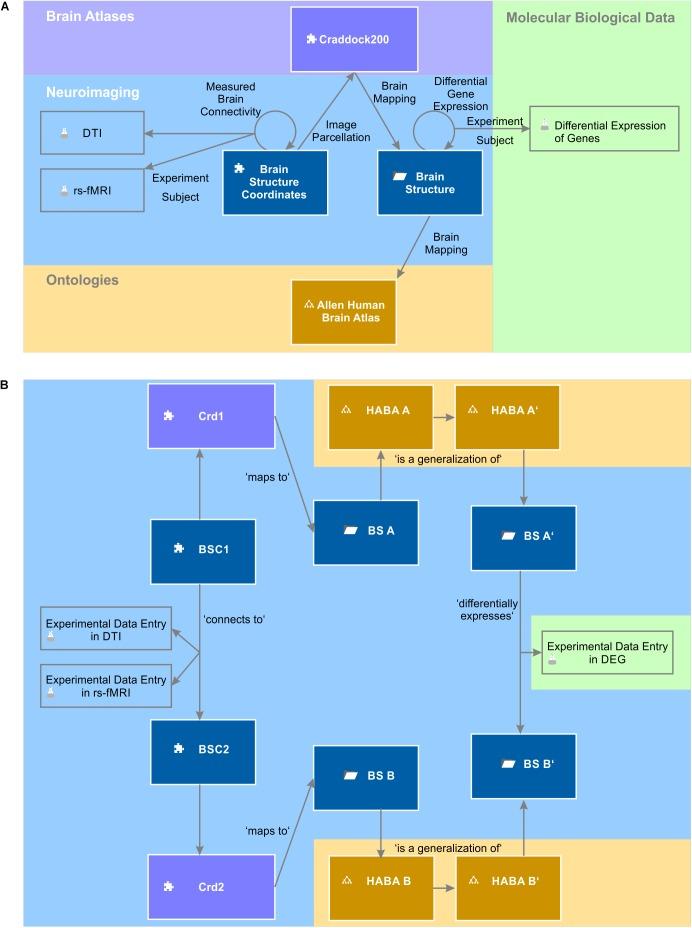
The connectome is regarded as the key to brain function in health and disease. Structural and functional neuroimaging enables us to measure brain connectivity in the living human brain. The field of connectomics describes the connectome as a mathematical graph with its connection strengths being represented by connectivity matrices. Graph theory algorithms are used to assess the integrity of the graph as a whole and to reveal brain network biomarkers for brain diseases; however, the faulty wiring of single connections or subnetworks as the structural correlate for neurological or mental diseases remains elusive. We describe a novel approach to represent the knowledge of human brain connectivity by a semantic network - a formalism frequently used in knowledge management to describe the semantic relations between objects. In our novel approach, objects are brain areas and connectivity is modeled as semantic relations among them. The semantic network turns the graph of the connectome into an explicit knowledge base about which brain areas are interconnected. Moreover, this approach can semantically enrich the measured connectivity of an individual subject by the semantic context from ontologies, brain atlases and molecular biological databases. Integrating all measurements and facts into one unified feature space enables cross-modal comparisons and analyses. We used a query mechanism for semantic networks to extract functional, structural and transcriptome networks. We found that in general higher structural and functional connectivity go along with a lower differential gene expression among connected brain areas; however, subcortical motor areas and limbic structures turned out to have a localized high differential gene expression while being strongly connected. In an additional explorative use case, we could show a localized high availability of fkbp5, gmeb1, and gmeb2 genes at a connection hub of temporo-limbic brain networks. Fkbp5 is known for having a role in stress-related psychiatric disorders, while gmeb1 and gmeb2 encode for modulator proteins of the glucocorticoid receptor, a key receptor in the hormonal stress system. Semantic networks tremendously ease working with multimodal neuroimaging and neurogenetics data and may reveal relevant coincidences between transcriptome and connectome networks.

摘要

连接组被视为健康和疾病状态下大脑功能的关键。结构和功能神经成像使我们能够测量活体人类大脑中的脑连接性。连接组学领域将连接组描述为一个数学图,其连接强度由连接矩阵表示。图论算法用于评估整个图的完整性,并揭示脑部疾病的脑网络生物标志物;然而,作为神经或精神疾病结构相关因素的单个连接或子网的错误连接仍然难以捉摸。我们描述了一种通过语义网络来表示人类脑连接性知识的新方法——语义网络是知识管理中常用的一种形式,用于描述对象之间的语义关系。在我们的新方法中,对象是脑区,连接性被建模为它们之间的语义关系。语义网络将连接组的图转化为一个关于哪些脑区相互连接的明确知识库。此外,这种方法可以通过来自本体、脑图谱和分子生物学数据库的语义上下文,在语义上丰富个体受试者测量到的连接性。将所有测量结果和事实整合到一个统一的特征空间中,能够进行跨模态比较和分析。我们使用了一种语义网络查询机制来提取功能、结构和转录组网络。我们发现,一般来说,较高的结构和功能连接性与连接的脑区之间较低的差异基因表达相关;然而,皮层下运动区和边缘结构在连接紧密的同时,却表现出局部的高差异基因表达。在一个额外的探索性用例中,我们可以证明fkbp5、gmeb1和gmeb2基因在颞叶-边缘脑网络的一个连接枢纽处局部高表达。Fkbp5在与应激相关的精神疾病中发挥作用,而gmeb1和gmeb2编码糖皮质激素受体的调节蛋白,糖皮质激素受体是激素应激系统中的关键受体。语义网络极大地简化了多模态神经成像和神经遗传学数据的处理,并可能揭示转录组和连接组网络之间的相关巧合。

https://cdn.ncbi.nlm.nih.gov/pmc/blobs/51c4/6292998/561c29050fb8/fnana-12-00111-g001.jpg

文献AI研究员

20分钟写一篇综述,助力文献阅读效率提升50倍。

立即体验

用中文搜PubMed

大模型驱动的PubMed中文搜索引擎

马上搜索

文档翻译

学术文献翻译模型,支持多种主流文档格式。

立即体验