Suppr超能文献

改进的奇异谱分解及其在齿轮箱复合故障诊断中的应用。

Modified Singular Spectrum Decomposition and Its Application to Composite Fault Diagnosis of Gearboxes.

机构信息

College of Mechanical Engineering, North University of China, Taiyuan 030051, China.

出版信息

Sensors (Basel). 2018 Dec 24;19(1):62. doi: 10.3390/s19010062.

Abstract

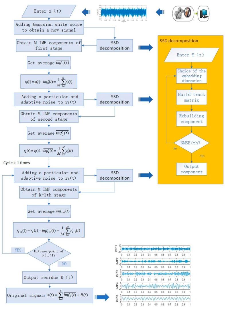
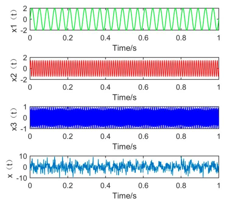
Under the strong noise environment, the composite fault signal of gearbox is weak, which makes it difficult to extract fault features. For this problem, based on noise-assisted method, we propose a novel method called Modified Singular Spectrum Decomposition (MSSD). Singular Spectrum Decomposition (SSD) has many advantages such as high decomposition precision and strong ability to restrain mode mixing, etc. However, the ability of SSD to extract a weak signal is not ideal, the decomposition results usually contain a lot of redundant noise and mode mixing caused by intermittency, which is also a troubling problem. In order to improve the decomposition efficiency and make up for the defects of SSD, the new method MSSD adds an adaptive and particular noise in every SSD decomposition stage for each trial, and in addition, whenever the input signal is decomposed to obtain an intrinsic module function (IMF), a unique residual is obtained. After multiple decomposition, the average value of the residual is used as input to the next stage, until the residual cannot continue to decompose, which means that the residual component has, at most, one extreme value. Finally, analyzing simulated signals to explain the advantages of MSSD compared to ensemble empirical mode decomposition (EEMD) and complete ensemble local mean decomposition with adaptive noise (CEEMDAN). In order to further prove the effectiveness of MSSD, this new method, MSSD, is applied to the fault diagnosis of an engineering gearbox test stand in an actual engineer project case. The final results show that MSSD can extract more fault feature information, and mode mixing has been improved and suffers less interference compared to SSD.

摘要

在强噪声环境下,齿轮箱的复合故障信号较弱,难以提取故障特征。针对这一问题,基于噪声辅助方法,我们提出了一种新的方法,称为改进奇异谱分解(MSSD)。奇异谱分解(SSD)具有分解精度高、模式混合抑制能力强等优点。然而,SSD 提取弱信号的能力并不理想,分解结果通常包含大量冗余噪声和由间歇性引起的模式混合,这也是一个令人困扰的问题。为了提高分解效率,弥补 SSD 的缺陷,新方法 MSSD 在每个 SSD 分解阶段为每个试验添加一个自适应和特殊的噪声,此外,每当输入信号被分解以获得固有模块函数(IMF)时,都会获得一个独特的残差。经过多次分解,将残差的平均值用作下一阶段的输入,直到残差无法继续分解,这意味着残差分量最多只有一个极值。最后,通过分析模拟信号来说明 MSSD 与集合经验模态分解(EEMD)和自适应噪声完整集合局部均值分解(CEEMDAN)相比的优势。为了进一步证明 MSSD 的有效性,将这种新方法 MSSD 应用于实际工程齿轮箱试验台的故障诊断中。最终结果表明,MSSD 可以提取更多的故障特征信息,与 SSD 相比,模式混合得到了改善,干扰较小。

https://cdn.ncbi.nlm.nih.gov/pmc/blobs/dda9/6339200/c0c6eb355291/sensors-19-00062-g001.jpg

文献AI研究员

20分钟写一篇综述,助力文献阅读效率提升50倍。

立即体验

用中文搜PubMed

大模型驱动的PubMed中文搜索引擎

马上搜索

文档翻译

学术文献翻译模型,支持多种主流文档格式。

立即体验