• 文献检索
  • 文档翻译
  • 深度研究
  • 学术资讯
  • Suppr Zotero 插件Zotero 插件
  • 邀请有礼
  • 套餐&价格
  • 历史记录
应用&插件
Suppr Zotero 插件Zotero 插件浏览器插件Mac 客户端Windows 客户端微信小程序
定价
高级版会员购买积分包购买API积分包
服务
文献检索文档翻译深度研究API 文档MCP 服务
关于我们
关于 Suppr公司介绍联系我们用户协议隐私条款
关注我们

Suppr 超能文献

核心技术专利:CN118964589B侵权必究
粤ICP备2023148730 号-1Suppr @ 2026

文献检索

告别复杂PubMed语法,用中文像聊天一样搜索,搜遍4000万医学文献。AI智能推荐,让科研检索更轻松。

立即免费搜索

文件翻译

保留排版,准确专业,支持PDF/Word/PPT等文件格式,支持 12+语言互译。

免费翻译文档

深度研究

AI帮你快速写综述,25分钟生成高质量综述,智能提取关键信息,辅助科研写作。

立即免费体验

LOVD-DASH:一个综合性的 LOVD 数据库,结合了血红蛋白病的诊断和风险评估系统。

LOVD-DASH: A comprehensive LOVD database coupled with diagnosis and an at-risk assessment system for hemoglobinopathies.

机构信息

Department of Medical Genetics, Southern Medical University, Guangzhou, Guangdong, China.

Guangdong Technology and Engineering Research Center for Molecular Diagnostics of Human Genetic Diseases, Guangzhou, Guangdong, China.

出版信息

Hum Mutat. 2019 Dec;40(12):2221-2229. doi: 10.1002/humu.23863. Epub 2019 Sep 11.

DOI:10.1002/humu.23863
PMID:31286593
原文链接:https://pmc.ncbi.nlm.nih.gov/articles/PMC6899610/
Abstract

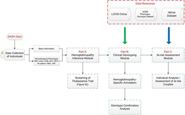
Hemoglobinopathies are the most common monogenic disorders worldwide. Substantial effort has been made to establish databases to record complete mutation spectra causing or modifying this group of diseases. We present a variant database which couples an online auxiliary diagnosis and at-risk assessment system for hemoglobinopathies (DASH). The database was integrated into the Leiden Open Variation Database (LOVD), in which we included all reported variants focusing on a Chinese population by literature peer review-curation and existing databases, such as HbVar and IthaGenes. In addition, comprehensive mutation data generated by high-throughput sequencing of 2,087 hemoglobinopathy patients and 20,222 general individuals from southern China were also incorporated into the database. These sequencing data enabled us to observe disease-causing and modifier variants responsible for hemoglobinopathies in bulk. Currently, 371 unique variants have been recorded; 265 of 371 were described as disease-causing variants, whereas 106 were defined as modifier variants, including 34 functional variants identified by a quantitative trait association study of this high-throughput sequencing data. Due to the availability of a comprehensive phenotype-genotype data set, DASH has been established to automatically provide accurate suggestions on diagnosis and genetic counseling of hemoglobinopathies. LOVD-DASH will inspire us to deal with clinical genotyping and molecular screening for other Mendelian disorders.

摘要

血红蛋白病是全球最常见的单基因疾病。人们已经做出了大量努力来建立数据库,以记录导致或改变这组疾病的完整突变谱。我们提出了一个变体数据库,该数据库将在线辅助诊断和血红蛋白病的风险评估系统(DASH)结合在一起。该数据库已集成到莱顿开放变异数据库(LOVD)中,我们通过文献同行评议策展和现有的数据库,如 HbVar 和 IthaGenes,包括所有报告的变体,重点关注中国人群。此外,我们还将通过对来自中国南方的 2,087 名血红蛋白病患者和 20,222 名普通个体进行高通量测序产生的综合突变数据也纳入了该数据库。这些测序数据使我们能够大规模观察导致血红蛋白病的致病和修饰变体。目前,已记录了 371 个独特的变体;371 个变体中有 265 个被描述为致病变体,而 106 个被定义为修饰变体,其中 34 个功能变体是通过对高通量测序数据的定量性状关联研究确定的。由于有了全面的表型-基因型数据集,因此建立了 DASH 来自动提供血红蛋白病的准确诊断和遗传咨询建议。LOVD-DASH 将激励我们处理其他孟德尔疾病的临床基因分型和分子筛查。

https://cdn.ncbi.nlm.nih.gov/pmc/blobs/7b83/6899610/ab2b8ca383e4/HUMU-40-2221-g002.jpg
https://cdn.ncbi.nlm.nih.gov/pmc/blobs/7b83/6899610/a06be942648a/HUMU-40-2221-g001.jpg
https://cdn.ncbi.nlm.nih.gov/pmc/blobs/7b83/6899610/ab2b8ca383e4/HUMU-40-2221-g002.jpg
https://cdn.ncbi.nlm.nih.gov/pmc/blobs/7b83/6899610/a06be942648a/HUMU-40-2221-g001.jpg
https://cdn.ncbi.nlm.nih.gov/pmc/blobs/7b83/6899610/ab2b8ca383e4/HUMU-40-2221-g002.jpg

相似文献

1
LOVD-DASH: A comprehensive LOVD database coupled with diagnosis and an at-risk assessment system for hemoglobinopathies.LOVD-DASH:一个综合性的 LOVD 数据库,结合了血红蛋白病的诊断和风险评估系统。
Hum Mutat. 2019 Dec;40(12):2221-2229. doi: 10.1002/humu.23863. Epub 2019 Sep 11.
2
[A comprehensive repository of mutation data and a clinical assistant decision system for hemoglobinopathy in the Chinese population].[一个针对中国人群血红蛋白病的突变数据综合库及临床辅助决策系统]
Yi Chuan. 2019 Aug 20;41(8):746-753. doi: 10.16288/j.yczz.19-136.
3
Rapid Targeted Next-Generation Sequencing Platform for Molecular Screening and Clinical Genotyping in Subjects with Hemoglobinopathies.用于血红蛋白病患者分子筛查和临床基因分型的快速靶向下一代测序平台。
EBioMedicine. 2017 Sep;23:150-159. doi: 10.1016/j.ebiom.2017.08.015. Epub 2017 Aug 17.
4
LOVD v.2.0: the next generation in gene variant databases.LOVD v.2.0:基因变异数据库的新一代产品。
Hum Mutat. 2011 May;32(5):557-63. doi: 10.1002/humu.21438. Epub 2011 Feb 22.
5
Toward a mtDNA locus-specific mutation database using the LOVD platform.利用 LOVD 平台建立 mtDNA 基因座特异性突变数据库。
Hum Mutat. 2012 Sep;33(9):1352-8. doi: 10.1002/humu.22118. Epub 2012 Jul 2.
6
The Finnish disease heritage database (FinDis) update-a database for the genes mutated in the Finnish disease heritage brought to the next-generation sequencing era.芬兰疾病遗传数据库(FinDis)更新——一个将在下一代测序时代发生突变的芬兰疾病遗传基因的数据库。
Hum Mutat. 2013 Nov;34(11):1458-66. doi: 10.1002/humu.22389. Epub 2013 Sep 13.
7
ThalInd, a β-thalassemia and hemoglobinopathies database for India: defining a model country-specific and disease-centric bioinformatics resource.印度地中海贫血和血红蛋白病数据库(ThalInd):定义一个具有代表性的、以疾病为中心的国家特异性生物信息学资源。
Hum Mutat. 2011 Aug;32(8):887-93. doi: 10.1002/humu.21510. Epub 2011 Jun 23.
8
Updates of the HbVar database of human hemoglobin variants and thalassemia mutations.人类血红蛋白变异体和地中海贫血突变的 HbVar 数据库更新。
Nucleic Acids Res. 2014 Jan;42(Database issue):D1063-9. doi: 10.1093/nar/gkt911. Epub 2013 Oct 16.
9
IthaGenes: an interactive database for haemoglobin variations and epidemiology.IthaGenes:一个关于血红蛋白变异与流行病学的交互式数据库。
PLoS One. 2014 Jul 24;9(7):e103020. doi: 10.1371/journal.pone.0103020. eCollection 2014.
10
NGS4THAL, a One-Stop Molecular Diagnosis and Carrier Screening Tool for Thalassemia and Other Hemoglobinopathies by Next-Generation Sequencing.NGS4THAL,一种通过下一代测序实现的地中海贫血症和其他血红蛋白病的一站式分子诊断和携带者筛查工具。
J Mol Diagn. 2022 Oct;24(10):1089-1099. doi: 10.1016/j.jmoldx.2022.06.006. Epub 2022 Jul 19.

引用本文的文献

1
A Comprehensive LOVD Database for Fatty Acid Oxidation Disorders in Chinese Populations.一个针对中国人群脂肪酸氧化障碍的综合性LOVD数据库。
Hum Mutat. 2023 Jul 25;2023:5493978. doi: 10.1155/2023/5493978. eCollection 2023.
2
Rapid detection of genetic modifiers of β-thalassemia based on MALDI-TOF MS.基于基质辅助激光解吸电离飞行时间质谱(MALDI-TOF MS)快速检测β地中海贫血的遗传修饰因子
Ann Hematol. 2025 Mar;104(3):1481-1492. doi: 10.1007/s00277-025-06277-2. Epub 2025 Feb 28.
3
A protospacer adjacent motif-free, multiplexed, and quantitative nucleic acid detection platform with barcode-based Cas12a activity.

本文引用的文献

1
Recent progress in understanding and manipulating haemoglobin switching for the haemoglobinopathies.血红蛋白病中血红蛋白开关理解和操作的最新进展。
Br J Haematol. 2018 Mar;180(5):630-643. doi: 10.1111/bjh.15038. Epub 2017 Nov 28.
2
Rapid Targeted Next-Generation Sequencing Platform for Molecular Screening and Clinical Genotyping in Subjects with Hemoglobinopathies.用于血红蛋白病患者分子筛查和临床基因分型的快速靶向下一代测序平台。
EBioMedicine. 2017 Sep;23:150-159. doi: 10.1016/j.ebiom.2017.08.015. Epub 2017 Aug 17.
3
Thalassaemia.地中海贫血症。
一种基于条形码的Cas12a活性的无原间隔序列临近基序、多重且定量的核酸检测平台。
MedComm (2020). 2023 Jul 2;4(4):e310. doi: 10.1002/mco2.310. eCollection 2023 Aug.
4
Unique Polymorphisms at , and Loci Associated with HbF in Kuwaiti Patients with Sickle Cell Disease.科威特镰状细胞病患者中与胎儿血红蛋白(HbF)相关的、位于、和位点的独特多态性。
J Pers Med. 2021 Jun 17;11(6):567. doi: 10.3390/jpm11060567.
5
Establishment and application of a novel method based on single nucleotide polymorphism analysis for detecting β-globin gene cluster deletions.建立并应用一种新的基于单核苷酸多态性分析的方法检测β-珠蛋白基因簇缺失。
Sci Rep. 2020 Oct 26;10(1):18298. doi: 10.1038/s41598-020-75507-6.
Lancet. 2018 Jan 13;391(10116):155-167. doi: 10.1016/S0140-6736(17)31822-6. Epub 2017 Jul 31.
4
Sickle cell disease.镰状细胞病。
Lancet. 2017 Jul 15;390(10091):311-323. doi: 10.1016/S0140-6736(17)30193-9. Epub 2017 Feb 1.
5
Hb Midnapore [β53(D4)Ala→Val; HBB: c.161C>T]: A Novel Hemoglobin Variant with a Structural Abnormality Associated with IVS-I-5 (G>C) (HBB: c.92+5G>C) Found in a Bengali Indian Family.血红蛋白米德纳布尔[β53(D4)丙氨酸→缬氨酸;HBB:c.161C>T]:在一个孟加拉裔印度家庭中发现的一种与IVS-I-5(G>C)(HBB:c.92+5G>C)相关的具有结构异常的新型血红蛋白变体。
Hemoglobin. 2016 Sep;40(5):300-303. doi: 10.1080/03630269.2016.1243555.
6
Nine known and five novel mutations in the erythroid transcription factor KLF1 gene and phenotypic expression of fetal hemoglobin in hemoglobin E disorder.红细胞转录因子KLF1基因的9种已知突变和5种新突变以及血红蛋白E疾病中胎儿血红蛋白的表型表达
Blood Cells Mol Dis. 2016 Jul;59:85-91. doi: 10.1016/j.bcmd.2016.04.010. Epub 2016 Apr 26.
7
Gene frequency and haplotype distribution of hemoglobin E among seven minority groups of Yunnan, China.中国云南七个少数民族群体中血红蛋白E的基因频率和单倍型分布
Am J Hum Biol. 2016 Nov;28(6):927-931. doi: 10.1002/ajhb.22868. Epub 2016 Jun 6.
8
The Human Variome Project.人类变异组计划
Hum Mutat. 2016 Jun;37(6):505-7. doi: 10.1002/humu.22986. Epub 2016 Apr 20.
9
Regulation of the fetal hemoglobin silencing factor BCL11A.胎儿血红蛋白沉默因子BCL11A的调控
Ann N Y Acad Sci. 2016 Mar;1368(1):25-30. doi: 10.1111/nyas.13024. Epub 2016 Mar 9.
10
HGVS Recommendations for the Description of Sequence Variants: 2016 Update.《人类基因组变异协会(HGVS)序列变异描述建议:2016年更新》
Hum Mutat. 2016 Jun;37(6):564-9. doi: 10.1002/humu.22981. Epub 2016 Mar 25.