Suppr超能文献

迈向开放和去中心化的判例法策管生态系统。

Towards an open and decentralized case law curation ecosystem.

机构信息

Department of Electrical and Computer Engineering, University of Thessaly, Volos, Greece.

出版信息

PLoS One. 2020 Oct 2;15(10):e0240041. doi: 10.1371/journal.pone.0240041. eCollection 2020.

Abstract

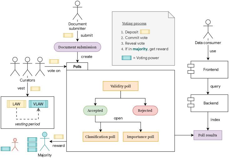
Case law is the term that refers to reports of past court decisions. It is considered an essential source of law, vital for legal professionals. Existing case law services are currently centralized, with an entity having complete control over the data and often charging fees for its access and other adding value services. This paper attempts to leverage the potential of blockchain technology in order to develop a public and decentralized platform that allows the submission of court decisions in a decentralized database and employs a network of curators who offer their validation, classification, and evaluation. Specifically, we design, analyze and implement AnyCase, a proof-of-concept prototype system on the Ethereum platform. We focus on the establishment of a sybil-resistant voting protocol used for reaching agreement and the development of a tokenized economy that incentivizes participation. Our preliminary analysis indicates that, besides being decentralized, AnyCase has the potential to compete with existing centralized systems in several other aspects.

摘要

判例法是指过去法院判决的报告。它被认为是法律的一个重要来源,对法律专业人员至关重要。现有的判例法服务目前是集中化的,一个实体完全控制着数据,并且通常对其访问和其他增值服务收费。本文试图利用区块链技术的潜力,开发一个公共的、去中心化的平台,允许在去中心化的数据库中提交法院判决,并利用一个由审核员组成的网络提供验证、分类和评估。具体来说,我们在以太坊平台上设计、分析和实现了 AnyCase,这是一个概念验证原型系统。我们专注于建立一个用于达成共识的抗女巫投票协议,以及开发一个代币化经济,以激励参与。我们的初步分析表明,除了去中心化之外,AnyCase 在其他几个方面也有可能与现有的集中式系统竞争。

https://cdn.ncbi.nlm.nih.gov/pmc/blobs/0d19/7531852/20bf62943ee9/pone.0240041.g001.jpg

文献AI研究员

20分钟写一篇综述,助力文献阅读效率提升50倍。

立即体验

用中文搜PubMed

大模型驱动的PubMed中文搜索引擎

马上搜索

文档翻译

学术文献翻译模型,支持多种主流文档格式。

立即体验