• 文献检索
  • 文档翻译
  • 深度研究
  • 学术资讯
  • Suppr Zotero 插件Zotero 插件
  • 邀请有礼
  • 套餐&价格
  • 历史记录
应用&插件
Suppr Zotero 插件Zotero 插件浏览器插件Mac 客户端Windows 客户端微信小程序
定价
高级版会员购买积分包购买API积分包
服务
文献检索文档翻译深度研究API 文档MCP 服务
关于我们
关于 Suppr公司介绍联系我们用户协议隐私条款
关注我们

Suppr 超能文献

核心技术专利:CN118964589B侵权必究
粤ICP备2023148730 号-1Suppr @ 2026

文献检索

告别复杂PubMed语法,用中文像聊天一样搜索,搜遍4000万医学文献。AI智能推荐,让科研检索更轻松。

立即免费搜索

文件翻译

保留排版,准确专业,支持PDF/Word/PPT等文件格式,支持 12+语言互译。

免费翻译文档

深度研究

AI帮你快速写综述,25分钟生成高质量综述,智能提取关键信息,辅助科研写作。

立即免费体验

RZcoin:基于以太坊的具有可选隐私服务的去中心化支付方式。

RZcoin: Ethereum-Based Decentralized Payment with Optional Privacy Service.

作者信息

Zhao Hong, Bai Xue, Zheng Shihui, Wang Licheng

机构信息

State Key Laboratory of Networking and Switching Technology, Beijing University of Posts and Telecommunications, Beijing 100876, China.

Technical Department, Golden Siv Technology Limited, Level 7, K11 ATELIER Victoria Dockside, 18 Salisbury Rd, Tsim Sha Tsui, Hong Kong, China.

出版信息

Entropy (Basel). 2020 Jun 27;22(7):712. doi: 10.3390/e22070712.

DOI:10.3390/e22070712
PMID:33286484
原文链接:https://pmc.ncbi.nlm.nih.gov/articles/PMC7517250/
Abstract

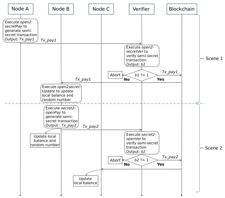
As the blockchain 2.0 platform, Ethereum's turing complete programming language and smart contract components make it play an important role in the commercialization of blockchain. With the further development of blockchain applications, the privacy and security issues of Ethereum have gradually emerged. To solve this problem, we proposed a blockchain privacy protection model called RZcash in the previous work. It implements the dynamically updateable and verifiable hiding of the asset information in Ethereum, namely the account balance and transaction amount. However, RZcash does not pay attention to the key redundancy problem that may be caused by the creation of secret accounts. In addition, the large size of proofs gives it high communication costs. In response to these problems, we further improve RZcash. For the key redundancy problem, we construct a new signature scheme based on the ciphertext equivalent test commitment. Moreover, we use the Schnorr signature and bulletproof to improve the corresponding proof scheme in RZcash, thereby reducing the size of proof. Based on these improvements, we propose a decentralized payment system, called RZcoin, based on Ethereum. Finally, we implement the algorithm model of RZcoin and evaluate its security and performance. The results show that RZcoin has higher security and Lower communication cost than RZcash.

摘要

作为区块链2.0平台,以太坊的图灵完备编程语言和智能合约组件使其在区块链商业化中发挥着重要作用。随着区块链应用的进一步发展,以太坊的隐私和安全问题逐渐显现。为了解决这个问题,我们在之前的工作中提出了一种名为RZcash的区块链隐私保护模型。它实现了以太坊中资产信息(即账户余额和交易金额)的动态可更新和可验证隐藏。然而,RZcash没有关注到创建秘密账户可能导致的密钥冗余问题。此外,证明的规模较大使其通信成本较高。针对这些问题,我们对RZcash进行了进一步改进。对于密钥冗余问题,我们基于密文等价测试承诺构建了一种新的签名方案。此外,我们使用Schnorr签名和防弹证明来改进RZcash中的相应证明方案,从而减小证明的规模。基于这些改进,我们提出了一种基于以太坊的去中心化支付系统,称为RZcoin。最后,我们实现了RZcoin的算法模型并评估了其安全性和性能。结果表明,RZcoin比RZcash具有更高的安全性和更低的通信成本。

https://cdn.ncbi.nlm.nih.gov/pmc/blobs/b6e8/7517250/dd27c0e047f1/entropy-22-00712-g008.jpg
https://cdn.ncbi.nlm.nih.gov/pmc/blobs/b6e8/7517250/2f5fc02e26dd/entropy-22-00712-g001.jpg
https://cdn.ncbi.nlm.nih.gov/pmc/blobs/b6e8/7517250/97b76350b40e/entropy-22-00712-g002.jpg
https://cdn.ncbi.nlm.nih.gov/pmc/blobs/b6e8/7517250/bf834ba86560/entropy-22-00712-g003.jpg
https://cdn.ncbi.nlm.nih.gov/pmc/blobs/b6e8/7517250/020dff7ba99e/entropy-22-00712-g004.jpg
https://cdn.ncbi.nlm.nih.gov/pmc/blobs/b6e8/7517250/a58a217ba180/entropy-22-00712-g005.jpg
https://cdn.ncbi.nlm.nih.gov/pmc/blobs/b6e8/7517250/b5ac24af689f/entropy-22-00712-g006.jpg
https://cdn.ncbi.nlm.nih.gov/pmc/blobs/b6e8/7517250/6e27559571df/entropy-22-00712-g007.jpg
https://cdn.ncbi.nlm.nih.gov/pmc/blobs/b6e8/7517250/dd27c0e047f1/entropy-22-00712-g008.jpg
https://cdn.ncbi.nlm.nih.gov/pmc/blobs/b6e8/7517250/2f5fc02e26dd/entropy-22-00712-g001.jpg
https://cdn.ncbi.nlm.nih.gov/pmc/blobs/b6e8/7517250/97b76350b40e/entropy-22-00712-g002.jpg
https://cdn.ncbi.nlm.nih.gov/pmc/blobs/b6e8/7517250/bf834ba86560/entropy-22-00712-g003.jpg
https://cdn.ncbi.nlm.nih.gov/pmc/blobs/b6e8/7517250/020dff7ba99e/entropy-22-00712-g004.jpg
https://cdn.ncbi.nlm.nih.gov/pmc/blobs/b6e8/7517250/a58a217ba180/entropy-22-00712-g005.jpg
https://cdn.ncbi.nlm.nih.gov/pmc/blobs/b6e8/7517250/b5ac24af689f/entropy-22-00712-g006.jpg
https://cdn.ncbi.nlm.nih.gov/pmc/blobs/b6e8/7517250/6e27559571df/entropy-22-00712-g007.jpg
https://cdn.ncbi.nlm.nih.gov/pmc/blobs/b6e8/7517250/dd27c0e047f1/entropy-22-00712-g008.jpg

相似文献

1
RZcoin: Ethereum-Based Decentralized Payment with Optional Privacy Service.RZcoin:基于以太坊的具有可选隐私服务的去中心化支付方式。
Entropy (Basel). 2020 Jun 27;22(7):712. doi: 10.3390/e22070712.
2
A Blockchain-Based Privacy Information Security Sharing Scheme in Industrial Internet of Things.基于区块链的工业物联网隐私信息安全共享方案。
Sensors (Basel). 2022 Apr 30;22(9):3426. doi: 10.3390/s22093426.
3
Approaching the Communication Constraints of Ethereum-Based Decentralized Applications.探讨基于以太坊的去中心化应用的通信限制
Sensors (Basel). 2019 Jun 11;19(11):2647. doi: 10.3390/s19112647.
4
A Decentralized Marketplace for Patient-Generated Health Data: Design Science Approach.去中心化的患者健康数据交易市场:设计科学方法。
J Med Internet Res. 2023 Feb 27;25:e42743. doi: 10.2196/42743.
5
Improving Agricultural Product Traceability Using Blockchain.利用区块链提高农产品可追溯性。
Sensors (Basel). 2022 Apr 28;22(9):3388. doi: 10.3390/s22093388.
6
PRICHAIN: A Partially Decentralized Implementation of UbiPri Middleware Using Blockchain.PRICHAIN:使用区块链实现 UbiPri 中间件的部分去中心化。
Sensors (Basel). 2019 Oct 16;19(20):4483. doi: 10.3390/s19204483.
7
Decentralized Privacy-Preserving Data Aggregation Scheme for Smart Grid Based on Blockchain.基于区块链的智能电网去中心化隐私保护数据聚合方案。
Sensors (Basel). 2020 Sep 15;20(18):5282. doi: 10.3390/s20185282.
8
A privacy-preserving scheme with multi-level regulation compliance for blockchain.一种用于区块链的具有多级监管合规性的隐私保护方案。
Sci Rep. 2024 Jan 3;14(1):438. doi: 10.1038/s41598-023-50209-x.
9
Privacy-Protection Scheme of a Credit-Investigation System Based on Blockchain.基于区块链的征信系统隐私保护方案
Entropy (Basel). 2021 Dec 9;23(12):1657. doi: 10.3390/e23121657.
10
Improving Diagnosis Through Digital Pathology: Proof-of-Concept Implementation Using Smart Contracts and Decentralized File Storage.通过数字病理学改善诊断:使用智能合约和去中心化文件存储实现概念验证。
J Med Internet Res. 2022 Mar 28;24(3):e34207. doi: 10.2196/34207.

引用本文的文献

1
Health Datasets as Assets: Blockchain-Based Valuation and Transaction Methods.作为资产的健康数据集:基于区块链的估值与交易方法
Blockchain Healthc Today. 2022 Mar 22;5. doi: 10.30953/bhty.v5.185. eCollection 2022.