Key Laboratory of Restoration Ecology for Cold Regions in Qinghai, Northwest Institute of Plateau Biology, Chinese Academy of Science, Xining 810008, China.
Research Department of Ecological Environment, Qinghai Academy of Social Sciences, Xining 810000, China.
Int J Environ Res Public Health. 2020 Dec 11;17(24):9292. doi: 10.3390/ijerph17249292.
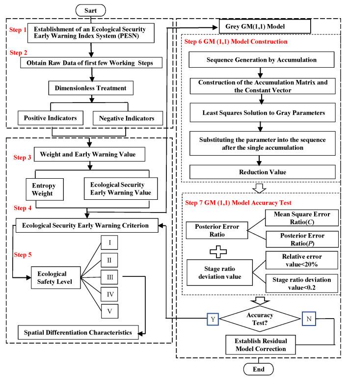
The study area of this paper is the Qinghai alpine agricultural mountain area. An ecological security early-warning model is used to identify the early warning signs of ecosystem destruction, environmental pollution and resource depletion in districts and counties from 2011 to 2018. A combination of qualitative and quantitative early-warning models is used to predict the existence of hidden or sudden advance warnings. The grey (1, 1) model (GM) is used to predict the evolution trend of ecological security warning situations from 2019 to 2021. On this basis, GIS technology is used to analyze the spatial pattern changes in three periods. The results show that from 2011 to 2018, the ecological environment in Qinghai's alpine agricultural mountainous area gradually improved. In 2018, the ecological security early-warning values of all districts and counties were greater than the 2011 values. However, in 2018, the ecological security early-warning levels of PA, LD and HZh (PA, LD and HZh refer to Ledu District, Ping'an District and Huzhu Tu Autonomous County respectively.) were in the "good" ecological early-warning state, while the ecological security levels of other cities were still in the "moderate" or "mild" ecological warning state. According to the prediction results, the early-warning level of ecological security in Qinghai's alpine agricultural mountainous areas will improve further in 2021, with the "good" states dominating. From a spatial perspective, the ecological environment in the northeast region is better than that in the southern region, and the internal differences in the ecological security early-warning levels tend to narrow. Thus, we propose that areas with different ecological security levels should focus on the management and protection of the ecological environment or carry out ecological restoration or reconstruction. The aim of this paper is to provide a reference for the improvement of the ecological environment in general and the sustainable development of the economy and society as well as the ecological environment of alpine agricultural mountainous areas in particular.
本文的研究区域为青海高寒农牧山区。运用生态安全预警模型,识别 2011 年至 2018 年各区县生态系统破坏、环境污染和资源枯竭的预警信号。采用定性与定量预警模型相结合的方法,预测隐藏或突发预警的存在。采用灰色(1,1)模型(GM)预测 2019 年至 2021 年生态安全预警情况的演变趋势。在此基础上,利用 GIS 技术分析三个时期的空间格局变化。结果表明,2011 年至 2018 年,青海高寒农牧山区生态环境逐渐改善。2018 年,各区县生态安全预警值均大于 2011 年。然而,2018 年,PA、LD 和 HZh(PA、LD 和 HZh 分别指乐都区、平安区和互助土族自治县)的生态安全预警水平处于“良好”生态预警状态,而其他城市的生态安全水平仍处于“中度”或“轻度”生态预警状态。根据预测结果,2021 年青海高寒农牧山区生态安全预警水平将进一步提高,以“良好”状态为主。从空间上看,东北区域的生态环境优于南部区域,生态安全预警水平的内部差异趋于缩小。因此,建议不同生态安全水平的区域应注重生态环境的管理和保护,或开展生态修复或重建。本文旨在为改善生态环境提供参考,促进高寒农牧山区的经济社会可持续发展。