Suppr超能文献

一项用于治疗肥胖症的代餐计划:从瑞士医保支付方角度进行的成本效益分析

A Meal Replacement Program for the Treatment of Obesity: A Cost-Effectiveness Analysis from the Swiss Payer's Perspective.

作者信息

Nuijten Mark, Dainelli Livia, Rasouli Bahareh, Araujo Torres Krysmaru, Perugini Moreno, Marczewska Agnieszka

机构信息

Health Economics and Valuation, A2M, Amsterdam, the Netherlands.

Global Market Access & Pricing, Nestlé Health Science, Vevey, Switzerland.

出版信息

Diabetes Metab Syndr Obes. 2021 Jul 8;14:3147-3160. doi: 10.2147/DMSO.S284855. eCollection 2021.

Abstract

BACKGROUND

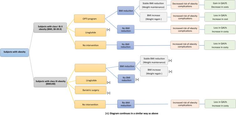
Obesity is a disease associated with high direct medical costs and high indirect costs resulting from productivity loss. The high prevalence of obesity generates the need for payers to identify cost-effective weight loss approaches. Among various weight management techniques, the OPTI (Optifast) program is a clinically recognised total meal replacement diet that can lead to significant weight loss and reduction in complications. This study's objective is to assess OPTI program's cost-effectiveness in Switzerland in comparison to "no intervention" and pharmacotherapy.

METHODS

An event-driven decision-analytic model was used to estimate the payer's cost savings through the reimbursement of OPTI program over a 1-year period as well as a lifetime in Switzerland. The analysis was performed on a broad population of people with obesity with a body mass index (BMI) higher than 30 kg/m following the OPTI program vs two comparators (liraglutide and "no intervention"). The model incorporated a higher risk of complications due to an increased BMI and their related healthcare costs. Data sources included published literature, clinical trials, official Swiss price/tariff lists and national population statistics. The primary perspective was that of a Swiss payer. Scenario analyses - for example, for patients with existing complications (such as myocardial infarction, stroke, type 2 diabetes mellitus) or severe obesity - were conducted to test the robustness of the results.

RESULTS

The OPTI program results in cost savings of CHF 20,886 (€ 18,724) and CHF 15,382 (€ 13,790) per person compared with "no intervention" and liraglutide 3 mg, respectively. In addition, OPTI program led to 1.133 and 0.734 quality-adjusted life years (QALYs) gained respectively against its comparators. Scenario analyses showed similar outcomes with cost savings and QALYs gained.

CONCLUSION

OPTI program is a dominant strategy compared to "no intervention" and liraglutide 3 mg as it leads to both cost savings and QALY gain. Therefore, reimbursing the OPTI program for patients with obesity would be cost-effective for Swiss payers.

摘要

背景

肥胖是一种与高昂的直接医疗成本以及因生产力损失导致的高额间接成本相关的疾病。肥胖的高患病率使得支付方需要确定具有成本效益的减肥方法。在各种体重管理技术中,OPTI(Optifast)计划是一种临床认可的全代餐饮食,可导致显著的体重减轻和并发症减少。本研究的目的是评估OPTI计划在瑞士与“无干预”和药物治疗相比的成本效益。

方法

采用事件驱动的决策分析模型,估计瑞士支付方通过报销OPTI计划在1年期间以及终身所节省的成本。对广泛的肥胖人群(体重指数(BMI)高于30kg/m²)进行分析,这些人遵循OPTI计划,与两个对照(利拉鲁肽和“无干预”)进行比较。该模型纳入了由于BMI增加导致的并发症风险增加及其相关医疗保健成本。数据来源包括已发表的文献、临床试验、瑞士官方价格/关税清单和国家人口统计数据。主要视角是瑞士支付方的视角。进行了情景分析——例如,针对患有现有并发症(如心肌梗死、中风、2型糖尿病)或严重肥胖的患者——以检验结果的稳健性。

结果

与“无干预”和3mg利拉鲁肽相比,OPTI计划每人分别节省成本20,886瑞士法郎(18,724欧元)和15,382瑞士法郎(13,790欧元)。此外,与对照相比,OPTI计划分别带来了1.133和0.734个质量调整生命年(QALY)的收益。情景分析显示了类似的结果,包括成本节省和QALY收益。

结论

与“无干预”和3mg利拉鲁肽相比,OPTI计划是一种占优策略,因为它既能节省成本又能带来QALY收益。因此

https://cdn.ncbi.nlm.nih.gov/pmc/blobs/26e2/8275158/9cffbed2911a/DMSO-14-3147-g0001.jpg

文献AI研究员

20分钟写一篇综述,助力文献阅读效率提升50倍。

立即体验

用中文搜PubMed

大模型驱动的PubMed中文搜索引擎

马上搜索

文档翻译

学术文献翻译模型,支持多种主流文档格式。

立即体验