Suppr超能文献

亚马逊雨林地区社会孤立的原住民女性中的人乳头瘤病毒感染与宫颈癌筛查

HPV Infection and Cervical Screening in Socially Isolated Indigenous Women Inhabitants of the Amazonian Rainforest.

作者信息

Fonseca Allex Jardim, Taeko Daniela, Chaves Thiciane Araújo, Amorim Lucia Dayanny da Costa, Murari Raisa Saron Wanderley, Miranda Angélica Espinosa, Chen Zigui, Burk Robert David, Ferreira Luiz Carlos Lima

机构信息

Postgraduate Program in Tropical Medicine, Tropical Medicine Foundation Dr. Heitor Vieira Dourado, Universidade do Estado do Amazonas, Manaus, Amazonas, Brazil; Department of Health Sciences Research, Universidade Federal de Roraima, Boa Vista, Brazil.

Department of Health Sciences Research, Universidade Federal de Roraima, Boa Vista, Brazil.

出版信息

PLoS One. 2015 Jul 24;10(7):e0133635. doi: 10.1371/journal.pone.0133635. eCollection 2015.

Abstract

OBJECTIVE

Indigenous women from the Amazon regions have some of the highest rates of cervical cancer in the world. This study evaluated cervical cytology and human papillomavirus (HPV) in native women that differ by lifestyle and interaction with western society. Yanomami women are isolated deep in the Amazon with a hunter/gatherer lifestyle. Macuxi and Wapishana women live in proximity to western society.

METHODS

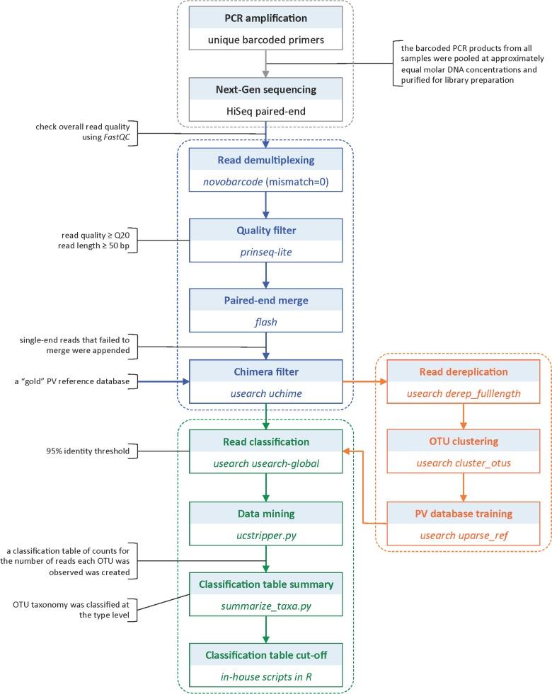
To select a representative group of women from each district, random cluster sampling was used, considering each registered village as a cluster. Cervical samples were collected for cytology and HPV detection and typing by PCR amplification and next generation sequencing. The study was approved by the National IRB and by tribal leaders.

RESULTS

664 native women were enrolled from 13 indigenous villages (76% participation rate). Yanomami women had higher rates of abnormal cytology (5.1% vs. 1.8%, p = 0.04) and prevalent HR-HPV (34.1% vs. 19.2%, p<0.001). Yanomami women >35 y of age were significantly more likely to have HR-HPV, whereas women ≤ 35 y did not significantly differ between groups. Prevalence of HPV was significantly different amongst geographically clustered Yanomami women (p<0.004). The most prevalent HPV types in the entire group were HPV31 (8.7%), HPV16 (5.9%) and HPV18 (4.4%).

CONCLUSION

Isolated endogenous Yanomami women were more likely to be HPV+ and rates increased with age. Study of HPV in isolated hunter-gather peoples suggests that long-term persistence is a characteristic of prehistoric humans and patterns reflecting decreased prevalence with age in western society represents recent change. These studies have implications for cervical cancer prevention and viral-host relationships.

摘要

目的

来自亚马逊地区的原住民妇女宫颈癌发病率位居世界前列。本研究评估了生活方式和与西方社会互动不同的原住民妇女的宫颈细胞学和人乳头瘤病毒(HPV)情况。亚诺马米妇女生活在亚马逊深处,过着狩猎/采集的生活方式。马库希和瓦皮沙纳妇女居住在靠近西方社会的地方。

方法

为从每个地区选取具有代表性的女性群体,采用随机整群抽样,将每个登记的村庄视为一个群组。收集宫颈样本进行细胞学检查以及通过PCR扩增和下一代测序进行HPV检测和分型。该研究获得了国家机构审查委员会和部落首领的批准。

结果

从13个原住民村庄招募了664名原住民妇女(参与率76%)。亚诺马米妇女的异常细胞学发生率较高(5.1%对1.8%,p = 0.04),且高危型HPV感染率较高(34.1%对19.2%,p<0.001)。年龄大于35岁的亚诺马米妇女感染高危型HPV的可能性显著更高,而年龄≤35岁的妇女在两组之间无显著差异。地理上聚居的亚诺马米妇女中HPV感染率存在显著差异(p<0.004)。整个群体中最常见的HPV类型为HPV31(8.7%)、HPV16(5.9%)和HPV18(4.4%)。

结论

与世隔绝的亚诺马米原住民妇女感染HPV的可能性更高,且感染率随年龄增加。对与世隔绝的狩猎采集人群中的HPV研究表明,长期持续感染是史前人类的一个特征,而在西方社会中随年龄患病率降低的模式代表了近期的变化。这些研究对宫颈癌预防和病毒-宿主关系具有启示意义。

https://cdn.ncbi.nlm.nih.gov/pmc/blobs/0267/4514624/30e976db00d5/pone.0133635.g001.jpg

文献AI研究员

20分钟写一篇综述,助力文献阅读效率提升50倍。

立即体验

用中文搜PubMed

大模型驱动的PubMed中文搜索引擎

马上搜索

文档翻译

学术文献翻译模型,支持多种主流文档格式。

立即体验