• 文献检索
  • 文档翻译
  • 深度研究
  • 学术资讯
  • Suppr Zotero 插件Zotero 插件
  • 邀请有礼
  • 套餐&价格
  • 历史记录
应用&插件
Suppr Zotero 插件Zotero 插件浏览器插件Mac 客户端Windows 客户端微信小程序
定价
高级版会员购买积分包购买API积分包
服务
文献检索文档翻译深度研究API 文档MCP 服务
关于我们
关于 Suppr公司介绍联系我们用户协议隐私条款
关注我们

Suppr 超能文献

核心技术专利:CN118964589B侵权必究
粤ICP备2023148730 号-1Suppr @ 2026

文献检索

告别复杂PubMed语法,用中文像聊天一样搜索,搜遍4000万医学文献。AI智能推荐,让科研检索更轻松。

立即免费搜索

文件翻译

保留排版,准确专业,支持PDF/Word/PPT等文件格式,支持 12+语言互译。

免费翻译文档

深度研究

AI帮你快速写综述,25分钟生成高质量综述,智能提取关键信息,辅助科研写作。

立即免费体验

构建采用世界卫生组织产前护理建议的数字工具:证据、临床逻辑和数字技术的方法学交叉。

Building a Digital Tool for the Adoption of the World Health Organization's Antenatal Care Recommendations: Methodological Intersection of Evidence, Clinical Logic, and Digital Technology.

机构信息

Department of Obstetrics and Gynecology, School of Medical Sciences, University of Campinas, Campinas, Brazil.

Center for Research in Reproductive Health of Campinas (CEMICAMP), Campinas, Brazil.

出版信息

J Med Internet Res. 2020 Oct 1;22(10):e16355. doi: 10.2196/16355.

DOI:10.2196/16355
PMID:33001032
原文链接:https://pmc.ncbi.nlm.nih.gov/articles/PMC7983224/
Abstract

BACKGROUND

One of the key mandates of the World Health Organization (WHO) is to develop guidelines, defined as "a document containing recommendations for clinical practice or public health policy." Guidelines represent the global standard for information sources shaping clinical practice and public health policies. Despite the rigorous development process and the value of guidelines for setting standards, implementing such standards within local contexts and at the point of care is a well-documented challenge. Digital technologies enable agile information management and may facilitate the adaptation of guidelines to diverse settings of health services delivery.

OBJECTIVE

The objective of this paper is to detail the systematic and iterative process involved in transforming the WHO Antenatal Care (ANC) guidelines into a digital decision-support and patient-record application for routine use in primary health care settings, known as the WHO digital ANC module.

METHODS

The WHO convened a team of clinical and digital health experts to develop the WHO digital ANC module as a tool to assist health care professionals in the implementation of WHO evidence-based recommendations for pregnant women. The WHO digital ANC module's creation included the following steps: defining a minimum viable product (MVP), developing clinical workflows and algorithms, algorithm testing, developing a data dictionary, and the creation of a user interface or application development. The overall process of development took approximately 1 year to reach a stable prototype and to finalize the underlying content requirements of the data dictionary and decision support algorithms.

RESULTS

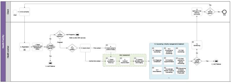
The first output is a reference software reflecting the generic WHO ANC guideline content, known as the WHO digital ANC module. Within it, all actionable ANC recommendations have related data fields and algorithms to confirm whether the associated task was performed. WHO recommendations that are not carried out by the health care worker are saved as pending tasks on a woman's health record, and those that are adequately fulfilled trigger messages with positive reinforcement. The second output consists of the structured documentation of the different components which contributed to the development of the WHO digital ANC module, such as the data dictionary and clinical decision support workflows.

CONCLUSIONS

This is a novel approach to facilitate the adoption and adaptation of recommendations through digital systems at the health service delivery level. It is expected that the WHO digital ANC module will support the implementation of evidence-based practices and provide information for monitoring and surveillance; however, further evidence is needed to understand how the WHO digital ANC module impacts the implementation of WHO recommendations. Further, the module's implementation will inform the WHO's ongoing efforts to create a pathway to adaptive and integrated (Smart) Guidelines in Digital Systems to improve health system quality, coverage, and accountability.

摘要

背景

世界卫生组织(WHO)的主要任务之一是制定指南,指南被定义为“包含临床实践或公共卫生政策建议的文件”。指南是为临床实践和公共卫生政策制定信息来源设定标准的全球标准。尽管制定指南的过程非常严格,而且指南对于设定标准也很有价值,但在当地环境和护理点实施这些标准是一个有据可查的挑战。数字技术可以实现灵活的信息管理,并有助于将指南适应不同的卫生服务提供环境。

目的

本文详细介绍了将世卫组织产前护理(ANC)指南转化为数字决策支持和患者记录应用程序的系统和迭代过程,该应用程序称为世卫组织数字 ANC 模块,用于常规在初级卫生保健环境中使用。

方法

世卫组织召集了一组临床和数字健康专家来开发世卫组织数字 ANC 模块,作为协助医疗保健专业人员实施世卫组织基于证据的孕妇建议的工具。世卫组织数字 ANC 模块的创建包括以下步骤:定义最小可行产品(MVP)、开发临床工作流程和算法、算法测试、开发数据字典以及创建用户界面或应用程序开发。开发过程的整体时间大约为 1 年,以达到稳定的原型并最终确定数据字典和决策支持算法的基本内容要求。

结果

第一个输出是反映通用世卫组织 ANC 指南内容的参考软件,称为世卫组织数字 ANC 模块。其中,所有可操作的 ANC 建议都有相关的数据字段和算法来确认相关任务是否完成。如果医疗保健工作者未执行世卫组织的建议,则将其保存为女性健康记录中的待办任务,而如果充分履行了建议,则会触发带有正面强化的消息。第二个输出由开发世卫组织数字 ANC 模块的不同组件的结构化文档组成,例如数据字典和临床决策支持工作流程。

结论

这是一种通过数字系统在卫生服务提供层面促进建议的采用和调整的新方法。预计世卫组织数字 ANC 模块将支持基于证据的实践的实施,并提供监测和监督信息;然而,需要进一步的证据来了解世卫组织数字 ANC 模块如何影响世卫组织建议的实施。此外,该模块的实施将为世卫组织正在努力创建一条途径,以在数字系统中创建适应性和集成(智能)指南提供信息,以改善卫生系统的质量、覆盖范围和问责制。

https://cdn.ncbi.nlm.nih.gov/pmc/blobs/42fc/7983224/cb419d0d6a86/jmir_v22i10e16355_fig7.jpg
https://cdn.ncbi.nlm.nih.gov/pmc/blobs/42fc/7983224/031fc26f912a/jmir_v22i10e16355_fig1.jpg
https://cdn.ncbi.nlm.nih.gov/pmc/blobs/42fc/7983224/1ab11b7b037c/jmir_v22i10e16355_fig2.jpg
https://cdn.ncbi.nlm.nih.gov/pmc/blobs/42fc/7983224/657d7e41d6b5/jmir_v22i10e16355_fig3.jpg
https://cdn.ncbi.nlm.nih.gov/pmc/blobs/42fc/7983224/141a35b89db3/jmir_v22i10e16355_fig4.jpg
https://cdn.ncbi.nlm.nih.gov/pmc/blobs/42fc/7983224/8f090d5495b0/jmir_v22i10e16355_fig5.jpg
https://cdn.ncbi.nlm.nih.gov/pmc/blobs/42fc/7983224/b6525082469b/jmir_v22i10e16355_fig6.jpg
https://cdn.ncbi.nlm.nih.gov/pmc/blobs/42fc/7983224/cb419d0d6a86/jmir_v22i10e16355_fig7.jpg
https://cdn.ncbi.nlm.nih.gov/pmc/blobs/42fc/7983224/031fc26f912a/jmir_v22i10e16355_fig1.jpg
https://cdn.ncbi.nlm.nih.gov/pmc/blobs/42fc/7983224/1ab11b7b037c/jmir_v22i10e16355_fig2.jpg
https://cdn.ncbi.nlm.nih.gov/pmc/blobs/42fc/7983224/657d7e41d6b5/jmir_v22i10e16355_fig3.jpg
https://cdn.ncbi.nlm.nih.gov/pmc/blobs/42fc/7983224/141a35b89db3/jmir_v22i10e16355_fig4.jpg
https://cdn.ncbi.nlm.nih.gov/pmc/blobs/42fc/7983224/8f090d5495b0/jmir_v22i10e16355_fig5.jpg
https://cdn.ncbi.nlm.nih.gov/pmc/blobs/42fc/7983224/b6525082469b/jmir_v22i10e16355_fig6.jpg
https://cdn.ncbi.nlm.nih.gov/pmc/blobs/42fc/7983224/cb419d0d6a86/jmir_v22i10e16355_fig7.jpg

相似文献

1
Building a Digital Tool for the Adoption of the World Health Organization's Antenatal Care Recommendations: Methodological Intersection of Evidence, Clinical Logic, and Digital Technology.构建采用世界卫生组织产前护理建议的数字工具:证据、临床逻辑和数字技术的方法学交叉。
J Med Internet Res. 2020 Oct 1;22(10):e16355. doi: 10.2196/16355.
2
Integration of new digital antenatal care tools using the WHO SMART guideline approach: Experiences from Rwanda and Zambia.采用世界卫生组织SMART指南方法整合新型数字化产前护理工具:卢旺达和赞比亚的经验
Digit Health. 2022 Feb 2;8:20552076221076256. doi: 10.1177/20552076221076256. eCollection 2022 Jan-Dec.
3
The future of Cochrane Neonatal.考克兰新生儿协作网的未来。
Early Hum Dev. 2020 Nov;150:105191. doi: 10.1016/j.earlhumdev.2020.105191. Epub 2020 Sep 12.
4
Folic acid supplementation and malaria susceptibility and severity among people taking antifolate antimalarial drugs in endemic areas.在流行地区,服用抗叶酸抗疟药物的人群中,叶酸补充剂与疟疾易感性和严重程度的关系。
Cochrane Database Syst Rev. 2022 Feb 1;2(2022):CD014217. doi: 10.1002/14651858.CD014217.
5
Transitioning to Digital Systems: The Role of World Health Organization's Digital Adaptation Kits in Operationalizing Recommendations and Interoperability Standards.过渡到数字系统:世界卫生组织数字适应工具包在实施建议和互操作性标准方面的作用。
Glob Health Sci Pract. 2022 Feb 28;10(1). doi: 10.9745/GHSP-D-21-00320.
6
Provision and uptake of routine antenatal services: a qualitative evidence synthesis.常规产前服务的提供与接受情况:一项定性证据综合分析
Cochrane Database Syst Rev. 2019 Jun 12;6(6):CD012392. doi: 10.1002/14651858.CD012392.pub2.
7
Integrating WHO's digital adaptation kit for antenatal care into BornFyne-PNMS: insights from Cameroon.将世界卫生组织的产前保健数字适应工具包整合到BornFyne-PNMS中:来自喀麦隆的见解。
Front Pharmacol. 2025 Mar 26;16:1474999. doi: 10.3389/fphar.2025.1474999. eCollection 2025.
8
The Effectiveness of Integrated Care Pathways for Adults and Children in Health Care Settings: A Systematic Review.综合护理路径在医疗环境中对成人和儿童的有效性:一项系统评价。
JBI Libr Syst Rev. 2009;7(3):80-129. doi: 10.11124/01938924-200907030-00001.
9
Implementation of WHO SMART Guidelines-Digital Adaptation Kits in Pathfinder Countries in Africa: Processes and Early Lessons Learned.在非洲试点国家实施世界卫生组织SMART指南数字适配工具包:过程与早期经验教训
JMIR Med Inform. 2025 Feb 7;13:e58858. doi: 10.2196/58858.
10
Critical Care Network in the State of Qatar.卡塔尔国重症监护网络。
Qatar Med J. 2019 Nov 7;2019(2):2. doi: 10.5339/qmj.2019.qccc.2. eCollection 2019.

引用本文的文献

1
Adapting the WHO ANC digital module for the NAMAI study: Formative research to inform implementation science interventions for enhanced quality service delivery following the WHO SMART guidelines approach.为纳迈研究改编世界卫生组织产前保健数字模块:形成性研究,为遵循世界卫生组织SMART指南方法的提高优质服务提供的实施科学干预措施提供信息。
PLOS Digit Health. 2025 Jun 23;4(6):e0000910. doi: 10.1371/journal.pdig.0000910. eCollection 2025 Jun.
2
Development of a data dictionary on viral hepatitis for the Philippines.菲律宾病毒性肝炎数据字典的编制。
Oxf Open Digit Health. 2024 Jul 17;2:oqae022. doi: 10.1093/oodh/oqae022. eCollection 2024.
3

本文引用的文献

1
Implementation of the new WHO antenatal care model for a positive pregnancy experience: a monitoring framework.实施新的世界卫生组织产前护理模式以获得积极的妊娠体验:监测框架。
BMJ Glob Health. 2020 Jun;5(6). doi: 10.1136/bmjgh-2020-002605.
2
Development of the WHO Antenatal Care Recommendations Adaptation Toolkit: a standardised approach for countries.世卫组织产前保健建议适应工具包的制定:国家的标准化方法。
Health Res Policy Syst. 2020 Jun 22;18(1):70. doi: 10.1186/s12961-020-00554-4.
3
Local adaption of intrapartum clinical guidelines, United Republic of Tanzania.
Developing the BornFyne prenatal management system version 2.0: a mixed method community participatory approach to digital health for reproductive maternal health.
开发BornFyne产前管理系统2.0版:一种用于生殖孕产妇健康数字健康的混合方法社区参与式方法。
Oxf Open Digit Health. 2024 Mar 7;2:oqae012. doi: 10.1093/oodh/oqae012. eCollection 2024.
4
Integrating WHO's digital adaptation kit for antenatal care into BornFyne-PNMS: insights from Cameroon.将世界卫生组织的产前保健数字适应工具包整合到BornFyne-PNMS中:来自喀麦隆的见解。
Front Pharmacol. 2025 Mar 26;16:1474999. doi: 10.3389/fphar.2025.1474999. eCollection 2025.
5
Impact of digital antenatal care intervention on paper-based antenatal care recordkeeping: a before-and-after study in primary healthcare facilities in Nepal.数字化产前护理干预对纸质产前护理记录保存的影响:尼泊尔基层医疗机构的一项前后对照研究。
BMJ Open. 2025 Mar 15;15(3):e086255. doi: 10.1136/bmjopen-2024-086255.
6
Workload in antenatal care before and after implementation of an electronic decision support system: an observed time-motion study of healthcare providers in Nepal.电子决策支持系统实施前后的产前护理工作量:尼泊尔医疗服务提供者的一项观察性时间动作研究
BMC Med Inform Decis Mak. 2025 Feb 18;25(1):87. doi: 10.1186/s12911-025-02868-1.
7
Implementation of WHO SMART Guidelines-Digital Adaptation Kits in Pathfinder Countries in Africa: Processes and Early Lessons Learned.在非洲试点国家实施世界卫生组织SMART指南数字适配工具包:过程与早期经验教训
JMIR Med Inform. 2025 Feb 7;13:e58858. doi: 10.2196/58858.
8
A Novel Approach to Assessing the Potential of Electronic Decision Support Systems to Improve the Quality of Antenatal Care in Nepal.一种评估电子决策支持系统改善尼泊尔产前护理质量潜力的新方法。
Glob Health Sci Pract. 2025 Aug 14;13(1). doi: 10.9745/GHSP-D-23-00370.
9
Educational inequalities and decomposition of the urban-rural disparities in maternal health care utilization in Ethiopia: further analysis of 2019 intermediate Ethiopian demography and health survey.埃塞俄比亚孕产妇保健利用方面的教育不平等与城乡差距分解:对2019年埃塞俄比亚人口与健康调查中期数据的进一步分析
BMC Public Health. 2024 Dec 18;24(1):3415. doi: 10.1186/s12889-024-20689-1.
10
Expanding access to veterinary clinical decision support in resource-limited settings: a scoping review of clinical decision support tools in medicine and antimicrobial stewardship.在资源有限的环境中扩大兽医临床决策支持的可及性:医学和抗菌药物管理中临床决策支持工具的范围综述
Front Vet Sci. 2024 Jun 4;11:1349188. doi: 10.3389/fvets.2024.1349188. eCollection 2024.
坦桑尼亚联合共和国产时临床指南的本土化。
Bull World Health Organ. 2019 May 1;97(5):365-370. doi: 10.2471/BLT.18.220830. Epub 2019 Mar 26.
4
Mobile technology in health (mHealth) and antenatal care-Searching for apps and available solutions: A systematic review.移动医疗(mHealth)与产前保健——寻找应用程序和现有解决方案:系统评价。
Int J Med Inform. 2019 Jul;127:1-8. doi: 10.1016/j.ijmedinf.2019.04.008. Epub 2019 Apr 12.
5
Developing measures for WHO recommendations on antenatal care for a positive pregnancy experience: a conceptual framework and scoping review.制定世卫组织关于产前护理以实现积极妊娠体验的建议的措施:概念框架和范围综述。
BMJ Open. 2019 Apr 24;9(4):e024130. doi: 10.1136/bmjopen-2018-024130.
6
The use of computer-interpretable clinical guidelines to manage care complexities of patients with multimorbid conditions: A review.使用计算机可解释的临床指南来管理患有多种疾病患者的护理复杂性:一项综述。
Digit Health. 2018 Oct 3;4:2055207618804927. doi: 10.1177/2055207618804927. eCollection 2018 Jan-Dec.
7
The advantages and limitations of guideline adaptation frameworks.指南改编框架的优缺点。
Implement Sci. 2018 May 29;13(1):72. doi: 10.1186/s13012-018-0763-4.
8
WHO recommendations on antenatal care for a positive pregnancy experience-going beyond survival.世界卫生组织关于获得积极妊娠体验的产前保健建议——超越生存目标。
BJOG. 2017 May;124(6):860-862. doi: 10.1111/1471-0528.14599. Epub 2017 Mar 9.
9
Barriers, Facilitators and Priorities for Implementation of WHO Maternal and Perinatal Health Guidelines in Four Lower-Income Countries: A GREAT Network Research Activity.四个低收入国家实施世界卫生组织孕产妇和围产期健康指南的障碍、促进因素及优先事项:一项全球资源评估与培训(GREAT)网络研究活动
PLoS One. 2016 Nov 2;11(11):e0160020. doi: 10.1371/journal.pone.0160020. eCollection 2016.
10
Low- and middle-income countries face many common barriers to implementation of maternal health evidence products.低收入和中等收入国家在实施孕产妇健康证据产品方面面临许多共同障碍。
J Clin Epidemiol. 2016 Aug;76:229-37. doi: 10.1016/j.jclinepi.2016.02.017. Epub 2016 Feb 27.