Suppr超能文献

应用于乳腺癌风险评估的智能临床决策支持系统的设计与开发

Design and Development of an Intelligent Clinical Decision Support System Applied to the Evaluation of Breast Cancer Risk.

作者信息

Casal-Guisande Manuel, Comesaña-Campos Alberto, Dutra Inês, Cerqueiro-Pequeño Jorge, Bouza-Rodríguez José-Benito

机构信息

Department of Design in Engineering, University of Vigo, 36208 Vigo, Spain.

Department of Computer Sciences, Faculty of Sciences, University of Porto, 4169-007 Porto, Portugal.

出版信息

J Pers Med. 2022 Jan 27;12(2):169. doi: 10.3390/jpm12020169.

Abstract

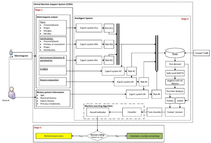
Breast cancer is currently one of the main causes of death and tumoral diseases in women. Even if early diagnosis processes have evolved in the last years thanks to the popularization of mammogram tests, nowadays, it is still a challenge to have available reliable diagnosis systems that are exempt of variability in their interpretation. To this end, in this work, the design and development of an intelligent clinical decision support system to be used in the preventive diagnosis of breast cancer is presented, aiming both to improve the accuracy in the evaluation and to reduce its uncertainty. Through the integration of expert systems (based on Mamdani-type fuzzy-logic inference engines) deployed in cascade, exploratory factorial analysis, data augmentation approaches, and classification algorithms such as k-neighbors and bagged trees, the system is able to learn and to interpret the patient's medical-healthcare data, generating an alert level associated to the danger she has of suffering from cancer. For the system's initial performance tests, a software implementation of it has been built that was used in the diagnosis of a series of patients contained into a 130-cases database provided by the School of Medicine and Public Health of the University of Wisconsin-Madison, which has been also used to create the knowledge base. The obtained results, characterized as areas under the ROC curves of 0.95-0.97 and high success rates, highlight the huge diagnosis and preventive potential of the developed system, and they allow forecasting, even when a detailed and contrasted validation is still pending, its relevance and applicability within the clinical field.

摘要

乳腺癌是目前女性死亡和肿瘤疾病的主要原因之一。尽管近年来由于乳房X光检查的普及,早期诊断流程有所改进,但如今,要获得可靠且解读无差异的诊断系统仍是一项挑战。为此,本文介绍了一种用于乳腺癌预防诊断的智能临床决策支持系统的设计与开发,旨在提高评估准确性并降低其不确定性。通过集成级联部署的专家系统(基于Mamdani型模糊逻辑推理引擎)、探索性因子分析、数据增强方法以及k近邻和袋装树等分类算法,该系统能够学习并解读患者的医疗保健数据,生成与患者患癌风险相关的警报级别。为了进行系统的初始性能测试,构建了一个软件实现版本,并将其用于诊断威斯康星大学麦迪逊分校医学院和公共卫生学院提供的包含130个病例的数据库中的一系列患者,该数据库也用于创建知识库。所获得的结果,以ROC曲线下面积为0.95 - 0.97以及高成功率为特征,突出了所开发系统巨大的诊断和预防潜力,并且即使在详细且对比验证仍未完成的情况下,也能预测其在临床领域的相关性和适用性。

https://cdn.ncbi.nlm.nih.gov/pmc/blobs/7351/8880667/c0866b496523/jpm-12-00169-g001.jpg

文献检索

告别复杂PubMed语法,用中文像聊天一样搜索,搜遍4000万医学文献。AI智能推荐,让科研检索更轻松。

立即免费搜索

文件翻译

保留排版,准确专业,支持PDF/Word/PPT等文件格式,支持 12+语言互译。

免费翻译文档

深度研究

AI帮你快速写综述,25分钟生成高质量综述,智能提取关键信息,辅助科研写作。

立即免费体验