• 文献检索
  • 文档翻译
  • 深度研究
  • 学术资讯
  • Suppr Zotero 插件Zotero 插件
  • 邀请有礼
  • 套餐&价格
  • 历史记录
应用&插件
Suppr Zotero 插件Zotero 插件浏览器插件Mac 客户端Windows 客户端微信小程序
定价
高级版会员购买积分包购买API积分包
服务
文献检索文档翻译深度研究API 文档MCP 服务
关于我们
关于 Suppr公司介绍联系我们用户协议隐私条款
关注我们

Suppr 超能文献

核心技术专利:CN118964589B侵权必究
粤ICP备2023148730 号-1Suppr @ 2026

文献检索

告别复杂PubMed语法,用中文像聊天一样搜索,搜遍4000万医学文献。AI智能推荐,让科研检索更轻松。

立即免费搜索

文件翻译

保留排版,准确专业,支持PDF/Word/PPT等文件格式,支持 12+语言互译。

免费翻译文档

深度研究

AI帮你快速写综述,25分钟生成高质量综述,智能提取关键信息,辅助科研写作。

立即免费体验

一种用于解决工程问题的高效行星优化算法。

An efficient Planet Optimization Algorithm for solving engineering problems.

作者信息

Sang-To Thanh, Hoang-Le Minh, Wahab Magd Abdel, Cuong-Le Thanh

机构信息

Laboratory Soete, Department of Electromechanical, Systems and Metal Engineering, Ghent University, Technologiepark Zwijnaarde 903, 9052, Zwijnaarde, Belgium.

Faculty of Civil Engineering, Ho Chi Minh City Open University, Ho Chi Minh City, Vietnam.

出版信息

Sci Rep. 2022 May 19;12(1):8362. doi: 10.1038/s41598-022-12030-w.

DOI:10.1038/s41598-022-12030-w
PMID:35589748
原文链接:https://pmc.ncbi.nlm.nih.gov/articles/PMC9120492/
Abstract

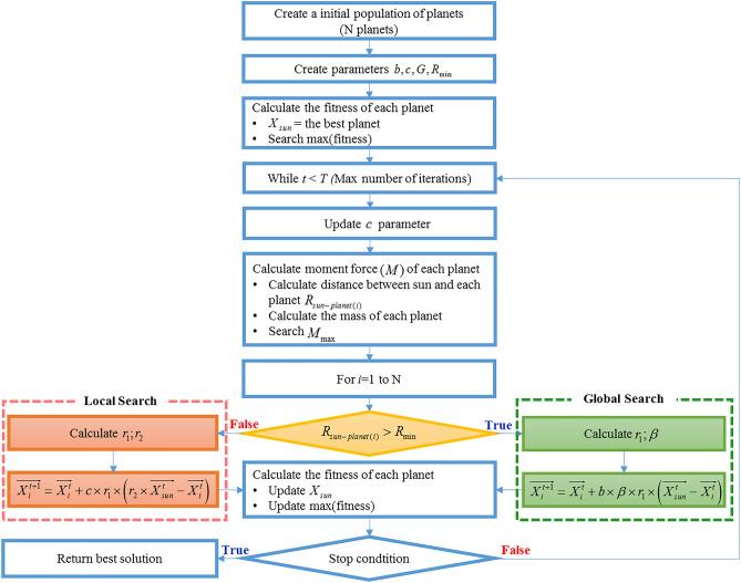
In this study, a meta-heuristic algorithm, named The Planet Optimization Algorithm (POA), inspired by Newton's gravitational law is proposed. POA simulates the motion of planets in the solar system. The Sun plays the key role in the algorithm as at the heart of search space. Two main phases, local and global search, are adopted for increasing accuracy and expanding searching space simultaneously. A Gauss distribution function is employed as a technique to enhance the accuracy of this algorithm. POA is evaluated using 23 well-known test functions, 38 IEEE CEC benchmark test functions (CEC 2017, CEC 2019) and three real engineering problems. The statistical results of the benchmark functions show that POA can provide very competitive and promising results. Not only does POA require a relatively short computational time for solving problems, but also it shows superior accuracy in terms of exploiting the optimum.

摘要

在本研究中,提出了一种受牛顿引力定律启发的元启发式算法——行星优化算法(POA)。POA模拟太阳系中行星的运动。太阳在算法中起着关键作用,处于搜索空间的核心位置。该算法采用局部搜索和全局搜索两个主要阶段,以同时提高精度和扩大搜索空间。采用高斯分布函数作为提高该算法精度的一种技术。使用23个著名测试函数、38个IEEE CEC基准测试函数(CEC 2017、CEC 2019)以及三个实际工程问题对POA进行评估。基准函数的统计结果表明,POA能够提供非常有竞争力且前景广阔的结果。POA不仅在解决问题时所需的计算时间相对较短,而且在寻优方面表现出卓越的精度。

https://cdn.ncbi.nlm.nih.gov/pmc/blobs/eca3/9120492/5ed33ca75609/41598_2022_12030_Fig7_HTML.jpg
https://cdn.ncbi.nlm.nih.gov/pmc/blobs/eca3/9120492/8c1eb4395328/41598_2022_12030_Fig1_HTML.jpg
https://cdn.ncbi.nlm.nih.gov/pmc/blobs/eca3/9120492/7ed37883922f/41598_2022_12030_Fig2_HTML.jpg
https://cdn.ncbi.nlm.nih.gov/pmc/blobs/eca3/9120492/c86e3462ade8/41598_2022_12030_Fig3_HTML.jpg
https://cdn.ncbi.nlm.nih.gov/pmc/blobs/eca3/9120492/c2ae1b54875f/41598_2022_12030_Fig4_HTML.jpg
https://cdn.ncbi.nlm.nih.gov/pmc/blobs/eca3/9120492/b79adc397285/41598_2022_12030_Fig5_HTML.jpg
https://cdn.ncbi.nlm.nih.gov/pmc/blobs/eca3/9120492/cd0df3c4bbea/41598_2022_12030_Fig6_HTML.jpg
https://cdn.ncbi.nlm.nih.gov/pmc/blobs/eca3/9120492/5ed33ca75609/41598_2022_12030_Fig7_HTML.jpg
https://cdn.ncbi.nlm.nih.gov/pmc/blobs/eca3/9120492/8c1eb4395328/41598_2022_12030_Fig1_HTML.jpg
https://cdn.ncbi.nlm.nih.gov/pmc/blobs/eca3/9120492/7ed37883922f/41598_2022_12030_Fig2_HTML.jpg
https://cdn.ncbi.nlm.nih.gov/pmc/blobs/eca3/9120492/c86e3462ade8/41598_2022_12030_Fig3_HTML.jpg
https://cdn.ncbi.nlm.nih.gov/pmc/blobs/eca3/9120492/c2ae1b54875f/41598_2022_12030_Fig4_HTML.jpg
https://cdn.ncbi.nlm.nih.gov/pmc/blobs/eca3/9120492/b79adc397285/41598_2022_12030_Fig5_HTML.jpg
https://cdn.ncbi.nlm.nih.gov/pmc/blobs/eca3/9120492/cd0df3c4bbea/41598_2022_12030_Fig6_HTML.jpg
https://cdn.ncbi.nlm.nih.gov/pmc/blobs/eca3/9120492/5ed33ca75609/41598_2022_12030_Fig7_HTML.jpg

相似文献

1
An efficient Planet Optimization Algorithm for solving engineering problems.一种用于解决工程问题的高效行星优化算法。
Sci Rep. 2022 May 19;12(1):8362. doi: 10.1038/s41598-022-12030-w.
2
Pufferfish Optimization Algorithm: A New Bio-Inspired Metaheuristic Algorithm for Solving Optimization Problems.河豚优化算法:一种用于解决优化问题的新型生物启发式元启发式算法。
Biomimetics (Basel). 2024 Jan 23;9(2):65. doi: 10.3390/biomimetics9020065.
3
Pelican Optimization Algorithm: A Novel Nature-Inspired Algorithm for Engineering Applications.鹈鹕优化算法:一种新颖的受自然启发的工程应用算法。
Sensors (Basel). 2022 Jan 23;22(3):855. doi: 10.3390/s22030855.
4
An improved remora optimization algorithm with autonomous foraging mechanism for global optimization problems.一种具有自主觅食机制的改进魟鱼优化算法,用于解决全局优化问题。
Math Biosci Eng. 2022 Feb 14;19(4):3994-4037. doi: 10.3934/mbe.2022184.
5
Learning cooking algorithm for solving global optimization problems.用于解决全局优化问题的学习烹饪算法。
Sci Rep. 2024 Jun 11;14(1):13359. doi: 10.1038/s41598-024-60821-0.
6
Stock exchange trading optimization algorithm: a human-inspired method for global optimization.证券交易所交易优化算法:一种受人类启发的全局优化方法。
J Supercomput. 2022;78(2):2125-2174. doi: 10.1007/s11227-021-03943-w. Epub 2021 Jun 25.
7
A new bio-inspired metaheuristic algorithm for solving optimization problems based on walruses behavior.一种基于海象行为的新的仿生元启发式算法,用于解决优化问题。
Sci Rep. 2023 May 31;13(1):8775. doi: 10.1038/s41598-023-35863-5.
8
Enhanced crow search algorithm with multi-stage search integration for global optimization problems.用于全局优化问题的具有多阶段搜索集成的增强型乌鸦搜索算法。
Soft comput. 2023 Jun 6:1-31. doi: 10.1007/s00500-023-08577-z.
9
A new imperialist competitive algorithm with spiral rising mechanism for solving path optimization problems.一种具有螺旋上升机制的新型帝国主义竞争算法,用于解决路径优化问题。
PeerJ Comput Sci. 2022 Sep 7;8:e1075. doi: 10.7717/peerj-cs.1075. eCollection 2022.
10
Modified Marine Predators Algorithm hybridized with teaching-learning mechanism for solving optimization problems.结合教学学习机制的改进海洋捕食者算法用于求解优化问题
Math Biosci Eng. 2023 Jan;20(1):93-127. doi: 10.3934/mbe.2023006. Epub 2022 Sep 29.

引用本文的文献

1
mESC: An Enhanced Escape Algorithm Fusing Multiple Strategies for Engineering Optimization.mESC:一种融合多种策略的工程优化增强逃逸算法。
Biomimetics (Basel). 2025 Apr 8;10(4):232. doi: 10.3390/biomimetics10040232.
2
Cooperative metaheuristic algorithm for global optimization and engineering problems inspired by heterosis theory.受杂种优势理论启发的用于全局优化和工程问题的协同元启发式算法。
Sci Rep. 2024 Nov 21;14(1):28876. doi: 10.1038/s41598-024-78761-0.
3
Dynamic constitutive identification of concrete based on improved dung beetle algorithm to optimize long short-term memory model.
基于改进蜣螂算法优化长短期记忆模型的混凝土动态本构识别
Sci Rep. 2024 Mar 15;14(1):6334. doi: 10.1038/s41598-024-56960-z.
4
Optimal controller design for reactor core power stabilization in a pressurized water reactor: Applications of gold rush algorithm.压水堆堆芯功率稳定的最优控制器设计:淘金算法的应用
PLoS One. 2024 Jan 26;19(1):e0296987. doi: 10.1371/journal.pone.0296987. eCollection 2024.
5
An improved hybrid whale optimization algorithm for global optimization and engineering design problems.一种用于全局优化和工程设计问题的改进混合鲸鱼优化算法。
PeerJ Comput Sci. 2023 Nov 9;9:e1557. doi: 10.7717/peerj-cs.1557. eCollection 2023.
6
Optimal placement criteria of hybrid mounting system for chassis in future mobility based on beam-type continuous smart structures.基于梁式连续智能结构的未来出行底盘混合安装系统的最优布置条件。
Sci Rep. 2023 Feb 9;13(1):2317. doi: 10.1038/s41598-023-29379-1.
7
A novel Human Conception Optimizer for solving optimization problems.一种新颖的人类受孕优化器,用于解决优化问题。
Sci Rep. 2022 Dec 14;12(1):21631. doi: 10.1038/s41598-022-25031-6.
8
An aphid inspired metaheuristic optimization algorithm and its application to engineering.一种受蚜虫启发的元启发式优化算法及其在工程中的应用。
Sci Rep. 2022 Oct 27;12(1):18064. doi: 10.1038/s41598-022-22170-8.