Suppr超能文献

离心泵效率预测的两段式混合模型。

Two-Stage Hybrid Model for Efficiency Prediction of Centrifugal Pump.

机构信息

Institute of Process Equipment and Control Engineering, Zhejiang University of Technology, Hangzhou 310023, China.

出版信息

Sensors (Basel). 2022 Jun 6;22(11):4300. doi: 10.3390/s22114300.

Abstract

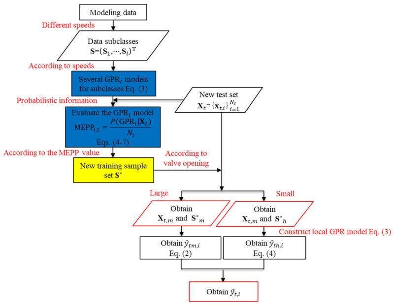
Accurately predict the efficiency of centrifugal pumps at different rotational speeds is important but still intractable in practice. To enhance the prediction performance, this work proposes a hybrid modeling method by combining both the process data and knowledge of centrifugal pumps. First, according to the process knowledge of centrifugal pumps, the efficiency curve is divided into two stages. Then, the affinity law of pumps and a Gaussian process regression (GPR) model are explored and utilized to predict the efficiency at their suitable flow stages, respectively. Furthermore, a probability index is established through the prediction variance of a GPR model and Bayesian inference to select a suitable training set to improve the prediction accuracy. Experimental results show the superiority of the hybrid modeling method, compared with only using mechanism or data-driven models.

摘要

准确预测离心泵在不同转速下的效率很重要,但在实际中仍然难以实现。为了提高预测性能,这项工作提出了一种混合建模方法,将离心泵的过程数据和知识结合起来。首先,根据离心泵的过程知识,将效率曲线分为两个阶段。然后,探索并利用泵的亲和律和高斯过程回归(GPR)模型分别在其适合的流量阶段预测效率。此外,通过 GPR 模型的预测方差和贝叶斯推断建立概率指标,选择合适的训练集来提高预测精度。实验结果表明,与仅使用机理或数据驱动模型相比,混合建模方法具有优越性。

https://cdn.ncbi.nlm.nih.gov/pmc/blobs/3f07/9185542/eb5fa15256be/sensors-22-04300-g006.jpg

文献AI研究员

20分钟写一篇综述,助力文献阅读效率提升50倍。

立即体验

用中文搜PubMed

大模型驱动的PubMed中文搜索引擎

马上搜索

文档翻译

学术文献翻译模型,支持多种主流文档格式。

立即体验