Suppr超能文献

连接尼泊尔的老虎()种群:确定有老虎的保护区之间的走廊。 需注意,原文中“Connecting tiger () populations”括号处内容缺失,翻译可能不太准确完整。

Connecting tiger () populations in Nepal: Identification of corridors among tiger-bearing protected areas.

作者信息

Bhatt Tek Raj, Castley J Guy, Sims-Castley Rebecca, Baral Hem Sagar, Chauvenet Alienor L M

机构信息

Centre for Planetary Health and Food Security Griffith University Southport Queensland Australia.

School of Environment and Science Griffith University Southport Queensland Australia.

出版信息

Ecol Evol. 2023 May 30;13(5):e10140. doi: 10.1002/ece3.10140. eCollection 2023 May.

Abstract

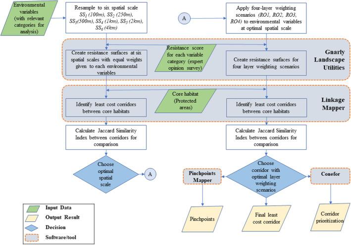
Habitat fragmentation and isolation threaten the survival of several wide-ranging species, such as tigers, through increased risk from diseases, disasters, climate change, and genetic depression. Identification of the habitat most likely to achieve connectivity among protected areas is vital for the long-term persistence of tigers. We aimed to improve the mapping of potential transfrontier protected area corridors for tigers by connecting sites within the Terai Arc Landscape in Nepal and to those in India, highlighting targeted conservation actions needed along these corridors to maintain long-term connectivity. We used least-cost corridor modeling and circuit theory to identify potential corridors and bottlenecks in the study area. The landscape's resistance to tigers' movement was gathered from expert opinions to inform corridor modeling. We identified nine potential tiger corridors in the Terai Arc Landscape-Nepal that aligned strongly with the remaining intact habitats of the Siwalik landscape, which could facilitate tiger movement. Banke-Bardia and Chitwan-Parsa-Valimiki complexes and Lagga-Bhagga and Khata corridors were identified as high-priority conservation cores and corridors. While our model exhibited congruence with most established corridors in the landscape, it has identified the need to enhance existing corridors to improve landscape connectivity. Several pinch points posing an increased risk to connectivity were identified. Most of these were located near the protected area boundaries and along the Nepal-India border. The Siwalik landscape holds the key to long-term connectivity in the study area; however, immediate conservation attention is needed, particularly at pinch points, to secure this connectivity for tigers. Validation of identified corridors through empirical research and their conservation is a priority.

摘要

栖息地破碎化和隔离通过增加疾病、灾害、气候变化和遗传衰退带来的风险,威胁着老虎等几种分布广泛的物种的生存。确定最有可能实现保护区之间连通性的栖息地,对于老虎的长期生存至关重要。我们旨在通过连接尼泊尔特莱弧形景观内的地点与印度的地点,改进老虎潜在跨境保护区走廊的地图绘制,突出这些走廊沿线为维持长期连通性所需的针对性保护行动。我们使用成本最低走廊建模和电路理论来确定研究区域内的潜在走廊和瓶颈。从专家意见中收集了该景观对老虎移动的阻力,以指导走廊建模。我们在特莱弧形景观 - 尼泊尔确定了九条潜在的老虎走廊,这些走廊与锡瓦利克景观中其余未受破坏的栖息地高度吻合,这有助于老虎移动。班凯 - 巴迪亚和奇特旺 - 帕尔萨 - 瓦利米基复合体以及拉加 - 巴加和卡塔走廊被确定为高优先级的保护核心区和走廊。虽然我们的模型与该景观中大多数已确立的走廊相符,但它也确定了需要加强现有走廊以改善景观连通性。确定了几个对连通性构成更高风险的狭窄地段。其中大多数位于保护区边界附近和尼泊尔 - 印度边境沿线。锡瓦利克景观是研究区域长期连通性的关键;然而,需要立即给予保护关注,特别是在狭窄地段,以确保老虎的这种连通性。通过实证研究对已确定走廊进行验证及其保护是当务之急。

https://cdn.ncbi.nlm.nih.gov/pmc/blobs/04b7/10227491/b4d54bb3dfbf/ECE3-13-e10140-g001.jpg

文献AI研究员

20分钟写一篇综述,助力文献阅读效率提升50倍。

立即体验

用中文搜PubMed

大模型驱动的PubMed中文搜索引擎

马上搜索

文档翻译

学术文献翻译模型,支持多种主流文档格式。

立即体验