• 文献检索
  • 文档翻译
  • 深度研究
  • 学术资讯
  • Suppr Zotero 插件Zotero 插件
  • 邀请有礼
  • 套餐&价格
  • 历史记录
应用&插件
Suppr Zotero 插件Zotero 插件浏览器插件Mac 客户端Windows 客户端微信小程序
定价
高级版会员购买积分包购买API积分包
服务
文献检索文档翻译深度研究API 文档MCP 服务
关于我们
关于 Suppr公司介绍联系我们用户协议隐私条款
关注我们

Suppr 超能文献

核心技术专利:CN118964589B侵权必究
粤ICP备2023148730 号-1Suppr @ 2026

文献检索

告别复杂PubMed语法,用中文像聊天一样搜索,搜遍4000万医学文献。AI智能推荐,让科研检索更轻松。

立即免费搜索

文件翻译

保留排版,准确专业,支持PDF/Word/PPT等文件格式,支持 12+语言互译。

免费翻译文档

深度研究

AI帮你快速写综述,25分钟生成高质量综述,智能提取关键信息,辅助科研写作。

立即免费体验

利用 Sentinel-1 数据进行火山喷发后的熔岩测绘——以西班牙加那利群岛拉帕尔马岛的Cumbre Vieja 喷发为例。

Lava Mapping Using Sentinel-1 Data after the Occurrence of a Volcanic Eruption-The Case of Cumbre Vieja Eruption on La Palma, Canary Islands, Spain.

机构信息

Department of Geology, University of Patras, 265 04 Patras, Greece.

出版信息

Sensors (Basel). 2022 Nov 13;22(22):8768. doi: 10.3390/s22228768.

DOI:10.3390/s22228768
PMID:36433367
原文链接:https://pmc.ncbi.nlm.nih.gov/articles/PMC9695005/
Abstract

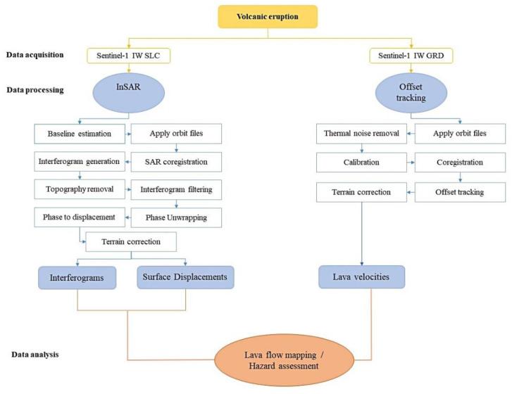
Volcanic eruptions pose a great threat to humans. In this context, volcanic hazard and risk assessment constitute crucial issues with respect to mitigating the effects of volcanic activity and ensuring the health and safety of inhabitants. Lava flows directly affect communities living near active volcanoes. Nowadays, remote sensing advances make it possible to effectively monitor eruptive activity, providing immediate and accurate information concerning lava evolution. The current research focuses on the mapping of the surface deformation and the analysis of lava flow evolution occurred on the island of La Palma, during the recent (2021) eruptive phase of the volcano. Sentinel-1 data covering the island were collected throughout the entire eruptive period, i.e., September 2021 until January 2022. The processing was based on amplitude-based and phase-based detection methods, i.e., Synthetic Aperture Radar interferometry (InSAR) and offset tracking. In particular, ground deformation occurred on the island, while Line-Of-Sight (LOS) displacements were derived from Sentinel-1 interferograms. Moreover, the evolution of lava flow velocity was estimated using Sentinel-1 imagery along with offset tracking technique. The maximum lava flow velocity was calculated to be 2 m/day. It was proved that both approaches can provide rapid and useful information in emergencies, especially in inaccessible areas. Although offset tracking seems a quite promising technique for the mapping of lava flows, it still requires improvement.

摘要

火山爆发对人类构成了巨大威胁。在这种情况下,火山灾害和风险评估是减轻火山活动影响和确保居民健康与安全的关键问题。熔岩流直接影响到居住在活火山附近的社区。如今,遥感技术的进步使得对喷发活动进行有效监测成为可能,从而提供有关熔岩演化的即时、准确信息。目前的研究重点是对拉帕尔马岛在最近(2021 年)火山喷发期间发生的地表变形和熔岩流演化进行测绘。在整个喷发期间,即 2021 年 9 月至 2022 年 1 月,收集了覆盖该岛的 Sentinel-1 数据。处理过程基于基于幅度和基于相位的检测方法,即合成孔径雷达干涉测量(InSAR)和偏移跟踪。特别是,在岛上发生了地面变形,而视线(LOS)位移则来自 Sentinel-1 干涉图。此外,还使用 Sentinel-1 图像和偏移跟踪技术估算了熔岩流速的演化。计算得出的最大熔岩流速为 2 m/天。事实证明,这两种方法都可以在紧急情况下提供快速有用的信息,尤其是在难以到达的地区。尽管偏移跟踪似乎是一种用于熔岩流测绘的很有前途的技术,但它仍需要改进。

https://cdn.ncbi.nlm.nih.gov/pmc/blobs/6868/9695005/edf657c0688e/sensors-22-08768-g014.jpg
https://cdn.ncbi.nlm.nih.gov/pmc/blobs/6868/9695005/8c1496e271c0/sensors-22-08768-g001.jpg
https://cdn.ncbi.nlm.nih.gov/pmc/blobs/6868/9695005/6f3096858ce9/sensors-22-08768-g002.jpg
https://cdn.ncbi.nlm.nih.gov/pmc/blobs/6868/9695005/e3df277c040b/sensors-22-08768-g003.jpg
https://cdn.ncbi.nlm.nih.gov/pmc/blobs/6868/9695005/90882ceba71c/sensors-22-08768-g004.jpg
https://cdn.ncbi.nlm.nih.gov/pmc/blobs/6868/9695005/ed18966459c0/sensors-22-08768-g005.jpg
https://cdn.ncbi.nlm.nih.gov/pmc/blobs/6868/9695005/b207fb587def/sensors-22-08768-g006.jpg
https://cdn.ncbi.nlm.nih.gov/pmc/blobs/6868/9695005/e681c500c2e1/sensors-22-08768-g007.jpg
https://cdn.ncbi.nlm.nih.gov/pmc/blobs/6868/9695005/dff73531c601/sensors-22-08768-g008.jpg
https://cdn.ncbi.nlm.nih.gov/pmc/blobs/6868/9695005/ce7d2903c0b3/sensors-22-08768-g009.jpg
https://cdn.ncbi.nlm.nih.gov/pmc/blobs/6868/9695005/6956a4ad9306/sensors-22-08768-g010.jpg
https://cdn.ncbi.nlm.nih.gov/pmc/blobs/6868/9695005/75536670fc00/sensors-22-08768-g011.jpg
https://cdn.ncbi.nlm.nih.gov/pmc/blobs/6868/9695005/fa8b6fdd0c74/sensors-22-08768-g012.jpg
https://cdn.ncbi.nlm.nih.gov/pmc/blobs/6868/9695005/4d1e4f7b19e7/sensors-22-08768-g013.jpg
https://cdn.ncbi.nlm.nih.gov/pmc/blobs/6868/9695005/edf657c0688e/sensors-22-08768-g014.jpg
https://cdn.ncbi.nlm.nih.gov/pmc/blobs/6868/9695005/8c1496e271c0/sensors-22-08768-g001.jpg
https://cdn.ncbi.nlm.nih.gov/pmc/blobs/6868/9695005/6f3096858ce9/sensors-22-08768-g002.jpg
https://cdn.ncbi.nlm.nih.gov/pmc/blobs/6868/9695005/e3df277c040b/sensors-22-08768-g003.jpg
https://cdn.ncbi.nlm.nih.gov/pmc/blobs/6868/9695005/90882ceba71c/sensors-22-08768-g004.jpg
https://cdn.ncbi.nlm.nih.gov/pmc/blobs/6868/9695005/ed18966459c0/sensors-22-08768-g005.jpg
https://cdn.ncbi.nlm.nih.gov/pmc/blobs/6868/9695005/b207fb587def/sensors-22-08768-g006.jpg
https://cdn.ncbi.nlm.nih.gov/pmc/blobs/6868/9695005/e681c500c2e1/sensors-22-08768-g007.jpg
https://cdn.ncbi.nlm.nih.gov/pmc/blobs/6868/9695005/dff73531c601/sensors-22-08768-g008.jpg
https://cdn.ncbi.nlm.nih.gov/pmc/blobs/6868/9695005/ce7d2903c0b3/sensors-22-08768-g009.jpg
https://cdn.ncbi.nlm.nih.gov/pmc/blobs/6868/9695005/6956a4ad9306/sensors-22-08768-g010.jpg
https://cdn.ncbi.nlm.nih.gov/pmc/blobs/6868/9695005/75536670fc00/sensors-22-08768-g011.jpg
https://cdn.ncbi.nlm.nih.gov/pmc/blobs/6868/9695005/fa8b6fdd0c74/sensors-22-08768-g012.jpg
https://cdn.ncbi.nlm.nih.gov/pmc/blobs/6868/9695005/4d1e4f7b19e7/sensors-22-08768-g013.jpg
https://cdn.ncbi.nlm.nih.gov/pmc/blobs/6868/9695005/edf657c0688e/sensors-22-08768-g014.jpg

相似文献

1
Lava Mapping Using Sentinel-1 Data after the Occurrence of a Volcanic Eruption-The Case of Cumbre Vieja Eruption on La Palma, Canary Islands, Spain.利用 Sentinel-1 数据进行火山喷发后的熔岩测绘——以西班牙加那利群岛拉帕尔马岛的Cumbre Vieja 喷发为例。
Sensors (Basel). 2022 Nov 13;22(22):8768. doi: 10.3390/s22228768.
2
Unmanned aerial vehicles (UAVs) as a tool for hazard assessment: The 2021 eruption of Cumbre Vieja volcano, La Palma Island (Spain).无人飞行器(UAV)作为危险评估工具:2021 年拉帕尔马岛 Cumbre Vieja 火山喷发(西班牙)。
Sci Total Environ. 2022 Oct 15;843:157092. doi: 10.1016/j.scitotenv.2022.157092. Epub 2022 Jun 30.
3
Water quality monitoring with Sentinel-2 and Landsat-8 satellites during the 2021 volcanic eruption in La Palma (Canary Islands).2021年拉帕尔马岛(加那利群岛)火山喷发期间利用哨兵2号和陆地卫星8号卫星进行水质监测。
Sci Total Environ. 2022 May 20;822:153433. doi: 10.1016/j.scitotenv.2022.153433. Epub 2022 Jan 29.
4
Measuring air pollution from the 2021 Canary Islands volcanic eruption.测量 2021 年加那利群岛火山爆发产生的空气污染。
Sci Total Environ. 2022 Nov 25;849:157827. doi: 10.1016/j.scitotenv.2022.157827. Epub 2022 Aug 6.
5
Detection of volcanic unrest onset in La Palma, Canary Islands, evolution and implications.加那利群岛拉帕尔马岛火山活动开始的探测、演变及影响
Sci Rep. 2021 Jan 28;11(1):2540. doi: 10.1038/s41598-021-82292-3.
6
A longitudinal and multidesign epidemiological study to analyze the effect of the volcanic eruption of Tajogaite volcano (La Palma, Canary Islands). The ASHES study protocol.塔戈加特大火山(加那利群岛拉帕尔马岛)喷发的纵向多设计流行病学研究,分析其影响。ASHES 研究方案。
Environ Res. 2023 Jan 1;216(Pt 2):114486. doi: 10.1016/j.envres.2022.114486. Epub 2022 Oct 4.
7
The spatiotemporal evolution of compound impacts from lava flow and tephra fallout on buildings: lessons from the 2021 Tajogaite eruption (La Palma, Spain).熔岩流和火山灰沉降对建筑物的复合影响的时空演变:来自2021年塔约加泰火山喷发(西班牙拉帕尔马岛)的经验教训。
Bull Volcanol. 2024;86(2):10. doi: 10.1007/s00445-023-01700-w. Epub 2024 Jan 9.
8
Combining thermal, tri-stereo optical and bi-static InSAR satellite imagery for lava volume estimates: the 2021 Cumbre Vieja eruption, La Palma.结合热、三重立体光学和双静态 InSAR 卫星图像估算熔岩体积:2021 年拉帕尔马 Cumbre Vieja 火山喷发。
Sci Rep. 2023 Feb 4;13(1):2057. doi: 10.1038/s41598-023-29061-6.
9
Volcanic tephra deposition dataset based on interpolated field measurements following the 2021 Tajogaite Eruption on La Palma, Canary Islands, Spain.基于西班牙加那利群岛拉帕尔马岛2021年塔约加伊特火山喷发后内插实地测量的火山灰沉积数据集。
Data Brief. 2023 Dec 12;52:109949. doi: 10.1016/j.dib.2023.109949. eCollection 2024 Feb.
10
Potentially harmful elements released by volcanic ash of the 2021 Tajogaite eruption (Cumbre Vieja, La Palma Island, Spain): Implications for human health.2021 年 Tajogaite 喷发(西班牙拉帕尔马岛Cumbre Vieja)火山灰释放的潜在有害元素:对人类健康的影响。
Sci Total Environ. 2023 Dec 20;905:167103. doi: 10.1016/j.scitotenv.2023.167103. Epub 2023 Sep 17.

本文引用的文献

1
High-resolution Digital Surface Model of the 2021 eruption deposit of Cumbre Vieja volcano, La Palma, Spain.西班牙拉帕尔马岛坎布雷维耶哈火山2021年火山喷发沉积物的高分辨率数字表面模型。
Sci Data. 2022 Jul 28;9(1):435. doi: 10.1038/s41597-022-01551-8.
2
Unmanned aerial vehicles (UAVs) as a tool for hazard assessment: The 2021 eruption of Cumbre Vieja volcano, La Palma Island (Spain).无人飞行器(UAV)作为危险评估工具:2021 年拉帕尔马岛 Cumbre Vieja 火山喷发(西班牙)。
Sci Total Environ. 2022 Oct 15;843:157092. doi: 10.1016/j.scitotenv.2022.157092. Epub 2022 Jun 30.
3
Post-depositional fracturing and subsidence of pumice flow deposits: Lascar Volcano, Chile.
浮石流沉积物的沉积后断裂与沉降:智利拉斯卡尔火山
Bull Volcanol. 2012;74(2):511-531. doi: 10.1007/s00445-011-0545-1. Epub 2011 Sep 27.
4
Global link between deformation and volcanic eruption quantified by satellite imagery.卫星图像定量揭示变形与火山喷发的全球联系。
Nat Commun. 2014 Apr 3;5:3471. doi: 10.1038/ncomms4471.
5
Lava flow hazards at Mount Etna: constraints imposed by eruptive history and numerical simulations.埃特纳火山的熔岩流危害:喷发历史和数值模拟所施加的限制
Sci Rep. 2013 Dec 13;3:3493. doi: 10.1038/srep03493.
6
Applications of SAR Interferometry in Earth and Environmental Science Research.合成孔径雷达干涉测量技术在地球与环境科学研究中的应用
Sensors (Basel). 2009;9(3):1876-912. doi: 10.3390/s90301876. Epub 2009 Mar 13.