• 文献检索
  • 文档翻译
  • 深度研究
  • 学术资讯
  • Suppr Zotero 插件Zotero 插件
  • 邀请有礼
  • 套餐&价格
  • 历史记录
应用&插件
Suppr Zotero 插件Zotero 插件浏览器插件Mac 客户端Windows 客户端微信小程序
定价
高级版会员购买积分包购买API积分包
服务
文献检索文档翻译深度研究API 文档MCP 服务
关于我们
关于 Suppr公司介绍联系我们用户协议隐私条款
关注我们

Suppr 超能文献

核心技术专利:CN118964589B侵权必究
粤ICP备2023148730 号-1Suppr @ 2026

文献检索

告别复杂PubMed语法,用中文像聊天一样搜索,搜遍4000万医学文献。AI智能推荐,让科研检索更轻松。

立即免费搜索

文件翻译

保留排版,准确专业,支持PDF/Word/PPT等文件格式,支持 12+语言互译。

免费翻译文档

深度研究

AI帮你快速写综述,25分钟生成高质量综述,智能提取关键信息,辅助科研写作。

立即免费体验

提出并实施一种针对具有智能触觉传感器的物体的合规性识别程序。

Proposal and Implementation of a Procedure for Compliance Recognition of Objects with Smart Tactile Sensors.

机构信息

Instituto de Investigación Biomédica de Málaga (IBIMA), Universidad de Málaga (UMA), 29010 Malaga, Spain.

Instituto Universitario de Investigación en Ingeniería Mecatrónica y Sistemas Ciberfísicos (IMECH.UMA), Universidad de Málaga (UMA), 29017 Malaga, Spain.

出版信息

Sensors (Basel). 2023 Apr 19;23(8):4120. doi: 10.3390/s23084120.

DOI:10.3390/s23084120
PMID:37112461
原文链接:https://pmc.ncbi.nlm.nih.gov/articles/PMC10144469/
Abstract

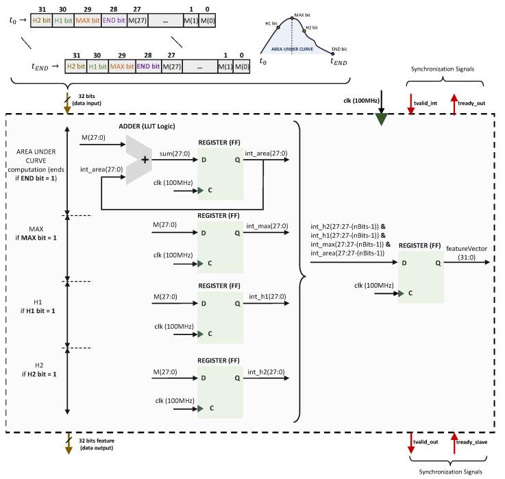
This paper presents a procedure for classifying objects based on their compliance with information gathered using tactile sensors. Specifically, smart tactile sensors provide the raw moments of the tactile image when the object is squeezed and desqueezed. A set of simple parameters from moment-versus-time graphs are proposed as features, to build the input vector of a classifier. The extraction of these features was implemented in the field programmable gate array (FPGA) of a system on chip (SoC), while the classifier was implemented in its ARM core. Many different options were realized and analyzed, depending on their complexity and performance in terms of resource usage and accuracy of classification. A classification accuracy of over 94% was achieved for a set of 42 different classes. The proposed approach is intended for developing architectures with preprocessing on the embedded FPGA of smart tactile sensors, to obtain high performance in real-time complex robotic systems.

摘要

本文提出了一种基于物体对触觉传感器采集到的信息的一致性进行分类的方法。具体来说,智能触觉传感器在物体被挤压和释放时提供触觉图像的原始矩。从力矩-时间图中提出了一组简单的参数作为特征,构建分类器的输入向量。这些特征的提取是在片上系统 (SoC) 的现场可编程门阵列 (FPGA) 中实现的,而分类器是在其 ARM 核中实现的。根据其在资源使用和分类准确性方面的复杂性和性能,实现和分析了许多不同的选项。对于一组 42 个不同的类别,实现了超过 94%的分类准确性。该方法旨在为智能触觉传感器的嵌入式 FPGA 上的预处理开发架构,以在实时复杂机器人系统中获得高性能。

https://cdn.ncbi.nlm.nih.gov/pmc/blobs/b368/10144469/0e0251300d30/sensors-23-04120-g015.jpg
https://cdn.ncbi.nlm.nih.gov/pmc/blobs/b368/10144469/324f301bcb59/sensors-23-04120-g001.jpg
https://cdn.ncbi.nlm.nih.gov/pmc/blobs/b368/10144469/0c6d1f540a88/sensors-23-04120-g002.jpg
https://cdn.ncbi.nlm.nih.gov/pmc/blobs/b368/10144469/f41a80d3df50/sensors-23-04120-g003.jpg
https://cdn.ncbi.nlm.nih.gov/pmc/blobs/b368/10144469/a55707531150/sensors-23-04120-g004.jpg
https://cdn.ncbi.nlm.nih.gov/pmc/blobs/b368/10144469/354c9166859f/sensors-23-04120-g005.jpg
https://cdn.ncbi.nlm.nih.gov/pmc/blobs/b368/10144469/8fd175e99f54/sensors-23-04120-g006.jpg
https://cdn.ncbi.nlm.nih.gov/pmc/blobs/b368/10144469/bd24d59c067d/sensors-23-04120-g007.jpg
https://cdn.ncbi.nlm.nih.gov/pmc/blobs/b368/10144469/a87f705ba702/sensors-23-04120-g008.jpg
https://cdn.ncbi.nlm.nih.gov/pmc/blobs/b368/10144469/1647c4027eab/sensors-23-04120-g009.jpg
https://cdn.ncbi.nlm.nih.gov/pmc/blobs/b368/10144469/c27ecfa49cfe/sensors-23-04120-g010.jpg
https://cdn.ncbi.nlm.nih.gov/pmc/blobs/b368/10144469/b007eee4cd02/sensors-23-04120-g011.jpg
https://cdn.ncbi.nlm.nih.gov/pmc/blobs/b368/10144469/c71fc79232e7/sensors-23-04120-g012.jpg
https://cdn.ncbi.nlm.nih.gov/pmc/blobs/b368/10144469/f0daf5a4cdc5/sensors-23-04120-g013.jpg
https://cdn.ncbi.nlm.nih.gov/pmc/blobs/b368/10144469/c741bdd2cd51/sensors-23-04120-g014.jpg
https://cdn.ncbi.nlm.nih.gov/pmc/blobs/b368/10144469/0e0251300d30/sensors-23-04120-g015.jpg
https://cdn.ncbi.nlm.nih.gov/pmc/blobs/b368/10144469/324f301bcb59/sensors-23-04120-g001.jpg
https://cdn.ncbi.nlm.nih.gov/pmc/blobs/b368/10144469/0c6d1f540a88/sensors-23-04120-g002.jpg
https://cdn.ncbi.nlm.nih.gov/pmc/blobs/b368/10144469/f41a80d3df50/sensors-23-04120-g003.jpg
https://cdn.ncbi.nlm.nih.gov/pmc/blobs/b368/10144469/a55707531150/sensors-23-04120-g004.jpg
https://cdn.ncbi.nlm.nih.gov/pmc/blobs/b368/10144469/354c9166859f/sensors-23-04120-g005.jpg
https://cdn.ncbi.nlm.nih.gov/pmc/blobs/b368/10144469/8fd175e99f54/sensors-23-04120-g006.jpg
https://cdn.ncbi.nlm.nih.gov/pmc/blobs/b368/10144469/bd24d59c067d/sensors-23-04120-g007.jpg
https://cdn.ncbi.nlm.nih.gov/pmc/blobs/b368/10144469/a87f705ba702/sensors-23-04120-g008.jpg
https://cdn.ncbi.nlm.nih.gov/pmc/blobs/b368/10144469/1647c4027eab/sensors-23-04120-g009.jpg
https://cdn.ncbi.nlm.nih.gov/pmc/blobs/b368/10144469/c27ecfa49cfe/sensors-23-04120-g010.jpg
https://cdn.ncbi.nlm.nih.gov/pmc/blobs/b368/10144469/b007eee4cd02/sensors-23-04120-g011.jpg
https://cdn.ncbi.nlm.nih.gov/pmc/blobs/b368/10144469/c71fc79232e7/sensors-23-04120-g012.jpg
https://cdn.ncbi.nlm.nih.gov/pmc/blobs/b368/10144469/f0daf5a4cdc5/sensors-23-04120-g013.jpg
https://cdn.ncbi.nlm.nih.gov/pmc/blobs/b368/10144469/c741bdd2cd51/sensors-23-04120-g014.jpg
https://cdn.ncbi.nlm.nih.gov/pmc/blobs/b368/10144469/0e0251300d30/sensors-23-04120-g015.jpg

相似文献

1
Proposal and Implementation of a Procedure for Compliance Recognition of Objects with Smart Tactile Sensors.提出并实施一种针对具有智能触觉传感器的物体的合规性识别程序。
Sensors (Basel). 2023 Apr 19;23(8):4120. doi: 10.3390/s23084120.
2
A Linked List-Based Algorithm for Blob Detection on Embedded Vision-Based Sensors.一种基于链表的嵌入式视觉传感器斑点检测算法。
Sensors (Basel). 2016 May 28;16(6):782. doi: 10.3390/s16060782.
3
Low-Power Dynamic Object Detection and Classification With Freely Moving Event Cameras.基于自由移动事件相机的低功耗动态目标检测与分类
Front Neurosci. 2020 Feb 20;14:135. doi: 10.3389/fnins.2020.00135. eCollection 2020.
4
Three realizations and comparison of hardware for piezoresistive tactile sensors.压阻式触觉传感器硬件的三个实现及比较。
Sensors (Basel). 2011;11(3):3249-66. doi: 10.3390/s110303249. Epub 2011 Mar 17.
5
FPGA Implementation of Complex-Valued Neural Network for Polar-Represented Image Classification.用于极坐标表示图像分类的复值神经网络的现场可编程门阵列实现
Sensors (Basel). 2024 Jan 30;24(3):897. doi: 10.3390/s24030897.
6
Real-Time Underwater Image Recognition with FPGA Embedded System for Convolutional Neural Network.基于 FPGA 嵌入式系统的卷积神经网络实时水下图像识别。
Sensors (Basel). 2019 Jan 16;19(2):350. doi: 10.3390/s19020350.
7
A Digital Hardware System for Spiking Network of Tactile Afferents.一种用于触觉传入神经脉冲网络的数字硬件系统。
Front Neurosci. 2020 Jan 14;13:1330. doi: 10.3389/fnins.2019.01330. eCollection 2019.
8
A Real-Time Marker-Based Visual Sensor Based on a FPGA and a Soft Core Processor.一种基于FPGA和软核处理器的基于标记的实时视觉传感器。
Sensors (Basel). 2016 Dec 15;16(12):2139. doi: 10.3390/s16122139.
9
An intelligent architecture based on Field Programmable Gate Arrays designed to detect moving objects by using Principal Component Analysis.基于现场可编程门阵列的智能架构,旨在使用主成分分析检测移动物体。
Sensors (Basel). 2010;10(10):9232-51. doi: 10.3390/s101009232. Epub 2010 Oct 15.
10
Object-shape recognition and 3D reconstruction from tactile sensor images.基于触觉传感器图像的目标形状识别与三维重建。
Med Biol Eng Comput. 2014 Apr;52(4):353-62. doi: 10.1007/s11517-014-1142-1. Epub 2014 Jan 28.

本文引用的文献

1
Recent progress in self-powered multifunctional e-skin for advanced applications.用于先进应用的自供电多功能电子皮肤的最新进展。
Exploration (Beijing). 2022 Jan 14;2(1):20210112. doi: 10.1002/EXP.20210112. eCollection 2022 Feb.
2
GelSight: High-Resolution Robot Tactile Sensors for Estimating Geometry and Force.凝胶视觉:用于估计几何形状和力的高分辨率机器人触觉传感器。
Sensors (Basel). 2017 Nov 29;17(12):2762. doi: 10.3390/s17122762.