Suppr超能文献

整合多个数值天气预报(NWP)数据源的直接和间接短期聚合涡轮机级和农场级风力发电预测。

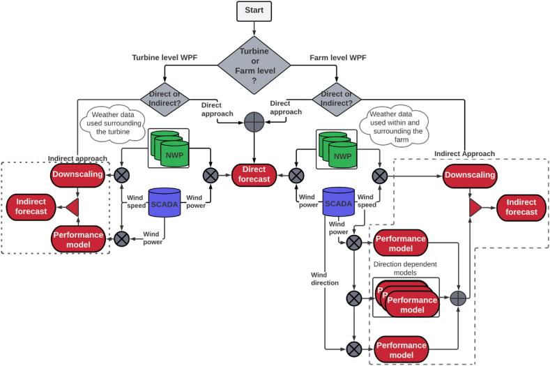
Direct and indirect short-term aggregated turbine- and farm-level wind power forecasts integrating several NWP sources.

作者信息

Yakoub Ghali, Mathew Sathyajith, Leal Joao

机构信息

University of Agder, Jon Lilletunsvei 9, 4879, Grimstad, Norway.

出版信息

Heliyon. 2023 Oct 27;9(11):e21479. doi: 10.1016/j.heliyon.2023.e21479. eCollection 2023 Nov.

Abstract

The wind power sector is experiencing rapid growth, which creates new challenges for its electricity grid integration. Accurate wind power forecasting (WPF) is crucial for trading, balancing, and dispatching wind energy. In this paper, we examine the use of aggregated turbine- and farm-level WPFs in the Nordic energy market. The turbine-level WPFs were retrieved from a previous study, while the farm-level WPFs were developed using the same methodology, incorporating inputs from three different numerical weather predictions (NWPs) and implementing both direct and indirect forecasting approaches. In the indirect WPF approach, we explore the impact of using wind direction as an input for the wind farm-level power performance model. The different WPFs are combined into one using weights related to up-to-date forecast errors. An automated and optimized machine-learning pipeline using data from a Norwegian wind farm is used to implement the proposed forecasting methods. The indirect approach, that uses the wind-downscaling model, improves the wind speed forecast accuracy compared to raw forecasts from the relevant NWPs. Additionally, we observed that the farm-level downscaling model exhibited lower error than those developed at the turbine level. The combined use of multiple NWP sources reduced forecasting errors by 8 %-30 % for direct and indirect WPFs, respectively. Direct and indirect forecasting methods present similar performance. Finally, the aggregated turbine-level improved WPF accuracy by 10 % and 15 % for RMSE and MAE, respectively, compared to farm-level WPF.

摘要

风电行业正在经历快速增长,这给其电网整合带来了新的挑战。准确的风电功率预测(WPF)对于风电的交易、平衡和调度至关重要。在本文中,我们研究了北欧能源市场中聚合的风机级和风电场级WPF的使用情况。风机级WPF取自先前的一项研究,而风电场级WPF则采用相同的方法开发,纳入了三种不同数值天气预报(NWP)的输入,并实施了直接和间接预测方法。在间接WPF方法中,我们探讨了将风向作为风电场级功率性能模型输入的影响。使用与最新预测误差相关的权重将不同的WPF组合成一个。利用来自挪威一个风电场的数据,采用自动化和优化的机器学习管道来实施所提出的预测方法。与相关NWP的原始预测相比,使用风场降尺度模型的间接方法提高了风速预测精度。此外,我们观察到风电场级降尺度模型的误差低于风机级开发的模型。对于直接和间接WPF,分别使用多个NWP源将预测误差降低了8%-30%。直接和间接预测方法表现出相似的性能。最后,与风电场级WPF相比,聚合的风机级WPF在均方根误差(RMSE)和平均绝对误差(MAE)方面分别提高了10%和15%。

https://cdn.ncbi.nlm.nih.gov/pmc/blobs/1a25/10637996/5dd22d7c2d18/gr1.jpg

文献AI研究员

20分钟写一篇综述,助力文献阅读效率提升50倍。

立即体验

用中文搜PubMed

大模型驱动的PubMed中文搜索引擎

马上搜索

文档翻译

学术文献翻译模型,支持多种主流文档格式。

立即体验