Suppr超能文献

基于 ResNet1D 的多会话表面肌电信号的个人身份识别及其在电子健康记录中的集成。

ResNet1D-Based Personal Identification with Multi-Session Surface Electromyography for Electronic Health Record Integration.

机构信息

Department of Information and Communication Technology, Manipal Institute of Technology, Manipal Academy of Higher Education (MAHE), Manipal 576104, India.

Department of Computer Science and Engineering, Manipal Institute of Technology, Manipal Academy of Higher Education (MAHE), Manipal 576104, India.

出版信息

Sensors (Basel). 2024 May 15;24(10):3140. doi: 10.3390/s24103140.

Abstract

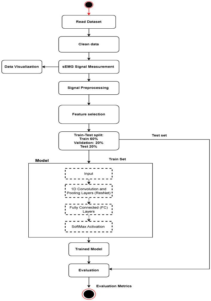
Personal identification is an important aspect of managing electronic health records (EHRs), ensuring secure access to patient information, and maintaining patient privacy. Traditionally, biometric, signature, username/password, photo identity, etc., are employed for user authentication. However, these methods can be prone to security breaches, identity theft, and user inconvenience. The security of personal information is of paramount importance, particularly in the context of EHR. To address this, our study leverages ResNet1D, a deep learning architecture, to analyze surface electromyography (sEMG) signals for robust identification purposes. The proposed ResNet1D-based personal identification approach using the sEMG signal can offer an alternative and potentially more secure method for personal identification in EHR systems. We collected a multi-session sEMG signal database from individuals, focusing on hand gestures. The ResNet1D model was trained using this database to learn discriminative features for both gesture and personal identification tasks. For personal identification, the model validated an individual's identity by comparing captured features with their own stored templates in the healthcare EHR system, allowing secure access to sensitive medical information. Data were obtained in two channels when each of the 200 subjects performed 12 motions. There were three sessions, and each motion was repeated 10 times with time intervals of a day or longer between each session. Experiments were conducted on a dataset of 20 randomly sampled subjects out of 200 subjects in the database, achieving exceptional identification accuracy. The experiment was conducted separately for 5, 10, 15, and 20 subjects using the ResNet1D model of a deep neural network, achieving accuracy rates of 97%, 96%, 87%, and 82%, respectively. The proposed model can be integrated with healthcare EHR systems to enable secure and reliable personal identification and the safeguarding of patient information.

摘要

个人识别是管理电子健康记录(EHR)的一个重要方面,它确保了患者信息的安全访问和患者隐私的保护。传统上,生物识别、签名、用户名/密码、照片身份等被用于用户认证。然而,这些方法可能容易受到安全漏洞、身份盗窃和用户不便的影响。个人信息的安全性至关重要,特别是在 EHR 的背景下。为了解决这个问题,我们的研究利用 ResNet1D,一种深度学习架构,来分析表面肌电图(sEMG)信号,以实现稳健的识别。基于 ResNet1D 的个人识别方法使用 sEMG 信号,可以为 EHR 系统中的个人识别提供一种替代的、潜在更安全的方法。我们从个体收集了多会话的 sEMG 信号数据库,重点是手部手势。使用这个数据库训练 ResNet1D 模型,以学习手势和个人识别任务的判别特征。对于个人识别,模型通过将捕获的特征与他们在医疗保健 EHR 系统中存储的模板进行比较,验证个体的身份,从而允许安全地访问敏感的医疗信息。当 200 名受试者中的每一位执行 12 个动作时,在两个通道中获取数据。有三个会话,每个动作重复 10 次,每次会话之间有一天或更长的时间间隔。在数据库中的 200 名受试者中随机抽取 20 名受试者的数据集上进行实验,实现了出色的识别准确率。使用深度神经网络的 ResNet1D 模型,分别对 5、10、15 和 20 名受试者进行了实验,准确率分别为 97%、96%、87%和 82%。该模型可以与医疗保健 EHR 系统集成,以实现安全可靠的个人识别和患者信息的保护。

https://cdn.ncbi.nlm.nih.gov/pmc/blobs/d9cd/11124878/d499b248917b/sensors-24-03140-g001.jpg

文献AI研究员

20分钟写一篇综述,助力文献阅读效率提升50倍。

立即体验

用中文搜PubMed

大模型驱动的PubMed中文搜索引擎

马上搜索

文档翻译

学术文献翻译模型,支持多种主流文档格式。

立即体验