Suppr超能文献

基于Transformer模型的人体跌倒突发事件检测

Sudden Fall Detection of Human Body Using Transformer Model.

作者信息

Kibet Duncan, So Min Seop, Kang Hahyeon, Han Yongsu, Shin Jong-Ho

机构信息

Department of Industrial Engineering, Chosun University, Gwangju 61452, Republic of Korea.

出版信息

Sensors (Basel). 2024 Dec 17;24(24):8051. doi: 10.3390/s24248051.

Abstract

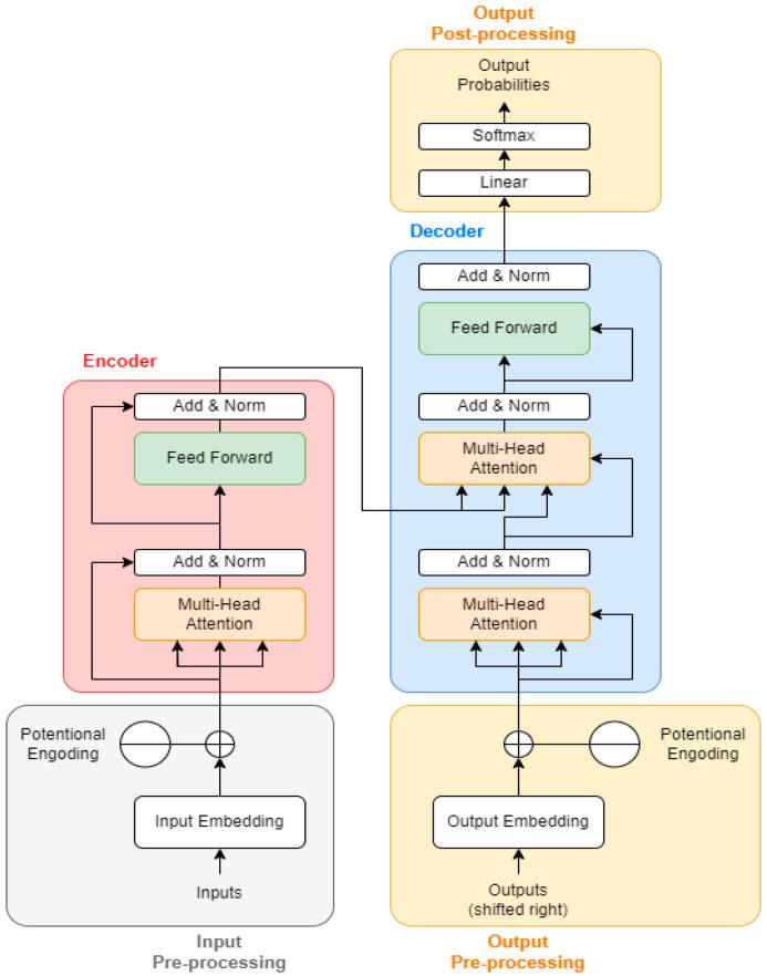
In human activity recognition, accurate and timely fall detection is essential in healthcare, particularly for monitoring the elderly, where quick responses can prevent severe consequences. This study presents a new fall detection model built on a transformer architecture, which focuses on the movement speeds of key body points tracked using the MediaPipe library. By continuously monitoring these key points in video data, the model calculates real-time speed changes that signal potential falls. The transformer's attention mechanism enables it to catch even slight shifts in movement, achieving an accuracy of 97.6% while significantly reducing false alarms compared to traditional methods. This approach has practical applications in settings like elderly care facilities and home monitoring systems, where reliable fall detection can support faster intervention. By homing in on the dynamics of movement, this model improves both accuracy and reliability, making it suitable for various real-world situations. Overall, it offers a promising solution for enhancing safety and care for vulnerable populations in diverse environments.

摘要

在人类活动识别中,准确及时的跌倒检测在医疗保健领域至关重要,特别是对于监测老年人而言,快速响应可以预防严重后果。本研究提出了一种基于Transformer架构构建的新型跌倒检测模型,该模型专注于使用MediaPipe库跟踪的关键身体部位的运动速度。通过持续监测视频数据中的这些关键点,模型计算实时速度变化,这些变化表明可能发生跌倒。Transformer的注意力机制使其能够捕捉到运动中哪怕是微小的变化,与传统方法相比,准确率达到97.6%,同时显著减少误报。这种方法在老年护理机构和家庭监测系统等场景中有实际应用,可靠的跌倒检测可以支持更快的干预。通过关注运动动态,该模型提高了准确性和可靠性,使其适用于各种现实世界的情况。总体而言,它为在不同环境中提高弱势群体的安全性和护理水平提供了一个有前景的解决方案。

https://cdn.ncbi.nlm.nih.gov/pmc/blobs/b073/11679820/269294be1438/sensors-24-08051-g001.jpg

文献检索

告别复杂PubMed语法,用中文像聊天一样搜索,搜遍4000万医学文献。AI智能推荐,让科研检索更轻松。

立即免费搜索

文件翻译

保留排版,准确专业,支持PDF/Word/PPT等文件格式,支持 12+语言互译。

免费翻译文档

深度研究

AI帮你快速写综述,25分钟生成高质量综述,智能提取关键信息,辅助科研写作。

立即免费体验