• 文献检索
  • 文档翻译
  • 深度研究
  • 学术资讯
  • Suppr Zotero 插件Zotero 插件
  • 邀请有礼
  • 套餐&价格
  • 历史记录
应用&插件
Suppr Zotero 插件Zotero 插件浏览器插件Mac 客户端Windows 客户端微信小程序
定价
高级版会员购买积分包购买API积分包
服务
文献检索文档翻译深度研究API 文档MCP 服务
关于我们
关于 Suppr公司介绍联系我们用户协议隐私条款
关注我们

Suppr 超能文献

核心技术专利:CN118964589B侵权必究
粤ICP备2023148730 号-1Suppr @ 2026

文献检索

告别复杂PubMed语法,用中文像聊天一样搜索,搜遍4000万医学文献。AI智能推荐,让科研检索更轻松。

立即免费搜索

文件翻译

保留排版,准确专业,支持PDF/Word/PPT等文件格式,支持 12+语言互译。

免费翻译文档

深度研究

AI帮你快速写综述,25分钟生成高质量综述,智能提取关键信息,辅助科研写作。

立即免费体验

MCF-DTI:用于药物-靶点相互作用预测的多尺度卷积局部-全局特征融合

MCF-DTI: Multi-Scale Convolutional Local-Global Feature Fusion for Drug-Target Interaction Prediction.

作者信息

Wang Jihong, He Ruijia, Wang Xiaodan, Li Hongjian, Lu Yulei

机构信息

School of Computer, Guangdong University of Education, Guangzhou 510310, China.

School of Chemistry and Chemical Engineering, Guangdong Pharmaceutical University, Zhongshan 528458, China.

出版信息

Molecules. 2025 Jan 12;30(2):274. doi: 10.3390/molecules30020274.

DOI:10.3390/molecules30020274
PMID:39860144
原文链接:https://pmc.ncbi.nlm.nih.gov/articles/PMC11767603/
Abstract

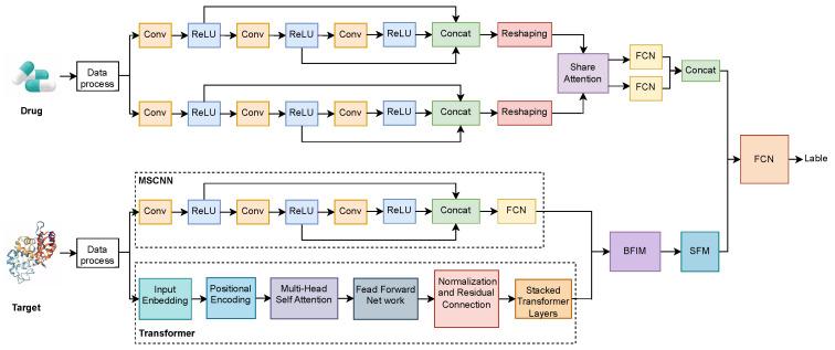
Predicting drug-target interactions (DTIs) is a crucial step in the development of new drugs and drug repurposing. In this paper, we propose a novel drug-target prediction model called MCF-DTI. The model utilizes the SMILES representation of drugs and the sequence features of targets, employing a multi-scale convolutional neural network (MSCNN) with parallel shared-weight modules to extract features from the drug side. For the target side, it combines MSCNN with Transformer modules to capture both local and global features effectively. The extracted features are then weighted and fused, enabling comprehensive feature representation to enhance the predictive power of the model. Experimental results on the Davis dataset demonstrate that MCF-DTI achieves an AUC of 0.9746 and an AUPR of 0.9542, outperforming other state-of-the-art models. Our case study demonstrates that our model effectively validated several known drug-target relationships in lung cancer and predicted the therapeutic potential of certain preclinical compounds in treating lung cancer. These findings contribute valuable insights for subsequent drug repurposing efforts and novel drug development.

摘要

预测药物-靶点相互作用(DTIs)是新药开发和药物重新利用过程中的关键一步。在本文中,我们提出了一种名为MCF-DTI的新型药物-靶点预测模型。该模型利用药物的SMILES表示和靶点的序列特征,采用具有并行共享权重模块的多尺度卷积神经网络(MSCNN)从药物端提取特征。对于靶点端,它将MSCNN与Transformer模块相结合,以有效捕捉局部和全局特征。然后对提取的特征进行加权和融合,实现全面的特征表示,从而增强模型的预测能力。在Davis数据集上的实验结果表明,MCF-DTI的AUC为0.9746,AUPR为0.9542,优于其他现有最先进的模型。我们的案例研究表明,我们的模型有效地验证了肺癌中几种已知的药物-靶点关系,并预测了某些临床前化合物在治疗肺癌方面的治疗潜力。这些发现为后续的药物重新利用工作和新药开发提供了有价值的见解。

https://cdn.ncbi.nlm.nih.gov/pmc/blobs/98ab/11767603/ecefaf3b4a8d/molecules-30-00274-g004.jpg
https://cdn.ncbi.nlm.nih.gov/pmc/blobs/98ab/11767603/03753693e2b7/molecules-30-00274-g001.jpg
https://cdn.ncbi.nlm.nih.gov/pmc/blobs/98ab/11767603/7cc2b5d272cc/molecules-30-00274-g002.jpg
https://cdn.ncbi.nlm.nih.gov/pmc/blobs/98ab/11767603/bfd35620e201/molecules-30-00274-g003.jpg
https://cdn.ncbi.nlm.nih.gov/pmc/blobs/98ab/11767603/ecefaf3b4a8d/molecules-30-00274-g004.jpg
https://cdn.ncbi.nlm.nih.gov/pmc/blobs/98ab/11767603/03753693e2b7/molecules-30-00274-g001.jpg
https://cdn.ncbi.nlm.nih.gov/pmc/blobs/98ab/11767603/7cc2b5d272cc/molecules-30-00274-g002.jpg
https://cdn.ncbi.nlm.nih.gov/pmc/blobs/98ab/11767603/bfd35620e201/molecules-30-00274-g003.jpg
https://cdn.ncbi.nlm.nih.gov/pmc/blobs/98ab/11767603/ecefaf3b4a8d/molecules-30-00274-g004.jpg

相似文献

1
MCF-DTI: Multi-Scale Convolutional Local-Global Feature Fusion for Drug-Target Interaction Prediction.MCF-DTI:用于药物-靶点相互作用预测的多尺度卷积局部-全局特征融合
Molecules. 2025 Jan 12;30(2):274. doi: 10.3390/molecules30020274.
2
A Biological Feature and Heterogeneous Network Representation Learning-Based Framework for Drug-Target Interaction Prediction.基于生物特征和异质网络表示学习的药物-靶标相互作用预测框架。
Molecules. 2023 Sep 9;28(18):6546. doi: 10.3390/molecules28186546.
3
DeepFusion: A deep learning based multi-scale feature fusion method for predicting drug-target interactions.深融合:一种基于深度学习的多尺度特征融合方法,用于预测药物-靶标相互作用。
Methods. 2022 Aug;204:269-277. doi: 10.1016/j.ymeth.2022.02.007. Epub 2022 Feb 24.
4
DO-GMA: An End-to-End Drug-Target Interaction Identification Framework with a Depthwise Overparameterized Convolutional Network and the Gated Multihead Attention Mechanism.DO-GMA:一种具有深度超参数化卷积网络和门控多头注意力机制的端到端药物-靶点相互作用识别框架。
J Chem Inf Model. 2025 Feb 10;65(3):1318-1337. doi: 10.1021/acs.jcim.4c02088. Epub 2025 Jan 28.
5
DeepMGT-DTI: Transformer network incorporating multilayer graph information for Drug-Target interaction prediction.深度图Transformer 网络融合多层图信息的药物-靶标相互作用预测。
Comput Biol Med. 2022 Mar;142:105214. doi: 10.1016/j.compbiomed.2022.105214. Epub 2022 Jan 5.
6
MCL-DTI: using drug multimodal information and bi-directional cross-attention learning method for predicting drug-target interaction.MCL-DTI:使用药物多模态信息和双向交叉注意力学习方法预测药物-靶标相互作用。
BMC Bioinformatics. 2023 Aug 26;24(1):323. doi: 10.1186/s12859-023-05447-1.
7
GraphormerDTI: A graph transformer-based approach for drug-target interaction prediction.GraphormerDTI:一种基于图Transformer 的药物-靶标相互作用预测方法。
Comput Biol Med. 2024 May;173:108339. doi: 10.1016/j.compbiomed.2024.108339. Epub 2024 Mar 18.
8
TC-DTA: Predicting Drug-Target Binding Affinity With Transformer and Convolutional Neural Networks.TC-DTA:基于 Transformer 和卷积神经网络的药物-靶标结合亲和力预测。
IEEE Trans Nanobioscience. 2024 Oct;23(4):572-578. doi: 10.1109/TNB.2024.3441590. Epub 2024 Oct 15.
9
IMCHGAN: Inductive Matrix Completion With Heterogeneous Graph Attention Networks for Drug-Target Interactions Prediction.IMCHGAN:基于异质图注意力网络的诱导矩阵补全在药物-靶标相互作用预测中的应用。
IEEE/ACM Trans Comput Biol Bioinform. 2022 Mar-Apr;19(2):655-665. doi: 10.1109/TCBB.2021.3088614. Epub 2022 Apr 1.
10
Graph-DTI: A New Model for Drug-target Interaction Prediction Based on Heterogenous Network Graph Embedding.图-DTI:一种基于异质网络图嵌入的新药靶相互作用预测新模型。
Curr Comput Aided Drug Des. 2024;20(6):1013-1024. doi: 10.2174/1573409919666230713142255.

本文引用的文献

1
Multi-layer graph attention neural networks for accurate drug-target interaction mapping.多层图注意神经网络用于精确的药物-靶标相互作用映射。
Sci Rep. 2024 Oct 30;14(1):26119. doi: 10.1038/s41598-024-75742-1.
2
A comprehensive comparison of deep learning-based compound-target interaction prediction models to unveil guiding design principles.基于深度学习的化合物-靶点相互作用预测模型的全面比较,以揭示指导设计原则。
J Cheminform. 2024 Oct 28;16(1):118. doi: 10.1186/s13321-024-00913-1.
3
MGACL: Prediction Drug-Protein Interaction Based on Meta-Graph Association-Aware Contrastive Learning.
MGACL:基于元图关联感知对比学习的药物-蛋白质相互作用预测。
Biomolecules. 2024 Oct 8;14(10):1267. doi: 10.3390/biom14101267.
4
Drug-target interaction prediction with collaborative contrastive learning and adaptive self-paced sampling strategy.基于协同对比学习和自适应自步采样策略的药物-靶标相互作用预测。
BMC Biol. 2024 Sep 27;22(1):216. doi: 10.1186/s12915-024-02012-x.
5
MSH-DTI: multi-graph convolution with self-supervised embedding and heterogeneous aggregation for drug-target interaction prediction.MSH-DTI:基于自监督嵌入和异质聚合的多图卷积在药物-靶标相互作用预测中的应用。
BMC Bioinformatics. 2024 Aug 23;25(1):275. doi: 10.1186/s12859-024-05904-5.
6
GraphormerDTI: A graph transformer-based approach for drug-target interaction prediction.GraphormerDTI:一种基于图Transformer 的药物-靶标相互作用预测方法。
Comput Biol Med. 2024 May;173:108339. doi: 10.1016/j.compbiomed.2024.108339. Epub 2024 Mar 18.
7
Graph convolutional networks: a comprehensive review.图卷积网络:全面综述。
Comput Soc Netw. 2019;6(1):11. doi: 10.1186/s40649-019-0069-y. Epub 2019 Nov 10.
8
Multi-dimensional search for drug-target interaction prediction by preserving the consistency of attention distribution.通过保持注意力分布的一致性进行药物-靶标相互作用预测的多维搜索。
Comput Biol Chem. 2023 Dec;107:107968. doi: 10.1016/j.compbiolchem.2023.107968. Epub 2023 Oct 7.
9
Comprehensive Review on Drug-target Interaction Prediction - Latest Developments and Overview.药物-靶标相互作用预测的综合综述 - 最新进展和概述。
Curr Drug Discov Technol. 2024;21(2):e010923220652. doi: 10.2174/1570163820666230901160043.
10
The Effect of Aloe vera on the Healing of Diabetic Foot Ulcer: A Randomized, Double-blind Clinical Trial.芦荟对糖尿病足溃疡愈合的影响:一项随机、双盲临床试验。
Curr Drug Discov Technol. 2024;21(3):56-63. doi: 10.2174/1570163820666230904150945.