Suppr超能文献

基于 Tensorflow 实现的 YOLO v3 的探地雷达图像实时模式识别。

Real-Time Pattern-Recognition of GPR Images with YOLO v3 Implemented by Tensorflow.

机构信息

College of Engineering, South China Agricultural University, Guangzhou 510642, China.

Ministry of Education Key Technologies and Equipment Laboratory of Agricultural Machinery and Equipment in South China, South China Agricultural University, Guangzhou 510642, China.

出版信息

Sensors (Basel). 2020 Nov 12;20(22):6476. doi: 10.3390/s20226476.

Abstract

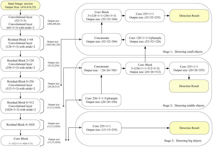
Artificial intelligence (AI) is widely used in pattern recognition and positioning. In most of the geological exploration applications, it needs to locate and identify underground objects according to electromagnetic wave characteristics from the ground-penetrating radar (GPR) images. Currently, a few robust AI approach can detect targets by real-time with high precision or automation for GPR images recognition. This paper proposes an approach that can be used to identify parabolic targets with different sizes and underground soil or concrete structure voids based on you only look once (YOLO) v3. With the TensorFlow 1.13.0 developed by Google, we construct YOLO v3 neural network to realize real-time pattern recognition of GPR images. We propose the specific coding method for the GPR image samples in Yolo V3 to improve the prediction accuracy of bounding boxes. At the same time, K-means algorithm is also applied to select anchor boxes to improve the accuracy of positioning hyperbolic vertex. For some instances electromagnetic-vacillated signals may occur, which refers to multiple parabolic electromagnetic waves formed by strong conductive objects among soils or overlapping waveforms. This paper deals with the vacillating signal similarity intersection over union (IoU) (V-IoU) methods. Experimental result shows that the V-IoU combined with non-maximum suppression (NMS) can accurately frame targets in GPR image and reduce the misidentified boxes as well. Compared with the single shot multi-box detector (SSD), YOLO v2, and Faster-RCNN, the V-IoU YOLO v3 shows its superior performance even when implemented by CPU. It can meet the real-time output requirements by an average 12 fps detected speed. In summary, this paper proposes a simple and high-precision real-time pattern recognition method for GPR imagery, and promoted the application of artificial intelligence or deep learning in the field of the geophysical science.

摘要

人工智能(AI)在模式识别和定位中得到了广泛应用。在大多数地质勘探应用中,需要根据探地雷达(GPR)图像中的电磁波特征来定位和识别地下目标。目前,一些强大的 AI 方法可以通过实时高精度或自动化来检测 GPR 图像识别中的目标。本文提出了一种基于单次看(YOLO)v3 的方法,可以识别不同大小的抛物线目标和地下土壤或混凝土结构空洞。使用谷歌开发的 TensorFlow 1.13.0,我们构建了 YOLO v3 神经网络,以实现 GPR 图像的实时模式识别。我们提出了 Yolo V3 中 GPR 图像样本的具体编码方法,以提高边界框的预测精度。同时,还应用 K-means 算法选择锚框,以提高双曲线顶点定位的准确性。对于一些实例,可能会出现电磁振荡信号,即由土壤中强导电物体之间或重叠波形形成的多个抛物线电磁波。本文处理了振荡信号相似性交并比(IoU)(V-IoU)方法。实验结果表明,V-IoU 结合非极大值抑制(NMS)可以准确地在 GPR 图像中框定目标,并减少误识别的框。与单发多框检测器(SSD)、YOLO v2 和 Faster-RCNN 相比,即使在 CPU 上实现,V-IoU YOLO v3 也表现出了优越的性能。它可以满足平均 12 fps 的检测速度的实时输出要求。总之,本文提出了一种简单且高精度的 GPR 图像实时模式识别方法,推动了人工智能或深度学习在地球物理科学领域的应用。

https://cdn.ncbi.nlm.nih.gov/pmc/blobs/8c54/7696763/9110bb42c80d/sensors-20-06476-g001.jpg

文献AI研究员

20分钟写一篇综述,助力文献阅读效率提升50倍。

立即体验

用中文搜PubMed

大模型驱动的PubMed中文搜索引擎

马上搜索

文档翻译

学术文献翻译模型,支持多种主流文档格式。

立即体验