Suppr超能文献

了解旨在改善和维持老年人心理健康与幸福感的健康信息技术的技术偏好和需求:参与式设计研究

Understanding Technology Preferences and Requirements for Health Information Technologies Designed to Improve and Maintain the Mental Health and Well-Being of Older Adults: Participatory Design Study.

作者信息

LaMonica Haley M, Davenport Tracey A, Roberts Anna E, Hickie Ian B

机构信息

Brain and Mind Centre, The University of Sydney, Camperdown, Australia.

出版信息

JMIR Aging. 2021 Jan 6;4(1):e21461. doi: 10.2196/21461.

Abstract

BACKGROUND

Worldwide, the population is aging rapidly; therefore, there is a growing interest in strategies to support and maintain health and well-being in later life. Although familiarity with technology and digital literacy are increasing among this group, some older adults still lack confidence in their ability to use web-based technologies. In addition, age-related changes in cognition, vision, hearing, and perception may be barriers to adoption and highlight the need for digital tools developed specifically to meet the unique needs of older adults.

OBJECTIVE

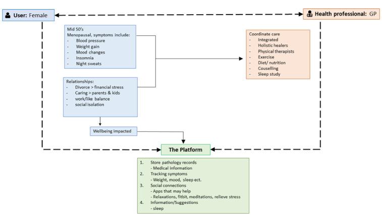
The aim of this study is to understand the use of technology by older adults in general and identify the potential barriers to and facilitators of the adoption of health information technologies (HITs) to support the health and well-being of older adults to facilitate implementation and promote user uptake. In addition, this study aims to co-design and configure the InnoWell Platform, a digital tool designed to facilitate better outcomes for people seeking mental health services, to meet the needs of adults 50 years and older and their supportive others (eg, family members, caregivers) to ensure the accessibility, engagement, and appropriateness of the technology.

METHODS

Participants were adults 50 years and older and those who self-identified as a supportive other (eg, family member, caregiver). Participants were invited to participate in a 3-hour participatory design workshop using a variety of methods, including prompted discussion, creation of descriptive artifacts, and group-based development of user journeys.

RESULTS

Four participatory design workshops were conducted, including a total of 21 participants, each attending a single workshop. Technology use was prevalent, with a preference indicated for smartphones and computers. Factors facilitating the adoption of HITs included personalization of content and functionality to meet and be responsive to a consumer's needs, access to up-to-date information from reputable sources, and integration with standard care practices to support the relationship with health professionals. Concerns regarding data privacy and security were the primary barriers to the use of technology to support mental health and well-being.

CONCLUSIONS

Although HITs have the potential to improve access to cost-effective and low-intensity interventions at scale for improving and maintaining mental health and well-being, several strategies may improve the uptake and efficacy of technologies by the older adult community, including the use of co-design methodologies to ensure usability, acceptability, and appropriateness of the technology; support in using and understanding the clinical applications of the technology by a digital navigator; and ready availability of education and training materials.

摘要

背景

在全球范围内,人口正在迅速老龄化;因此,人们对支持和维持晚年健康及幸福的策略的兴趣与日俱增。尽管这一群体对技术的熟悉程度和数字素养在不断提高,但一些老年人对自己使用基于网络的技术的能力仍缺乏信心。此外,与年龄相关的认知、视力、听力和感知方面的变化可能成为采用技术的障碍,并凸显了开发专门满足老年人独特需求的数字工具的必要性。

目的

本研究的目的是了解老年人对技术的使用情况,确定采用健康信息技术(HITs)以支持老年人健康和幸福的潜在障碍及促进因素,以推动实施并提高用户接受度。此外,本研究旨在共同设计和配置InnoWell平台,这是一种旨在为寻求心理健康服务的人群带来更好结果的数字工具,以满足50岁及以上成年人及其支持人员(如家庭成员、护理人员)的需求,确保该技术的可及性、参与度和适用性。

方法

参与者为50岁及以上的成年人以及那些自我认定为支持人员(如家庭成员、护理人员)的人。邀请参与者参加一个为期3小时的参与式设计研讨会,采用多种方法,包括引导式讨论、创建描述性工件以及基于小组的用户旅程开发。

结果

共举办了4次参与式设计研讨会,共有21名参与者,每人参加一次研讨会。技术使用很普遍,参与者偏爱智能手机和电脑。促进采用HITs的因素包括内容和功能的个性化,以满足并响应消费者的需求,从可靠来源获取最新信息,以及与标准护理实践相结合以支持与健康专业人员的关系。对数据隐私和安全的担忧是使用技术支持心理健康和幸福的主要障碍。

结论

尽管HITs有潜力大规模改善获得具有成本效益的低强度干预措施的机会,以改善和维持心理健康及幸福,但有几种策略可以提高老年人群体对技术的接受度和功效,包括使用共同设计方法来确保技术的可用性、可接受性和适用性;由数字导航员提供使用和理解技术临床应用方面的支持;以及随时提供教育和培训材料。

https://cdn.ncbi.nlm.nih.gov/pmc/blobs/7240/7817357/f1997c5f6fb7/aging_v4i1e21461_fig1.jpg

文献AI研究员

20分钟写一篇综述,助力文献阅读效率提升50倍。

立即体验

用中文搜PubMed

大模型驱动的PubMed中文搜索引擎

马上搜索

文档翻译

学术文献翻译模型,支持多种主流文档格式。

立即体验