• 文献检索
  • 文档翻译
  • 深度研究
  • 学术资讯
  • Suppr Zotero 插件Zotero 插件
  • 邀请有礼
  • 套餐&价格
  • 历史记录
应用&插件
Suppr Zotero 插件Zotero 插件浏览器插件Mac 客户端Windows 客户端微信小程序
定价
高级版会员购买积分包购买API积分包
服务
文献检索文档翻译深度研究API 文档MCP 服务
关于我们
关于 Suppr公司介绍联系我们用户协议隐私条款
关注我们

Suppr 超能文献

核心技术专利:CN118964589B侵权必究
粤ICP备2023148730 号-1Suppr @ 2026

文献检索

告别复杂PubMed语法,用中文像聊天一样搜索,搜遍4000万医学文献。AI智能推荐,让科研检索更轻松。

立即免费搜索

文件翻译

保留排版,准确专业,支持PDF/Word/PPT等文件格式,支持 12+语言互译。

免费翻译文档

深度研究

AI帮你快速写综述,25分钟生成高质量综述,智能提取关键信息,辅助科研写作。

立即免费体验

揭示新型冠状病毒肺炎患者心脏中严重急性呼吸综合征冠状病毒2感染与铁死亡的相关性。

Unraveling the relevance of SARS-Cov-2 infection and ferroptosis within the heart of COVID-19 patients.

作者信息

Alizadeh Saghati Amin, Sharifi Zahra, Hatamikhah Mehdi, Salimi Marieh, Talkhabi Mahmood

机构信息

Department of Biotechnology, Faculty of Life Sciences and Biotechnology, Shahid Beheshti University, Tehran, Iran.

Department of Animal Sciences and Marine Biology, Faculty of Life Sciences and Biotechnology, Shahid Beheshti University, Tehran, Iran.

出版信息

Heliyon. 2024 Aug 24;10(17):e36567. doi: 10.1016/j.heliyon.2024.e36567. eCollection 2024 Sep 15.

DOI:10.1016/j.heliyon.2024.e36567
PMID:39263089
原文链接:https://pmc.ncbi.nlm.nih.gov/articles/PMC11388749/
Abstract

BACKGROUND

The coronavirus disease 2019 (COVID-19) was caused by severe acute respiratory syndrome coronavirus 2 (SARS-CoV-2), which led to a huge mortality rate and imposed significant costs on the health system, causing severe damage to the cells of different organs such as the heart. However, the exact details and mechanisms behind this damage are not clarified. Therefore, we aimed to identify the cell and molecular mechanism behind the heart damage caused by SARS-Cov-2 infection.

METHODS

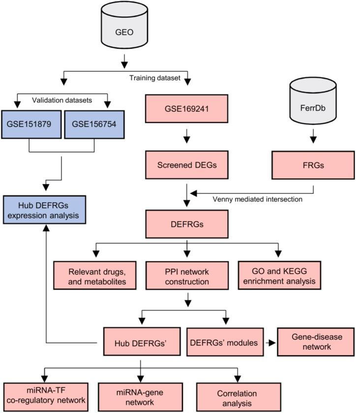
RNA-seq data for COVID-19 patients' hearts was analyzed to obtain differentially expressed genes (DEGs) and differentially expressed ferroptosis-related genes (DEFRGs). Then, DEFRGs were used for analyzing GO and KEGG enrichment, and perdition of metabolites and drugs. we also constructed a PPI network and identified hub genes and functional modules for the DEFRGs. Subsequently, the hub genes were validated using two independent RNA-seq datasets. Finally, the miRNA-gene interaction networks were predicted in addition to a miRNA-TF co-regulatory network, and important miRNAs and transcription factors (TFs) were highlighted.

FINDINGS

We found ferroptosis transcriptomic alterations within the hearts of COVID-19 patients. The enrichment analyses suggested the involvement of DEFRGs in the citrate cycle pathway, ferroptosis, carbon metabolism, amino acid biosynthesis, and response to oxidative stress. IL6, CDH1, AR, EGR1, SIRT3, GPT2, VDR, PCK2, VDR, and MUC1 were identified as the ferroptosis-related hub genes. The important miRNAs and TFs were miR-124-3P, miR-26b-5p, miR-183-5p, miR-34a-5p and miR-155-5p; EGR1, AR, IL6, HNF4A, SRC, EZH2, PPARA, and VDR.

CONCLUSION

These results provide a useful context and a cellular snapshot of how ferroptosis affects cardiomyocytes (CMs) in COVID-19 patients' hearts. Besides, suppressing ferroptosis seems to be a beneficial therapeutic approach to mitigate heart damage in COVID-19.

摘要

背景

2019冠状病毒病(COVID-19)由严重急性呼吸综合征冠状病毒2(SARS-CoV-2)引起,导致了极高的死亡率,并给卫生系统带来了巨大成本,对心脏等不同器官的细胞造成了严重损害。然而,这种损害背后的确切细节和机制尚不清楚。因此,我们旨在确定SARS-CoV-2感染导致心脏损害背后的细胞和分子机制。

方法

分析COVID-19患者心脏的RNA测序数据,以获得差异表达基因(DEG)和差异表达铁死亡相关基因(DEFRG)。然后,使用DEFRG进行基因本体(GO)和京都基因与基因组百科全书(KEGG)富集分析,以及代谢物和药物预测。我们还构建了蛋白质-蛋白质相互作用(PPI)网络,并确定了DEFRG的枢纽基因和功能模块。随后,使用两个独立的RNA测序数据集对枢纽基因进行验证。最后,除了预测miRNA-转录因子(TF)共调控网络外,还预测了miRNA-基因相互作用网络,并突出显示了重要的miRNA和转录因子(TF)。

研究结果

我们发现COVID-19患者心脏内存在铁死亡转录组改变。富集分析表明,DEFRG参与柠檬酸循环途径、铁死亡、碳代谢、氨基酸生物合成以及对氧化应激的反应。白细胞介素6(IL6)、钙黏蛋白1(CDH1)、雄激素受体(AR)、早期生长反应蛋白1(EGR1)、沉默调节蛋白3(SIRT3)、谷丙转氨酶2(GPT2)、维生素D受体(VDR)、磷酸烯醇式丙酮酸羧激酶2(PCK2)、VDR和黏蛋白1(MUC1)被确定为铁死亡相关的枢纽基因。重要的miRNA和TF分别为miR-124-3P、miR-26b-5p、miR-183-5p、miR-34a-5p和miR-155-5p;EGR1、AR、IL6、肝细胞核因子4α(HNF4A)、原癌基因酪氨酸蛋白激酶(SRC)、增强子结合蛋白2(EZH2)、过氧化物酶体增殖物激活受体α(PPARA)和VDR。

结论

这些结果为铁死亡如何影响COVID-19患者心脏中的心肌细胞提供了有用的背景信息和细胞快照。此外,抑制铁死亡似乎是减轻COVID-19心脏损害的一种有益治疗方法。

https://cdn.ncbi.nlm.nih.gov/pmc/blobs/55d2/11388749/9560173b0412/gr7.jpg
https://cdn.ncbi.nlm.nih.gov/pmc/blobs/55d2/11388749/73919c7f6ff4/gr1.jpg
https://cdn.ncbi.nlm.nih.gov/pmc/blobs/55d2/11388749/40cc3f3c801d/gr2.jpg
https://cdn.ncbi.nlm.nih.gov/pmc/blobs/55d2/11388749/f02e804330a9/gr3.jpg
https://cdn.ncbi.nlm.nih.gov/pmc/blobs/55d2/11388749/f5c9aba63629/gr4.jpg
https://cdn.ncbi.nlm.nih.gov/pmc/blobs/55d2/11388749/19c773d9241f/gr5.jpg
https://cdn.ncbi.nlm.nih.gov/pmc/blobs/55d2/11388749/660cc56abbcf/gr6.jpg
https://cdn.ncbi.nlm.nih.gov/pmc/blobs/55d2/11388749/9560173b0412/gr7.jpg
https://cdn.ncbi.nlm.nih.gov/pmc/blobs/55d2/11388749/73919c7f6ff4/gr1.jpg
https://cdn.ncbi.nlm.nih.gov/pmc/blobs/55d2/11388749/40cc3f3c801d/gr2.jpg
https://cdn.ncbi.nlm.nih.gov/pmc/blobs/55d2/11388749/f02e804330a9/gr3.jpg
https://cdn.ncbi.nlm.nih.gov/pmc/blobs/55d2/11388749/f5c9aba63629/gr4.jpg
https://cdn.ncbi.nlm.nih.gov/pmc/blobs/55d2/11388749/19c773d9241f/gr5.jpg
https://cdn.ncbi.nlm.nih.gov/pmc/blobs/55d2/11388749/660cc56abbcf/gr6.jpg
https://cdn.ncbi.nlm.nih.gov/pmc/blobs/55d2/11388749/9560173b0412/gr7.jpg

相似文献

1
Unraveling the relevance of SARS-Cov-2 infection and ferroptosis within the heart of COVID-19 patients.揭示新型冠状病毒肺炎患者心脏中严重急性呼吸综合征冠状病毒2感染与铁死亡的相关性。
Heliyon. 2024 Aug 24;10(17):e36567. doi: 10.1016/j.heliyon.2024.e36567. eCollection 2024 Sep 15.
2
IFI44 is an immune evasion biomarker for SARS-CoV-2 and infection in patients with RA.IFI44 是 SARS-CoV-2 的免疫逃逸生物标志物,与 RA 患者的感染相关。
Front Immunol. 2022 Sep 15;13:1013322. doi: 10.3389/fimmu.2022.1013322. eCollection 2022.
3
ACE2 Interaction Networks in COVID-19: A Physiological Framework for Prediction of Outcome in Patients with Cardiovascular Risk Factors.新型冠状病毒肺炎中的血管紧张素转换酶2相互作用网络:预测心血管危险因素患者预后的生理框架
J Clin Med. 2020 Nov 21;9(11):3743. doi: 10.3390/jcm9113743.
4
Network-Based Data Analysis Reveals Ion Channel-Related Gene Features in COVID-19: A Bioinformatic Approach.基于网络的数据分析揭示 COVID-19 中与离子通道相关的基因特征:一种生物信息学方法。
Biochem Genet. 2023 Apr;61(2):471-505. doi: 10.1007/s10528-022-10280-x. Epub 2022 Sep 14.
5
Identification of ferroptosis-related genes in syncytiotrophoblast-derived extracellular vesicles of preeclampsia.识别子痫前期合体滋养细胞衍生细胞外囊泡中的铁死亡相关基因。
Medicine (Baltimore). 2022 Nov 4;101(44):e31583. doi: 10.1097/MD.0000000000031583.
6
Identification of host transcriptome-guided repurposable drugs for SARS-CoV-1 infections and their validation with SARS-CoV-2 infections by using the integrated bioinformatics approaches.采用整合生物信息学方法,鉴定靶向 SARS-CoV-1 感染的宿主转录组可再利用药物,并通过 SARS-CoV-2 感染进行验证。
PLoS One. 2022 Apr 7;17(4):e0266124. doi: 10.1371/journal.pone.0266124. eCollection 2022.
7
Hub genes identification and validation of ferroptosis in SARS-CoV-2 induced ARDS: perspective from transcriptome analysis.基于转录组分析的 SARS-CoV-2 诱导的 ARDS 中铁死亡相关基因的鉴定和验证:从转录组分析的角度。
Front Immunol. 2024 Aug 7;15:1407924. doi: 10.3389/fimmu.2024.1407924. eCollection 2024.
8
Screening for genes, miRNAs and transcription factors of adipogenic differentiation and dedifferentiation of mesenchymal stem cells.筛选与间充质干细胞成脂分化和去分化相关的基因、miRNA 和转录因子。
J Orthop Surg Res. 2023 Jan 17;18(1):46. doi: 10.1186/s13018-023-03514-0.
9
Identification and Validation of Ferroptosis-Related Genes in Sevoflurane-Induced Hippocampal Neurotoxicity.鉴定和验证七氟醚诱导的海马神经毒性中的铁死亡相关基因。
Oxid Med Cell Longev. 2022 Oct 4;2022:4435161. doi: 10.1155/2022/4435161. eCollection 2022.
10
Bioinformatics and system biology approach to identify the influences among COVID-19, influenza, and HIV on the regulation of gene expression.生物信息学和系统生物学方法研究 COVID-19、流感和 HIV 对基因表达调控的影响。
Front Immunol. 2024 Mar 27;15:1369311. doi: 10.3389/fimmu.2024.1369311. eCollection 2024.

引用本文的文献

1
Ferroptosis and mitochondrial ROS are central to SARS-CoV-2-induced hepatocyte death.铁死亡和线粒体活性氧是新冠病毒诱导肝细胞死亡的关键因素。
Front Cell Infect Microbiol. 2025 Aug 11;15:1625928. doi: 10.3389/fcimb.2025.1625928. eCollection 2025.
2
Bioinformatics and system biology approach to discover the common pathogenetic processes between COVID-19 and chronic hepatitis B.运用生物信息学和系统生物学方法发现新型冠状病毒肺炎与慢性乙型肝炎之间的共同致病过程。
PLoS One. 2025 May 23;20(5):e0323708. doi: 10.1371/journal.pone.0323708. eCollection 2025.

本文引用的文献

1
Association of weight changes with SARS-CoV-2 infection and severe COVID-19 outcomes: A nationwide retrospective cohort study.体重变化与 SARS-CoV-2 感染和严重 COVID-19 结局的关联:一项全国性回顾性队列研究。
J Infect Public Health. 2023 Dec;16(12):1918-1924. doi: 10.1016/j.jiph.2023.10.002. Epub 2023 Oct 5.
2
The potential role of ferroptosis in COVID-19-related cardiovascular injury.铁死亡在新型冠状病毒肺炎相关心血管损伤中的潜在作用
Biomed Pharmacother. 2023 Dec;168:115637. doi: 10.1016/j.biopha.2023.115637. Epub 2023 Oct 14.
3
Amino acid metabolism in health and disease.
氨基酸代谢与健康和疾病。
Signal Transduct Target Ther. 2023 Sep 13;8(1):345. doi: 10.1038/s41392-023-01569-3.
4
Ferroptosis and pyroptosis signatures in critical COVID-19 patients.危重症 COVID-19 患者的铁死亡和细胞焦亡特征。
Cell Death Differ. 2023 Sep;30(9):2066-2077. doi: 10.1038/s41418-023-01204-2. Epub 2023 Aug 15.
5
The diversified role of mitochondria in ferroptosis in cancer.线粒体在癌症中铁死亡中的多样化作用。
Cell Death Dis. 2023 Aug 14;14(8):519. doi: 10.1038/s41419-023-06045-y.
6
Identifying potential biological processes and key targets in COVID-19-associated heart failure.识别新冠病毒相关心力衰竭中的潜在生物学过程和关键靶点。
Heliyon. 2023 Jul 25;9(8):e18575. doi: 10.1016/j.heliyon.2023.e18575. eCollection 2023 Aug.
7
Ferroptosis and multi-organ complications in COVID-19: mechanisms and potential therapies.新冠病毒感染中的铁死亡与多器官并发症:机制与潜在疗法
Front Genet. 2023 May 26;14:1187985. doi: 10.3389/fgene.2023.1187985. eCollection 2023.
8
Shared molecular signatures between coronavirus infection and neurodegenerative diseases provide targets for broad-spectrum drug development.冠状病毒感染和神经退行性疾病之间的共享分子特征为广谱药物开发提供了靶点。
Sci Rep. 2023 Apr 4;13(1):5457. doi: 10.1038/s41598-023-29778-4.
9
New Insights into the Role of Ferroptosis in Cardiovascular Diseases.铁死亡在心血管疾病中的作用新见解。
Cells. 2023 Mar 10;12(6):867. doi: 10.3390/cells12060867.
10
The Gene Ontology knowledgebase in 2023.2023 版基因本体论知识库。
Genetics. 2023 May 4;224(1). doi: 10.1093/genetics/iyad031.