Suppr超能文献

基于挤压式3D打印支架力学模拟的CAD与体素建模方法比较

Comparison of CAD and Voxel-Based Modelling Methodologies for the Mechanical Simulation of Extrusion-Based 3D Printed Scaffolds.

作者信息

Vega Gisela, Paz Rubén, Gleadall Andrew, Monzón Mario, Alemán-Domínguez María Elena

机构信息

Mechanical Engineering Department, Campus de Tafira Baja, Universidad de Las Palmas de Gran Canaria, 35017 Las Palmas, Spain.

Wolfson School of Mechanical and Manufacturing Engineering, Loughborough University, Loughborough LE11 3TU, UK.

出版信息

Materials (Basel). 2021 Sep 29;14(19):5670. doi: 10.3390/ma14195670.

Abstract

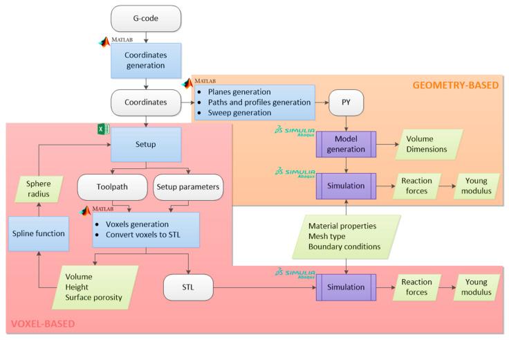
Porous structures are of great importance in tissue engineering. Most scaffolds are 3D printed, but there is no single methodology to model these printed parts and to apply finite element analysis to estimate their mechanical behaviour. In this work, voxel-based and geometry-based modelling methodologies are defined and compared in terms of computational efficiency, dimensional accuracy, and mechanical behaviour prediction of printed parts. After comparing the volumes and dimensions of the models with the theoretical and experimental ones, they are more similar to the theoretical values because they do not take into account dimensional variations due to the printing temperature. This also affects the prediction of the mechanical behaviour, which is not accurate compared to reality, but it makes it possible to determine which geometry is stiffer. In terms of comparison of modelling methodologies, based on process efficiency, geometry-based modelling performs better for simple or larger parts, while voxel-based modelling is more advantageous for small and complex geometries.

摘要

多孔结构在组织工程中具有重要意义。大多数支架是通过3D打印制造的,但目前尚无单一方法可对这些打印部件进行建模并应用有限元分析来评估其力学行为。在这项工作中,定义了基于体素和基于几何的建模方法,并从计算效率、尺寸精度和打印部件力学行为预测等方面进行了比较。将模型的体积和尺寸与理论值和实验值进行比较后发现,由于未考虑打印温度引起的尺寸变化,它们与理论值更为相似。这也影响了力学行为的预测,与实际情况相比并不准确,但能够确定哪种几何形状更坚固。在建模方法的比较方面,基于过程效率,基于几何的建模对于简单或较大的部件表现更好,而基于体素的建模对于小而复杂的几何形状更具优势。

https://cdn.ncbi.nlm.nih.gov/pmc/blobs/e3b9/8510365/e1fc4eb6e9b1/materials-14-05670-g001.jpg

文献AI研究员

20分钟写一篇综述,助力文献阅读效率提升50倍。

立即体验

用中文搜PubMed

大模型驱动的PubMed中文搜索引擎

马上搜索

文档翻译

学术文献翻译模型,支持多种主流文档格式。

立即体验