• 文献检索
  • 文档翻译
  • 深度研究
  • 学术资讯
  • Suppr Zotero 插件Zotero 插件
  • 邀请有礼
  • 套餐&价格
  • 历史记录
应用&插件
Suppr Zotero 插件Zotero 插件浏览器插件Mac 客户端Windows 客户端微信小程序
定价
高级版会员购买积分包购买API积分包
服务
文献检索文档翻译深度研究API 文档MCP 服务
关于我们
关于 Suppr公司介绍联系我们用户协议隐私条款
关注我们

Suppr 超能文献

核心技术专利:CN118964589B侵权必究
粤ICP备2023148730 号-1Suppr @ 2026

文献检索

告别复杂PubMed语法,用中文像聊天一样搜索,搜遍4000万医学文献。AI智能推荐,让科研检索更轻松。

立即免费搜索

文件翻译

保留排版,准确专业,支持PDF/Word/PPT等文件格式,支持 12+语言互译。

免费翻译文档

深度研究

AI帮你快速写综述,25分钟生成高质量综述,智能提取关键信息,辅助科研写作。

立即免费体验

生物数据库中的因果关系现状:支持逻辑建模的数据资源和数据检索可能性。

The status of causality in biological databases: data resources and data retrieval possibilities to support logical modeling.

机构信息

Department of Biology of the Norwegian University of Science and Technology.

Residential Oncologist and an Associate Professor.

出版信息

Brief Bioinform. 2021 Jul 20;22(4). doi: 10.1093/bib/bbaa390.

DOI:10.1093/bib/bbaa390
PMID:33378765
原文链接:https://pmc.ncbi.nlm.nih.gov/articles/PMC8294520/
Abstract

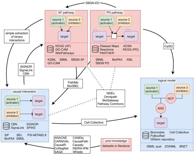
Causal molecular interactions represent key building blocks used in computational modeling, where they facilitate the assembly of regulatory networks. Logical regulatory networks can be used to predict biological and cellular behaviors by system perturbations and in silico simulations. Today, broad sets of causal interactions are available in a variety of biological knowledge resources. However, different visions, based on distinct biological interests, have led to the development of multiple ways to describe and annotate causal molecular interactions. It can therefore be challenging to efficiently explore various resources of causal interaction and maintain an overview of recorded contextual information that ensures valid use of the data. This review lists the different types of public resources with causal interactions, the different views on biological processes that they represent, the various data formats they use for data representation and storage, and the data exchange and conversion procedures that are available to extract and download these interactions. This may further raise awareness among the targeted audience, i.e. logical modelers and other scientists interested in molecular causal interactions, but also database managers and curators, about the abundance and variety of causal molecular interaction data, and the variety of tools and approaches to convert them into one interoperable resource.

摘要

因果分子相互作用是计算建模中使用的关键构建块,它们促进了调控网络的组装。逻辑调控网络可以通过系统干扰和计算机模拟来预测生物和细胞行为。如今,在各种生物知识资源中都有广泛的因果相互作用集。然而,基于不同的生物学兴趣的不同观点,已经导致了多种描述和注释因果分子相互作用的方法的发展。因此,有效地探索各种因果相互作用资源并保持对记录的上下文信息的概述,以确保数据的有效使用,可能具有挑战性。这篇综述列出了具有因果相互作用的不同类型的公共资源,它们所代表的不同生物过程观点,它们用于数据表示和存储的各种数据格式,以及可用的数据交换和转换过程,以提取和下载这些相互作用。这可能会进一步提高目标受众(即逻辑建模师和其他对分子因果相互作用感兴趣的科学家)、数据库管理者和编目人员对因果分子相互作用数据的丰富性和多样性,以及将它们转换为一个可互操作资源的各种工具和方法的认识。

https://cdn.ncbi.nlm.nih.gov/pmc/blobs/053b/8294520/34dfee711baa/bbaa390f3.jpg
https://cdn.ncbi.nlm.nih.gov/pmc/blobs/053b/8294520/210d69037e96/bbaa390f1.jpg
https://cdn.ncbi.nlm.nih.gov/pmc/blobs/053b/8294520/9fe7e04d06a2/bbaa390f2.jpg
https://cdn.ncbi.nlm.nih.gov/pmc/blobs/053b/8294520/34dfee711baa/bbaa390f3.jpg
https://cdn.ncbi.nlm.nih.gov/pmc/blobs/053b/8294520/210d69037e96/bbaa390f1.jpg
https://cdn.ncbi.nlm.nih.gov/pmc/blobs/053b/8294520/9fe7e04d06a2/bbaa390f2.jpg
https://cdn.ncbi.nlm.nih.gov/pmc/blobs/053b/8294520/34dfee711baa/bbaa390f3.jpg

相似文献

1
The status of causality in biological databases: data resources and data retrieval possibilities to support logical modeling.生物数据库中的因果关系现状:支持逻辑建模的数据资源和数据检索可能性。
Brief Bioinform. 2021 Jul 20;22(4). doi: 10.1093/bib/bbaa390.
2
Macromolecular crowding: chemistry and physics meet biology (Ascona, Switzerland, 10-14 June 2012).大分子拥挤现象:化学与物理邂逅生物学(瑞士阿斯科纳,2012年6月10日至14日)
Phys Biol. 2013 Aug;10(4):040301. doi: 10.1088/1478-3975/10/4/040301. Epub 2013 Aug 2.
3
Conceptual and computational framework for logical modelling of biological networks deregulated in diseases.疾病相关生物网络失调的逻辑建模的概念和计算框架。
Brief Bioinform. 2019 Jul 19;20(4):1238-1249. doi: 10.1093/bib/bbx163.
4
The Minimum Information about a Molecular Interaction CAusal STatement (MI2CAST).分子相互作用因果陈述最小信息(MI2CAST)。
Bioinformatics. 2021 Apr 5;36(24):5712-5718. doi: 10.1093/bioinformatics/btaa622.
5
cPath: open source software for collecting, storing, and querying biological pathways.cPath:用于收集、存储和查询生物途径的开源软件。
BMC Bioinformatics. 2006 Nov 13;7:497. doi: 10.1186/1471-2105-7-497.
6
ProteoLens: a visual analytic tool for multi-scale database-driven biological network data mining.ProteoLens:一种用于多尺度数据库驱动的生物网络数据挖掘的可视化分析工具。
BMC Bioinformatics. 2008 Aug 12;9 Suppl 9(Suppl 9):S5. doi: 10.1186/1471-2105-9-S9-S5.
7
Visualization of protein interaction networks: problems and solutions.蛋白质相互作用网络的可视化:问题与解决方案。
BMC Bioinformatics. 2013;14 Suppl 1(Suppl 1):S1. doi: 10.1186/1471-2105-14-S1-S1. Epub 2013 Jan 14.
8
WebCell: a web-based environment for kinetic modeling and dynamic simulation of cellular networks.WebCell:一个用于细胞网络动力学建模和动态模拟的基于网络的环境。
Bioinformatics. 2006 May 1;22(9):1150-1. doi: 10.1093/bioinformatics/btl091. Epub 2006 Mar 16.
9
Integrating BioPAX pathway knowledge with SBML models.将 BioPAX 通路知识与 SBML 模型集成。
IET Syst Biol. 2009 Sep;3(5):317-28. doi: 10.1049/iet-syb.2009.0007.
10
The Gaggle: an open-source software system for integrating bioinformatics software and data sources.Gaggle:一个用于整合生物信息学软件和数据源的开源软件系统。
BMC Bioinformatics. 2006 Mar 28;7:176. doi: 10.1186/1471-2105-7-176.

引用本文的文献

1
From FAIR to CURE: Guidelines for Computational Models of Biological Systems.从FAIR到CURE:生物系统计算模型指南。
ArXiv. 2025 Feb 21:arXiv:2502.15597v1.
2
Drug-target identification in COVID-19 disease mechanisms using computational systems biology approaches.利用计算系统生物学方法鉴定 COVID-19 疾病机制中的药物靶点。
Front Immunol. 2024 Feb 13;14:1282859. doi: 10.3389/fimmu.2023.1282859. eCollection 2023.
3
A large-scale Boolean model of the rheumatoid arthritis fibroblast-like synoviocytes predicts drug synergies in the arthritic joint.

本文引用的文献

1
Causal interactions from proteomic profiles: Molecular data meet pathway knowledge.蛋白质组学图谱中的因果相互作用:分子数据与通路知识的结合。
Patterns (N Y). 2021 May 12;2(6):100257. doi: 10.1016/j.patter.2021.100257. eCollection 2021 Jun 11.
2
The Atlas of Inflammation Resolution (AIR).炎症消退图谱(AIR)。
Mol Aspects Med. 2020 Aug;74:100894. doi: 10.1016/j.mam.2020.100894. Epub 2020 Sep 3.
3
CaNDis: a web server for investigation of causal relationships between diseases, drugs and drug targets.CaNDis:一个用于研究疾病、药物和药物靶点之间因果关系的网络服务器。
大规模布尔模型的类风湿关节炎成纤维样滑膜细胞预测药物协同作用在关节炎关节。
NPJ Syst Biol Appl. 2023 Jul 15;9(1):33. doi: 10.1038/s41540-023-00294-5.
4
A guide for developing comprehensive systems biology maps of disease mechanisms: planning, construction and maintenance.疾病机制综合系统生物学图谱绘制指南:规划、构建与维护
Front Bioinform. 2023 Jun 22;3:1197310. doi: 10.3389/fbinf.2023.1197310. eCollection 2023.
5
Addressing barriers in comprehensiveness, accessibility, reusability, interoperability and reproducibility of computational models in systems biology.解决系统生物学中计算模型在全面性、可及性、可重用性、互操作性和可重复性方面的障碍。
Brief Bioinform. 2022 Jul 18;23(4). doi: 10.1093/bib/bbac212.
6
A Resource to Infer Molecular Paths Linking Cancer Mutations to Perturbation of Cell Metabolism.一种推断将癌症突变与细胞代谢紊乱联系起来的分子途径的资源。
Front Mol Biosci. 2022 May 18;9:893256. doi: 10.3389/fmolb.2022.893256. eCollection 2022.
7
Data Integration Challenges for Machine Learning in Precision Medicine.精准医学中机器学习的数据整合挑战
Front Med (Lausanne). 2022 Jan 25;8:784455. doi: 10.3389/fmed.2021.784455. eCollection 2021.
8
Assembling Disease Networks From Causal Interaction Resources.从因果相互作用资源中构建疾病网络
Front Genet. 2021 Jun 11;12:694468. doi: 10.3389/fgene.2021.694468. eCollection 2021.
9
Integrated intra- and intercellular signaling knowledge for multicellular omics analysis.用于细胞内和细胞间信号传递的综合知识进行多细胞组学分析。
Mol Syst Biol. 2021 Mar;17(3):e9923. doi: 10.15252/msb.20209923.
Bioinformatics. 2021 May 5;37(6):885-887. doi: 10.1093/bioinformatics/btaa762.
4
SBML Level 3: an extensible format for the exchange and reuse of biological models.SBML 级别 3:一种用于生物模型交换和重用的可扩展格式。
Mol Syst Biol. 2020 Aug;16(8):e9110. doi: 10.15252/msb.20199110.
5
The Minimum Information about a Molecular Interaction CAusal STatement (MI2CAST).分子相互作用因果陈述最小信息(MI2CAST)。
Bioinformatics. 2021 Apr 5;36(24):5712-5718. doi: 10.1093/bioinformatics/btaa622.
6
Automated inference of Boolean models from molecular interaction maps using CaSQ.使用 CaSQ 从分子相互作用图自动推断布尔模型。
Bioinformatics. 2020 Aug 15;36(16):4473-4482. doi: 10.1093/bioinformatics/btaa484.
7
COVID-19 Disease Map, building a computational repository of SARS-CoV-2 virus-host interaction mechanisms.COVID-19 疾病图谱,构建 SARS-CoV-2 病毒-宿主相互作用机制的计算知识库。
Sci Data. 2020 May 5;7(1):136. doi: 10.1038/s41597-020-0477-8.
8
Setting the basis of best practices and standards for curation and annotation of logical models in biology-highlights of the [BC]2 2019 CoLoMoTo/SysMod Workshop.为生物学逻辑模型的编纂和注释设定最佳实践和标准的基础——[BC]2 2019 年 CoLoMoTo/SysMod 研讨会的亮点。
Brief Bioinform. 2021 Mar 22;22(2):1848-1859. doi: 10.1093/bib/bbaa046.
9
RA-map: building a state-of-the-art interactive knowledge base for rheumatoid arthritis.RA 图谱:构建类风湿关节炎的最先进交互式知识库。
Database (Oxford). 2020 Jan 1;2020. doi: 10.1093/database/baaa017.
10
Hybrid Epithelial-Mesenchymal Phenotypes Are Controlled by Microenvironmental Factors.混合上皮-间充质表型受微环境因素控制。
Cancer Res. 2020 Jun 1;80(11):2407-2420. doi: 10.1158/0008-5472.CAN-19-3147. Epub 2020 Mar 26.