Suppr超能文献

一种比较小型比赛和足球比赛需求的新方法。

A new approach to comparing the demands of small-sided games and soccer matches.

作者信息

Mandorino Mauro, Tessitore Antonio, Coustou Sebastien, Riboli Andrea, Lacome Mathieu

机构信息

Performance and Analytics Department, Parma Calcio 1913, 43121 Parma, Italy.

Department of Movement, Human and Health Sciences, University of Rome "Foro Italico", Piazza L. de Bosis 6, 00135 Rome, Italy.

出版信息

Biol Sport. 2024 Jul;41(3):15-28. doi: 10.5114/biolsport.2024.132989. Epub 2023 Dec 20.

Abstract

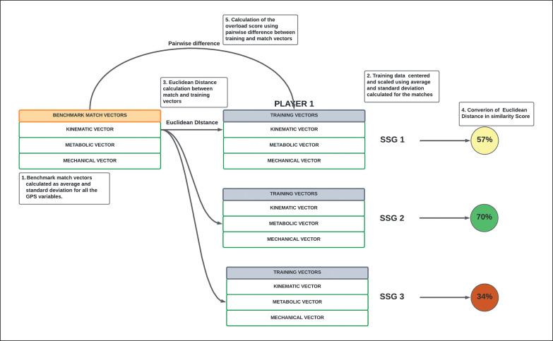
To improve soccer performance, coaches should be able to replicate the match's physical efforts during the training sessions. For this goal, small-sided games (SSGs) are widely used. The main purpose of the current study was to develop similarity and overload scores to quantify the degree of similarity and the extent to which the SSG was able to replicate match intensity. GPSs were employed to collect external load and were grouped in three vectors (kinematic, metabolic, and mechanical). Euclidean distance was used to calculate the distance between training and match vectors, which was subsequently converted into a similarity score. The average of the pairwise difference between vectors was used to develop the overload scores. Three similarity (Sim, Sim, Sim) and three overload scores (OVER, OVER, OVER) were defined for kinematic, metabolic, and mechanical vectors. Sim and OVER were excluded from further analysis, showing a very large correlation ( > 0.7, < 0.01) with Sim and OVER. The scores were subsequently analysed considering teams' level (First team vs. U19 team) and SSGs' characteristics in the various playing roles. The independent-sample -test showed (p < 0.01) that the First team presented greater Sim ( = 0.91), OVER ( = 0.47), and OVER ( = 0.35) scores. Moreover, a generalized linear mixed model (GLMM) was employed to evaluate differences according to SSG characteristics. The results suggest that a specific SSG format could lead to different similarity and overload scores according to the playing position. This process could simplify data interpretation and categorize SSGs based on their scores.

摘要

为提高足球表现,教练应能够在训练课中重现比赛中的身体负荷。为实现这一目标,小型比赛(SSG)被广泛应用。本研究的主要目的是制定相似性和超负荷得分,以量化相似程度以及SSG能够重现比赛强度的程度。使用全球定位系统(GPS)收集外部负荷,并将其分为三个向量(运动学、代谢和力学)。采用欧几里得距离计算训练和比赛向量之间的距离,随后将其转换为相似性得分。向量之间成对差异的平均值用于制定超负荷得分。针对运动学、代谢和力学向量定义了三个相似性得分(Sim、Sim、Sim)和三个超负荷得分(OVER、OVER、OVER)。Sim和OVER因与Sim和OVER具有非常高的相关性(>0.7,<0.01)而被排除在进一步分析之外。随后,根据球队水平(一线队与U19队)和不同比赛角色下SSG的特点对得分进行了分析。独立样本t检验显示(p<0.01),一线队的Sim得分更高(=0.91),OVER得分更高(=0.47),OVER得分更高(=0.35)。此外,采用广义线性混合模型(GLMM)根据SSG特点评估差异。结果表明,根据比赛位置,特定的SSG形式可能导致不同的相似性和超负荷得分。这一过程可以简化数据解读,并根据得分对SSG进行分类。

https://cdn.ncbi.nlm.nih.gov/pmc/blobs/0252/11167457/9c3863f01a6e/JBS-41-51818-g001.jpg

文献AI研究员

20分钟写一篇综述,助力文献阅读效率提升50倍。

立即体验

用中文搜PubMed

大模型驱动的PubMed中文搜索引擎

马上搜索

文档翻译

学术文献翻译模型,支持多种主流文档格式。

立即体验